PDF-Download zur Produktseite Impressum

Dokumentation

Diese Dokumentation soll zum einen eine Übersicht über alle Programmfunktionen von etrada geben und zum anderen auch ein Nachschlagewerk als Hilfe zur Benutzung der Software sein.

Für Webdesigner und -Entwickler ist diese Dokumentation durch das Kapitel "Anpassung des Frontends" ebenfalls ein hilfreiches Nachschlagewerk.

Funktionsübersicht

Zur besseren Übersicht haben wir die Funktionsübersicht in Backend und Frontend unterteilt. Das Frontend bezeichnet den sichtbaren Bereich für die Endkunden, sprich den etrada Onlineshop. Das für den Endkunden nicht sichtbare Backend stellt die Verwaltungssoftware von etrada dar, mit dem Sie als Anwender täglich in Ihrem Büro arbeiten.

Backend

In diesem Kapitel lernen Sie das Backend von etrada kennen - Ihre zentrale Verwaltungssoftware.

Einstellungen

In den Einstellungen werden sämtliche Basiskonfigurationen und Basisdaten für die etrada Sofware vorgenommen.

Das betrifft u.a. die Bereiche:

  • Firmendaten

  • Verkaufskanäle

  • Drucker

  • Benutzer

  • Newsletter

  • Versand und Lieferländer

  • Zahlungsarten

  • Steuern

  • Vorgänge

  • Artikel

  • (Aufgaben) Profile

  • Freifelder

E-Mail

Bitte tragen Sie hier die Zugangsdaten für Ihren SMTP Server ein. Diese Zugangsdaten werden auch von dem Webserver zum versenden der Bestellbestätigung verwendet, es sollte sich also um einen Server handeln der auch über das Internet erreichbar ist.

Im Bereich "Vorlagen" können Email Text-Vorlagen je Vorgang-Status, Verkaufskanal und Sprache definiert werden. Es können u.a. folgende Platzhalter verwendet werden:

  • #Sendungsnr# = Sendungsnummer, die z.B. über etrada Versand gescannt wurde

  • #Auftragnr# = Onlineshop Auftragsnummer

  • #VorgangPos# = Positionsliste der Bestellung

  • #Versandart# = Versandart der Bestellung

  • #Zahlungsart# = Zahlungsart der Bestellung

  • #FirmaFooter# = Footer mit den Firmendaten

  • #BenutzerEmailFooter# = Footer des angemeldeten Benutzers (siehe Benutzer)

  • #AdresseName# = Kunden Name

  • #AdresseAnrede# = Kunden Anrede

  • #AdresseEMail# = Kunden Email

  • #BriefAnrede# = Briefanrede aufgrund der Anrede (siehe Einstellungen)

Über den Reiter "Bewertungen" kommen Sie in den Bereich in dem Regeln für das Versenden von Erinnerungen für Bewertungen versendet werden. So kann man Kunden z.B. 3 Tage nach Erhalt der Ware daran erinnern auf der Webseite eine Bewertung abzugeben. Hier lassen sich verschiedene Regeln verwenden, berücksichtigt wird dann z.B.

  • der Verkaufskanal

  • die Versandart (nur Versandarten verwenden bei denen mit hoher Wahrscheinlichkeit alles in Ordnung ist)

  • die Zahlungsart

  • maximale Bearbeitungszeit

  • E-Mail X Tage nach Versand der Ware verschicken

  • E-Mail X Tage nach Erhalt der Ware versenden *

  • nur versenden wenn Versand maximal X Tage gedauert hat *

*: nur mit aktiver Sendungsverfolgung möglich, z.B. mit DHL ProActive

Schnittstellen

In diesem Kapitel lernen Sie die verschiedenen Schnittstellen von etrada zu externen Anbietern oder mit universellen Austauschformaten kennen.

Rechtstexte

Über die Anbindung einer Rechtstexte-API können - je nach Anbieter - verschiedene Rechtstexte abgerufen werden. Die Texte können dann über die Server GUI regelmäßig abgerufen werden und stehen dann für Mailvorlagen und CMS-Seiten zur Verfügung. Fügen Sie hier einfach den entsprechenden Platzhalter ein und etrada wird immer den aktuellsten Text einfügen.

images_download/attachments/2359371/rechtstexte_platzhalter.png

Für die Rechtstexte stehen verschiedene Anbieter zur Verfügung. Bisher sind folgende Anbieter integriert:

Händlerbund

Die Händlerbund Schnittstelle kann einfach konfiguriert werden, indem sie Ihren Access Token eingeben und die abzurufenden Texte auswählen.

images_download/thumbnails/4784214/haendlerbund.png

Janolaw

Um die Janolaw Schnittstelle nutzen zu können benötigen Sie dort ein Konto mit dem 'AGB Hosting-Service' . Dort finden Sie dann Ihre User ID und ihre Shop ID, diese werden in etrada benötigt und müssen in den Stammdaten unter Schnittstellen>Rechtstexte eingetragen werden.

images_download/attachments/2359373/rechtstexte_janolaw.png

Danach können Sie unsere Platzhalter verwenden und die Rechtstexte von Janolaw (AGB, Impressum, Widerrufsbelehrung und Datenschutzerklärung) in Ihre Mailvorlagen und CMS-Seiten einbinden.

Artikelexport

etrada ist in der Lage Artikel aus einem Verkaufskanal unter Berücksichtigung einer Kundengruppe in eine .csv-Datei zu exportieren. Diese Dateien können von externen Programmen, z.B. Microsoft Excel oder OpenOffice Calc weiterverarbeitet werden, sowie von externen Dienstleistern, wie z.B. Preissuchmaschinen.

In den Einstellungen im Reiter "Schnittstellen" können Sie dazu im Reiter "Artikel" beliebige Profile für Artikelexporte anlegen.

images_download/attachments/2785631/artikelexport.JPG

Für Preissuchmaschinen macht es Sinn, dass die Daten regelmäßig automatisch exportiert werden und zudem auf Ihrem Webserver für die Suchmaschinen verfügbar gemacht werden. Auch das erledigt etrada für Sie - unter "Automatisieen des zyklischen Artikelexports" erfahren Sie wie.

Einrichten des gewünschten Exports

Nachdem Sie auf "Neu" geklickt haben, öffnet sich das Fenster in dem Sie das Profil des Artikelexports definieren bzw. bearbeiten können. Konfigurieren Sie hier die Spalten der CSV-Datei nach Ihren Wünschen (Bereich "Export Datenzeile"). Optional können Sie diverse Filtermöglichkeiten definieren, zum Beispiel das nur Artikel mit einer EAN-Nummer exportiert werden.

Für den Export an Preissuchmaschinen wählen Sie die Option "Shop", statt "Datei". etrada lädt die Datei dann auf den Webserver Ihres Onlineshops hoch, so dass Sie auf der Website der Preissuchmaschine die URL hinterlegen können, unter der die Suchmaschine die CSV-Datei abrufen kann. Dies URL ist immer wie folgt aufgebaut:

https://www.ihrshop.de/austausch/schnittstellen/artikelexport/dateiname

Wobei "ihrshop.de" durch die Adresse Ihres Shops zu ersetzen ist, sowie "dateiname" durch den von Ihnen definierten Dateinamen, z.B. "idealo.csv"

images_download/attachments/2785631/artikelexport-profil.JPG

Automatisieren des zyklischen Artikelexports

Die zuvor definierten Artikelexport-Profile können regelmäßig ausgeführt werden, so dass die Export-Dateien automatisch durch etrada generiert werden.

Dafür legen Sie im Programm etrada Server über die Schaltfläche "Neu" einen neuen Task an. Wählen Sie dann das gewünschten Exportprofil aus. In unserem Beispiel ist dies "idealo". Wenn Sie möchten, dass die Artikeldaten für idealo alle 12 Stunden neu exportiert werden, wären Sie den Zyklus "12" und wählen Sie als Zyklus-Einheit "Stunde". Wir empfehlen die Exporte zu einer Zeit generieren zu lassen, zu der Ihr Onlineshop wenig Besucher hat, um die Serverlast gering zu halten. Häufig ist dies Nachts um 3 Uhr.

images_download/attachments/2785631/task.JPG

Verkaufskanäle

Je nach Typ des Verkaufskanals (z.B. Amazon-Shop, etrada-Onlineshop), stehen verschiedene Einstellungen zur Verfügung, welche wir in diesem Kapitel genauer beschreiben.

Einstellungen eines etrada Onlineshops

Haben Sie den Typ eines Verkaufskanals auf "Shop" gesetzt, so ist dieser Verkaufskanal ein etrada Onlineshop. Dementsprechend stehen Ihnen neben den generellen Verkaufskanaleinstellungen, wie z.B. Name oder Standard-Kundengruppe, Email-Einstellungen folgende individuelle Einstellungen zur Verfügung.

Einstellungen
URL

Tragen Sie hier die Internetadresse Ihres Onlineshops ein, z.B. https://www.ihrshop.de

Viele Anbieter von Zahlungsarten erwarten eine verschlüsselte Verbindung, daher sind etrada-Shops standardmäßig über https:// erreichbar. Ggf. müssen Sie daher bei Ihrem Webhosting-Anbieter ein SSL-Zertfikat beantragen.

Shop aufrufen

Haben Sie den Onlineshop in den Wartungsmodus versetzt, siehe Reiter "Allgemeint" und den Haken "aktiv", so können Sie Ihren Shop über diese Funktion trotzdem uneingeschränkt aufrufen um ihn zu testen.

FTP-Einstellungen

Geben Sie hier die üblichen FTP-Daten ein, damit ein Abgleich zwischen dem Backend und dem Frontend erfolgen kann.

Onlineshop Parameter

Die detaillierte Konfiguration des Onlineshops können Sie über die Parameter vornehmen. Folgende Parameter sind editierbar:

Parameter

Beschreibung

Standardwert

mail.versendungsart

Bietet die Möglichkeit E-Mails als reine Text-Emails oder im HTML- Format zu verschicken.

Mögliche Werte: 1 für HTML oder 0 für Text. Je nach Auswahl werden die Text-Vorlagen aus dem Ordner views/scripts/emails verwendet (z.B. bestellbestaetigung.txt.phtml) oder HTML-Vorlagen (z.B. bestellbestaetigung.phtml). Wir empfehlen Emails als reine Textversion zu verschicken, vor allem bei höherem Bestellaufkommen, da es dann unwahrscheinlicher ist, dass Emails fälschlicherweise als Spam eingestuft werden.

0

mail.errorreport

E-Mailadresse an die Fehler die im Shop entstanden sind gesendet werden

bilder.qualitaet

Qualität der Bilder die im Webshop angezeigt werden sollen in Prozent

80

bilder.mini.breite

Breite der Artikelbilder im Miniformat in Pixel

50

bilder.mini.hoehe

Höhe der Artikelbilder im Miniformat in Pixel

50

bilder.klein.breite

Breite der Artikelbilder im Kleinformat Pixel

80

bilder.klein.hoehe

Höhe der Artikelbilder im Kleinformat in Pixel

80

bilder.normal.breite

Breite der Artikelbilder im Normalformat in Pixel

218

bilder.normal.hoehe

Höhe der Artikelbilder im Normalformat in Pixel

218

bilder.gross.breite

Breite der Artikelbilder im Großformat in Pixel

400

bilder.gross.hoehe

Höhe der Artikelbilder im Großformat in Pixel

400

bilder.zoom.breite

Breite der Artikelbilder im Zoomformat in Pixel

800

bilder.zoom.hoehe

Höhe der Artikelbilder im Zoomformat in Pixel

800

merkmalbilder.qualitaet

Qualität der Merkmalbilder die im Webshop angezeigt werden sollen in Prozent

80

merkmalbilder.mini.breite

Breite der Merkmalbilder im Miniformat in Pixel

50

merkmalbilder.mini.hoehe

Höhe der Merkmalbilder im Miniformat in Pixel

50

merkmalbilder.klein.breite

Breite der Merkmalbilder im Kleinformat in Pixel

100

merkmalbilder.klein.hoehe

Höhe der Merkmalbilder im Kleinformat in Pixel

100

merkmalbilder.normal.breite

Breite der Merkmalbilder im Normalformat in Pixel

220

merkmalbilder.normal.hoehe

Höhe der Merkmalbilder im Normalformat in Pixel

220

merkmalbilder.gross.breite

Breite der Merkmalbilder im Großformat in Pixel

400

merkmalbilder.gross.hoehe

Höhe der Merkmalbilder im Großformat in Pixel

400

merkmalbilder.zoom.breite

Breite der Merkmalbilder im Großformat in Pixel

800

merkmalbilder.zoom.hoehe

Höhe der Merkmalbilder im Großformat in Pixel

800

gutschein.code.schriftgroesse

Schriftgröße des Gutscheincodes die in der gutschein.pdf verwendet werden soll

14

gutschein.code.schriftart

Schriftart des Gutscheincodes die in der gutschein.pdf verwendet werden soll

FreeSans.ttf

gutschein.code.schriftfarbe

Schriftfarbe des Gutscheincodes die in der gutschein.pdf verwendet werden soll. Angabe erfolgt als Hexadezimal

#322882

gutschein.code.x

Horizontale Pixelangabe des Gutscheincodes an der die Schrift in der gutschein.pdf platziert werden soll

198

gutschein.code.y

Vertikale Pixelangabe des Gutscheincodes an der die Schrift in der gutschein.pdf platziert werden soll

350

gutschein.wert.schriftgroesse

Schriftgröße des Gutscheinwertes die in der gutschein.pdf verwendet werden soll

14

gutschein.wert.schriftart

Schriftart des Gutscheinwertes die in der gutschein.pdf verwendet werden soll

FreeSans.ttf

gutschein.code.schriftfarbe

Schriftfarbe des Gutscheinwertes die in der gutschein.pdf verwendet werden soll. Angabe erfolgt als Hexadezimal

#322882

gutschein.wert.x

Horizontale Pixelangabe des Gutscheinwertes an der die Schrift in der gutschein.pdf platziert werden soll

198

gutschein.wert.y

Vertikale Pixelangabe des Gutscheinwertes an der die Schrift in der gutschein.pdf platziert werden soll

385

netto.preis

Legt fest, ob der Kunde als erstes Nettopreise sieht, wenn er die Webseite besucht

Mögliche Werte: 1 um Nettopreise anzuzeigen, 0 um Bruttopreise anzuzeigen

0

facebook.bestellungTeilen.app_id

Facebook App_id um Bestellungen auf Facebook zu teilen

<individuell>

instagram.userid

Ihre User ID von Instagram. Im nachfolgenden Abschnitt "Bilder von Instagram auf der Startseite anzeigen lassen" wird erläutert, wie Sie diese herausfinden.

<individuell>

instagram.token

Ihr Token von Instagram. Im nachfolgenden Abschnitt "Bilder von Instagram auf der Startseite anzeigen lassen" wird erläutert, wie Sie diese herausfinden.

<individuell>

instagram.hashtag

Wenn Sie nur Instagram-Bilder, die einen bestimmten Hashtag enthalten anzeigen lassen möchten, tragen Sie hier den Hashtag ein (ohne "#")

twitter.username

Ihr Benutzername bei Twitter.

<individuell>

twitter.consumerkey

Ihren Consumer Key des Apps bei Twitter. Im nachfolgenden Abschnitt "Aktuelle Tweets von Twitter auf der Startseite anzeigen lassen" wird erläutert, wie Sie diesen erhalten.

<individuell>

twitter.consumersecret

Ihren Consumer Secret Key des Apps bei Twitter. Im nachfolgenden Abschnitt "Aktuelle Tweets von Twitter auf der Startseite anzeigen lassen" wird erläutert, wie Sie diesen erhalten.

<individuell>

twitter.hashtag

Wenn Sie nur Tweets, die einen bestimmten Hashtag enthalten anzeigen lassen möchten, tragen Sie hier den Hashtag ein (ohne "#")

twitter.anzahl

Anzahl der Tweets die in Ihrem Shop angezeigt werden sollen.

3

formular.captcha

Legt fest, ob der Kunde einen Captchacode bei den Formularen eingeben muss

Mögliche Werte: 1 um die Captchacodeingabe anzuzeigen, 0 um die Captchacodeingabe auszublenden

0

kundentyp

Der Standardkundentyp der bei der Registrierung eines Kunden angegeben wird

K

sprache_region

Gebietsschemaparameter zur Einstellung der Standartsprache und Region des Webshops

de_DE

sprache

Die vorausgewählte Standardsprache des Onlineshops,

de

land

Das vorausgewählte Standardland des Onlineshops

de

zeitzone

Die Zeitzone die im Onlineshop verwendet werden soll

Europe/Berlin

auftrags_prefix

Prefix die der Auftragsnummer vorangestellt wird

S

auftrags_nullen

Nullen die zwischen dem Prefix und der nummerischen Auftragsnummer gesetzt werden

5

retour_prefix

Prefix die der Retournummer vorangestellt wird

RT

retour_nullen

Nullen die zwischen dem Prefix und der nummerischen Retournummer gesetzt werden

5

artikelsortierung

Datenbankfeld nach dem die Artikelliste standardmäßig im Onlineshop sortiert wird. Standardmäßig wird nach "cBez" sortiert, also alphabetisch nach der Artikelbezeichnung.

Wenn Sie z.B. die neusten Artikel als erstes anzeigen lassen möchten, wählen Sie das Datenbankfeld "Artikel_id" und setzen Sie den Parameter "absteigende_sortierung" auf 1 (siehe nächster Parameter)

cBez

absteigende_sortierung

Gibt an, ob die Sortierung der Artikel Auf- oder Absteigend sortiert werden soll

Mögliche Werte: 1 absteigend, 0 aufsteigend

0

artikel_pro_seite

Anzahl der Artikel die standardmäßig auf der Artikelseite angezeigt werden

9

news_pro_seite

Anzahl der Newseinträge die pro Seite angezeigt werden sollen

9

bestellemail_kopie

Legt fest, ob der Shopbetreiber eine Kopie von der Email-Bestellbestätigung an den Kunden erhält. Tragen Sie hier die gewünschte Email-Adresse ein, oder lassen Sie das Feld leer, wenn keine Kopie versendet werden soll.

marken_merkmalvorlage_id

Definiert welche MerkmalVorlage_id die Marken enthält.

4

dynamischer_sonderpreis

Legt fest, ob der Sonderpreis von einzelnen Artikel in einem Artikelset beachtet werden soll oder nicht

Mögliche Werte: 1 Sonderpreis möglich, 0 kein Sonderpreis möglich

1

abgleich_zahlungsanbieter_delay_min

Zeit in Minuten, die ein Kunde nach Abschicken seiner Bestellung hat um seine Zahlung abzuschließen, so dass diese im etrada Backend noch automatisch als bezahlt markiert werden kann

10

kunde_firma

Legt fest, ob das Eingabefeld "Firma" im Adressformular des Checkouts angezeigt werden soll
Mögliche Werte: 1 wird angezeigt, 0 wird nicht angezeigt

0

kunde.ustid

Legt fest, ob das Eingabefeld "Umsatzsteuer-ID" im Adressformular des Checkouts angezeigt werden soll
Mögliche Werte: 1 wird angezeigt, 0 wird nicht angezeigt

0

kunde.zusatz

Legt fest, ob das Eingabefeld "Zusatz" im Adressformular des Checkouts angezeigt werden soll
Mögliche Werte: 1 wird angezeigt, 0 wird nicht angezeigt

0

kunde.newsletter

Legt fest, ob der Onlineshopbesucher im Checkout einen Newsletter beantragen kann

Mögliche Werte: 1 wird angezeigt, 0 wird nicht angezeigt

1

kasse.bemerkung

Ermöglicht dem Kunden auf der Bestätigungsseite eine Bemerkung zu seiner Bestellung zu hinterlegen

0

artikel.sichererLiefBestand

50

retour.modulAktiv

Ermöglicht es dem Onlineshopbesucher , dass Retourmodul zu benutzen

Mögliche Werte: 1 aktiviert, 0 deaktiviert

0

retour.kostenlosePaketemarkeSchwellenwert

Legt fest, ab welchen Preis der Kunde für seine Retour eine kostenlose Paketmarke erhält

40

dhlservice.benutzername

Benutzername für den DHL- Service zum verschicken kostenloser Paketmarken, wird von DHL vorgegeben

<individuell>

dhlservice.passwort

Passwort für den DHL- Service zum verschicken kostenloser Paketmarken, wird von DHL vorgegeben

<individuell>

dhlservice.portalId

Portal ID für den DHL- Service zum verschicken kostenloser Paketmarken, wird von DHL vorgegeben

<individuell>

dhlservice.deliveryName

länderspezifische Bezeichnung

<individuell>

zahlungsarten.vorkasse.kontoinhaber

Name des Kontoinhabers, wenn via Vorkasse bezahlt worden ist

Max Mustermann

zahlungsarten.vorkasse.iban

IBAN des Kontoinhabers, wenn via Vorkasse bezahlt worden ist

IBAN123

zahlungsarten.vorkasse.bic

BIC des Kontoinhabers, wenn via Vorkasse bezahlt worden ist

BIC456

zahlungsarten.vorkasse.bank

Banknamen des Kontoinhabers, wenn via Vorkasse bezahlt worden ist

Musterbank

zahlungsarten.paypal.email

E-Mailadress des Paypalkontos, an dem die Transaktionen durchgeführt werden sollen

<individuell>

zahlungsarten.paypal.sandbox

Sandbox-Modus von PayPal zu testzwecken aktivieren

0

liveshopping.modulAktiv

Setzt das Liveshoppingmodul auf Aktiv

Mögliche Werte: 1 aktiviert, 0 deaktiviert

1

banner.modulAktiv

Setzt das Bannermodul auf Aktiv

Mögliche Werte: 1 aktiviert, 0 deaktiviert

1

newsblog.modulAktiv

Setzt das Newsmodul auf Aktiv

Mögliche Werte: 1 aktiviert, 0 deaktiviert

1

amazon.MerchantId

Merchant-ID, wird von Amazon vorgegeben

<individuell>

amazon.AWSSecretAccessKey

AWS Secret Key, wird von Amazon vorgegeben

<individuell>

amazon.AWSAccessKeyId

AWS Access Key, wird von Amazon vorgegeben

<individuell>

amazon.sandbox

Wenn testweise im Sandbox-Modus gearbeitet werden soll auf 1 setzen

0

paypal.api.benutzername

Benutzername des Kundenkontos für PayPal Express, wird von PayPal vorgegeben

<individuell>

paypal.api.passwort

Passwort des Kundenkontos für PayPal Express, wird von PayPal vorgegeben

<individuell>

paypal.api.signatur

Signatur des Kundenkontos für PayPal Express, wird von PayPal vorgegeben

<individuell>

paypal.api.sandbox

Wenn testweise im Sandbox-Modus gearbeitet werden soll auf 1 setzen

0

zahlungsarten.allpos.kreditkarte.providerset

Legt einen nummerischen Wert zur Bezahlung von Kreditkarte fest, wird von B&S Card- Service vorgegeben

<individuell>

zahlungsarten.allpos.giropay.providerset

Legt einen nummerischen Wert zur Bezahlung von Giropay fest, wird von B&S Card- Service vorgegeben

<individuell>

allpos.accountid

Kontobezeichnung auch Account-ID genannt, wird von B&S Card- Service vorgegeben

<individuell>

allpos.passwort

Passwort für das Konto, wird von B&S Card- Service vorgegeben

<individuell>

google.analytics.propertyID

Property-ID von Google Analytics. Tipp: Aktivieren Sie "E-Commerce" in den E-Commerce-Einstellungen von Ihrem Analytics, um sogar die bestellten Artikel und Umsätze in den Statistiken von Google Analytics einsehen zu können.

<individuell>

google.analytics.conversionTrackingID

Conversion Tracking ID von Google Analytics

<individuell>

google.analytics.conversionTrackingLabel

Conversion Tracking Label von Google Analytics

<individuell>

session.name

Spezifiziert den Namen der Session, der als Cookie-Name verwendet wird

etrada

session.strict

Verhindert das automatische Starten von Zend_Session wenn new Zend_Session_Namespace() verwendet wird

0

session.cookie_lifetime

Spezifiziert die Cookie-Lebensdauer, die an den Browser geschickt wird, in Sekunden

1

session.use_only_cookies

Spezifiziert, ob das Modul nur Cookies verwendet, um die Session-ID clientseitig zu speichern.

1

session.save_path

Ort an dem die Sessions erzeugt werden

tmp/sessions

session.remember_me_seconds

Gültigkeit der Sessions in Sekunden

259200

session.gc_maxlifetime

Spezifiziert die Anzahl der Sekunden, nach denen Daten als 'garbage' ('Müll') betrachtet und möglicherweise entsorgt werden

259200

herkunft.lifetime

Gibt in Sekunden an, wie lange der Referer gespeichert werden soll

86400

affiliate.lifetime

Gibt in Sekunden an, wie lange die Webseite im Affiliate- Style angezeift werden soll

86400

trustedShops.trustedShopsId

Zertifizierungs-ID von Trusted Shops, wird von Trusted Shops vorgegeben

<individuell>

klarna.shop_id

Shop Id für den Verkauf mit Klarna. Die Shop Id erhalten Sie von Klarna

<individuell>

klarna.shared_secret

Secret Key für den Verkauf mit Klarna. Den Secret Key erhalten Sie von Klarna

<individuell>

klarna.sandbox

Wenn testweise im Sandbox-Modus gearbeitet werden soll auf 1 setzen

0

barzahlen.shop_id

Shop-ID, von barzahlen.de vergeben

<individuell>

barzahlen.zahlungsschluessel

Zahlungsschlüssel, von barzahlen.de vergeben

<individuell>

barzahlen.benachrichtigungsschluessel

Bernachrichtigungsschlüssel, von barzahlen.de vergeben

<individuell>

barzahlen.sandbox

Wenn testweise im Sandbox-Modus gearbeitet werden soll auf 1 setzen

0

artikellisteansicht

Legt fest, in welcher Ansicht die Artikelliste angezeigt werden soll.
Mögliche Werte: normal (Standard) oder liste

normal

artikel.sichererLiefBestand

Ist der Lieferstand kleiner als dieser Wert, wird im Etrada-Onlineshop eine längere Lieferzeit angezeigt.
Um die Anzeige von diesem Parameter zu ändern, muss die translation delivery_status4 angepasst werden.

50


Bilder von Instagram auf der Startseite anzeigen lassen

Um auf der Startseite das zuletzt auf Ihrem Instagram-Account gepostete Bild anzeigen zu lassen, müssen vorher einige Vorkehrungen getroffen werden. Sie benötigen hierfür eine User ID sowie einen Access Token. In diesem Abschnitt wird erklärt, wie Sie diese von Instagram erhalten.

Als erstes müssen Sie bei Instagram eine App für Ihren Onlineshop einrichten. Dazu rufen Sie mit einem Webbrowser die Seite https://instagram.com/developer/clients/register auf und loggen sich anschließend mit Ihrem Instagram-Account an.

Im zweiten Schritt navigieren Sie zu dem Punkt Manage Clients und betätigen den Button Register a New Client.

Als drittes verlangt Instagram einige Daten von Ihnen. Auf dem folgenden Screenshot ist zu erkennen, welche Felder Sie eintragen müssen: images_download/attachments/2129924/instagram2.png

Beachten Sie, dass https://www.ihre-shopadresse.de durch Ihre eigene Shopadresse ersetzt werden muss. Die restlichen voreingestellten Parameter können beibehalten werden. Nach dem Absenden des Formulars öffnet sich eine neue Seite, in der Ihre soeben erstellte App angezeigt wird. Notieren Sie sich Ihre Client ID sowie Ihren Client Secret. Anschließend rufen Sie die Adresse https://www.ihre-shopadresse.de/instagram/registerapp in Ihrem Webbrowser auf. Es öffnet sich ein Formular. Tragen Sie dort Ihre Client ID sowie Ihren Client Secret ein und schicken Sie das Formular ab. Daraufhin erhalten Sie Ihre User ID sowie Ihren Token. Diese beiden Parameter müssen anschließend in den Einstellungen des Verkaufskanals unter "Onlineshop Parameter" eingetragen werden.

Um Instagram-Nachrichten von Ihnen anzuzeigen, die nur einen bestimmten Hashtag enthalten, können Sie den gewünschten Hashtag in dem Onlineshop Paremter instagram.hashtag eintragen (ohne das führende Zeichen "#").


Aktuelle Tweets von Twitter auf der Startseite anzeigen lassen

Um aktuelle Tweets (max. die letzten 100 Tweets können angezeigt werden) von Ihrem Twitter-Account auf der Startseite in Ihrem Onlineshop anzeigen zu lassen, müssen folgende Einstellungen vorgenommen werden. Rufen Sie die Webseite https://apps.twitter.com auf und loggen sich mit Ihren Twitter-Account ein. Legen Sie eine neue App an, in dem Sie den Button Create new App betätigen. Anschließend geben sie folgende Daten in das Formular ein:

images_download/attachments/2129924/twitter4.png

Wobei https://www.ihre-shopadresse.de mit Ihrer eigenen Shopadresse ersetzt werden muss. Beachten Sie hierbei, dass Ihre Handynummer in Ihrem Twitter- Account hinterlegt sein muss. Nach dem Zustimmen der Nutzungsbedingungen können unter dem Link manage keys and access tokens die von etrada benötigten Parameter "Consumer Key" und "Consumer Secret" eingesehen werden.

Im nächsten Schritt notieren Sie sich beide Keys und tragen folgende Werte in den Onlineshop Parametern in den Einstellungen Ihres Verkaufskanals ein:
twitter.username = "Ihren Benutzernamen bei Twitter"
twitter.consumerkey = "Ihren notierten Consumer Key"
twitter.consumersecret = "Ihren notierten Consumer Secret Key"

Um nur Tweets von Ihnen anzuzeigen, die einen bestimmten Hashtag enthalten, tragen Sie einfach in den Onlineshop Parameter twitter.hashtag den gewünschten Hashtag ein (ohne das führende Zeichen "#")

Onlineshop Texte

Möchten Sie einzelne Textelemente des Onlineshops editieren oder übersetzen, so können Sie dies über die Schaltfläche "Onlineshop Texte".

Onlineshop Installation/Update

Wenn Sie eine neue Version von etrada installiert haben, so können Sie die Erstinstallation oder auch ein Update des Onlineshops über diese Schaltfläche starten.Beachten Sie dabei, dass Sie vorher alle Shopeinstellungen, wie z.B. FTP-Daten und Parameter vollständig vorgenommen haben und auch die Einstellungen am Webserver den Systemvoraussetzungen entsprechen. Details siehe Kapitel Serverinstallation.

Onlineshop Datenabgleich

Haben Sie das Problem, dass bestimmte Daten nicht online erscheinen, obwohl der automatische Abgleich im etrada Server abgeschlossen wurde, können Sie über diese Schaltfläche einen Abgleich erzwingen. Gerade wenn Sie einen kompletten Datenabgleich durchführen, kann dieser Abgleich unter Umständen sehr lange dauern, je nachdem wieviele Artikel und Artikelfotos online in Ihren Shop hochgeladen werden.

E-Mail

Soll dieser Onlineshop z.B. für den Versand der Bestellbestätigung per Email nicht die globalen Email-Einstellungen verwenden, sondern z.B. eine individuelle Email-Adresse als Absender, so definieren Sie in diesem Reiter die entsprechende Email-Konfiguration.

Verkaufskanal Typen

In etrada hat man derzeit 3 Typen zur Auswahl:

  • Shop

  • eBay

  • Amazon

Je nach ausgewähltem Typen ändern sich die Einstellungsmöglichkeiten im Verkaufskanal. Die Einstellungen zum Typ Shop wollen wir an dieser Stelle erklären, die anderen beiden Typen werden im Bereich der Module für andere Verkaufsplattformen erläutert.

Versand

Versandarten können je Kundengruppe und Lieferland definiert werden. Eine Versandart bietet die folgenden Optionen:

  • Bezeichnung

  • Versender

  • Kundengruppe

  • Rabattfähig
    Wird z.B. über die Zahlungsart ein Rabatt gegeben, dann wird über diese Option bestimmt, ob auch für die Versandkosten dieser Rabatt gilt.

  • Standard
    Ist eine Versandart als „Standard“ bestimmt, dann wird diese im Bestellprozess dem Shop-Kunden als Standard Versandart vorgeschlagen.

  • Lieferländer
    Aus der Liste der Lieferländer können die Länder zugewiesen werden, für die diese Versandart gilt.

  • Preis
    Über den Versand-Preis werden die Versandkosten für diese Versandart bestimmt.

Schwellen-Preise

Über Versandart-Schwellen können im Onlineshop Versandkosten aufgrund von Warenkorb-Gesamtsummen oder Gesamtgewicht bestimmt werden.

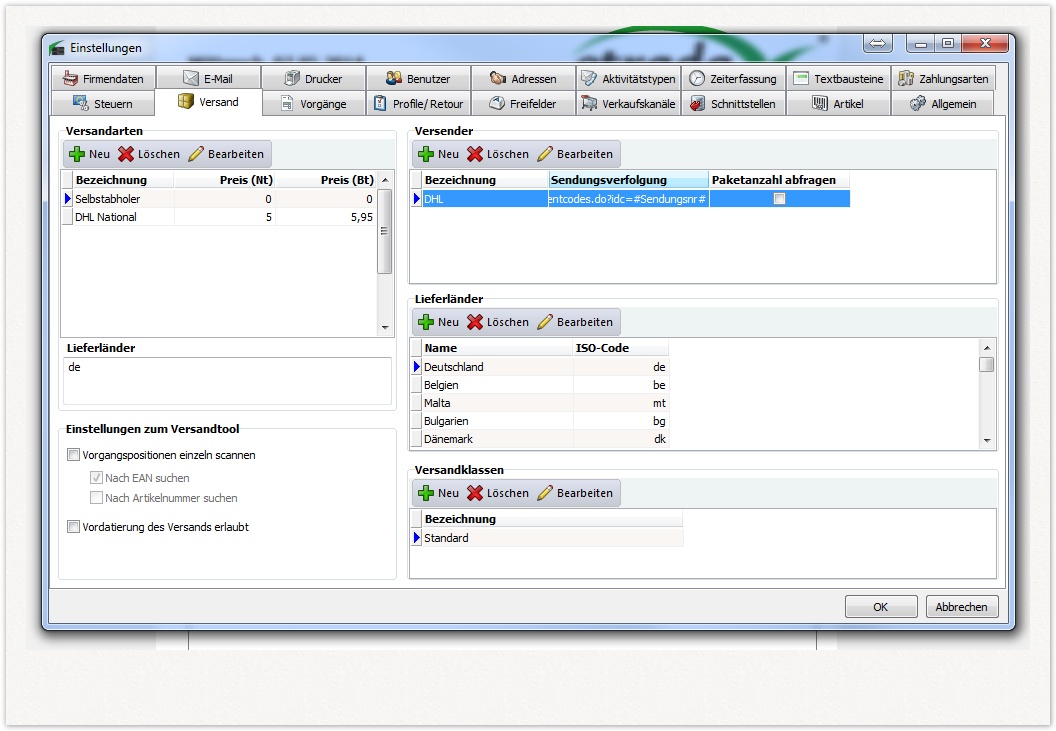
Versender

Im Bereich „Versender“ werden die Versand-Dienstleisten definiert und Einstellungen für den Versanddaten-Export vorgenommen. Der Versand wird über die Software „etrada Versand“ vorgenommen.

Die folgenden Einstellungen für den Versanddaten-Export stehen zur Verfügung:

  • Export-Ordner
    Es kann hierdurch bestimmt werden, in welchen Ordner die Versand-Datei gespeichert wird. Diesen Ordner geben Sie in Ihrer Versand-Software (z.B. Easy Log von DHL) an. Hier wird vom Polling-Ordner gesprochen.

  • Sendungsverfolgung-URL
    Hier geben sie die URL zur Versandverfolgung vom Versand-Dienstleister an. Über den Platzhalter „Sendungsnummer# geben Sie die Position der Sendungsnummer an, die in etrada Versand eingescannt wird.

  • Export-Daten
    Mit den Export-Daten bestimmen Sie den Inhalt der Export-Datei. Die Export-Datei (Textdatei) dient zur Übergabe der Lieferadresse an die Versandsoftware des Versand-Dienstleisters. Hierzu werden Platzhalter verwendet.

Platzhalter für Export-Daten sind u.a.:

  • #LiFirma#

  • #LiVorname#

  • #LiName#

  • #LiStraße#

  • #LiStraßeNr#

  • #LiPLZ#

  • #LiOrt#

  • #LiLand#

  • #LiLandISO#

  • #GesBt# = Gesamtbetrag Brutto

  • #Shop_id# = Absender-Kennzeichen bei Multishop (numerische ID)

  • #Auftragnr# = Shop Auftragsnummer

  • #VorgangNr# = Vorgang-Nummer (Rechnungsnummer)

  • #Zahlungsart# = Kennzeichen der Zahlungsart (numerische ID)

  • #Versandart# = Kennzeichen der Versandart (numerische ID)

  • #SendungTag# = Versandtag des letzten Pakets eines Vorgangs

  • #SendungMonat# = Versandmonat des letzten Pakets eines Vorgangs

  • #SendungJahr# = Versandjahr des letzten Pakets eines Vorgangs

  • #AnzPakete# = Anzahl aller Pakete zu einem Vorgang

  • #Sendungnr# = Versandtag des letzten Pakets eines Vorgangs

  • #SendungsLink# = Tracking-Link zum Verfolgen des Pakets

Lieferländer

Mit Lieferländern wird bestimmt, wie das Paket versandt werden muss.

images_download/attachments/6062361/Lieferland_anlegen.png

Um ein neues Lieferland anzulegen, wählen Sie zuerst die Region aus in die das Paket geliefert. Tragen sie hiernach die ISO (z.B. de für Deutschland) und den Namen des Ziellandes ein. Wählen sie nun bei Sprache die Sprache aus die im Zielland gesprochen wird.

Versandarten

images_download/thumbnails/6062357/Versandart_auswählen.png

Geben Sie Ihrer Versandart eine Bezeichnung und wählen sie die gewünschten Versandoptionen aus.

Versandklassen
Versender

Zu einem Versender lassen sich vielseitige Einstellungen hinterlegen, die eine sehr flexible Verarbeitung der Sendungen ermöglichen.

images_download/thumbnails/2785645/versender_edit_neu.png

Bei der Option "Datei-Export" wird bei jedem Versand über das etrada Versand Tool meine Datei erzeugt die dem definierten Format entspricht. Diese Datei kann dann von anderen Programmen verwendet werden um den Versand zu bearbeiten und z.B. direkt ein Label zu erzeugen. Der "Datenbank-Export" kann genutzt werden um die Sendungsdaten in einer separaten Datenbank Tabelle abzuspeichern. Diese Daten können dann von einem Programm für die Versandabwicklung abgefragt und bearbeitet werden. Bei der letzten Option "Versandetikett Ausdruck" wird direkt ein Etikett ausgedruckt das von Ihnen definiert werden kann.

images_download/thumbnails/2785645/versender_edit2.png

Wählt man "Datei-Export" aus hat man zusätzlich verschiedene Optionen zur Konfiguration der Sendungsverfolgung. Werden die Sendungsnummern nicht importiert, dann muss man beim scannen der Vorgänge im etrada Versand Tool auch eine Trackingnummer eintragen. Ansonsten werden die Daten durch den etrada Server importiert und auch Versandmails erst verschickt, wenn die Daten importiert wurden.

Beispiel DHL

Hier möchte ich beispielhaft an DHL zeigen, welche Möglichkeiten man in etrada hat um den Versand so einfach wie möglich zu gestalten.

Voraussetzungen:

  • etrada Versand Tool

  • DHL EasyLog

  • Label Drucker für Versandetiketten

  • Handscanner

Der Ablauf im Versand soll wie folgt aussehen:

Der Mitarbeiter nimmt sich einen Lieferschein und packt das Paket mit den entsprechenden Artikeln. Sind alle Artikel gepackt scannt er den Barcode auf dem Lieferschein in unserem etrada Versand Tool und die Daten werden automatisch an EasyLog übermittelt und auf dem Label Drucker wird automatisch das Versandetikett ausgedruckt. Der Lieferschein wird nun an dem Paket befestigt und das Versandetikett aufgeklebt.

Nachdem der Tagesabschluss im EasyLog durchgeführt wurde und die Pakete verschickt wurden importiert der etrada Server automatisch alle Sendungsnummern und verschickt die Versandbenachrichtigungen.

Folgende Einstellungen wurden für dieses Szenario in etrada vorgenommen:

images_download/thumbnails/2785645/versender_edit.png images_download/thumbnails/2785647/versender_edit_dhl.png

Zusätzlich muss noch in dem etrada Server der entsprechende Task 'Sendungsnummern importieren' angelegt werden. Hier sollten Sie darauf achten das er immer erst nach ihrem Tagesabschluss durchgeführt wird.

Im EasyLog richten Sie nun den Export der Daten ein und wählen das von Ihnen in etrada festgelegte Verzeichnis dazu aus.

Vordatierung

Im etrada Versand Tool ist es möglich eine Vordatierung des Versands durchzuführen. Dadurch können Sie Pakete die zu einem bestimmten Termin versendet werden sollen (z.B. Weihnachten) schon einige Tage vorher vorbereiten und für den Versand vormerken. Je nach Konfiguration werden die Versandmails dann auch erst verschickt wenn das Paket versendet wurde, oder Sie tragen das Versanddatum in die E-Mail ein.

Um eine Vordatierung in etrada zu ermöglichen müssen Sie nur folgende Anpassung in den Einstellungen vornehmen:

images_download/thumbnails/2785649/vordatierung.png

Danach können Sie im Versand Tool die Vordatierung aktivieren oder deaktivieren:

images_download/thumbnails/2785649/vordatierung_versand.png images_download/thumbnails/2785649/vordatierung_aktiviert.png

Solange die Meldung für die Vordatierung angezeigt wird, werden alle gescannten Vorgänge auf das entsprechende Datum vordatiert. Wenn Sie die Vorgänge nun auch bei dem Versender so importieren wollen sollten Sie noch das Sendungs Datum in den Import des Versenders einbauen. Dazu fügen Sie in etrada einfach den Platzhalter hinzu und wählen dann im Programm des Versenders die entsprechenden Optionen (hier beispielhaft DHL EasyLog).

images_download/thumbnails/2785649/vordatierung_export.png images_download/thumbnails/2785649/vordatierung_easylog.png

Zahlungsarten

Es werden im Standard etrada folgende Zahlungsarten ausgeliefert:

  • Nachnahme

  • Vorkasse

  • Paypal

  • Rechnung

  • Lastschrift

  • Barzahlung

  • Klarna Ratenkauf

  • Klarna Rechnungskauf

  • barzahlen.de

Optional werden folgende Zahlungsarten für den Onlineshop angeboten:

  • Kreditkarte (B+S Cardservice/ Saferpay)

  • Giropay (B+S Cardservice/ Saferpay)

  • PayPal Express Checkout

  • Amazon Payments Checkout

Weitere Zahlungsarten können als Zusatzprogrammierung auf Anfrage entwickelt werden.

Die Optionen einer Zahlungsart sind:

  • Bezeichnung (mehrsprachig)

  • Kundengruppe
    Eine Zahlungsart kann einer Kundengruppe zugewiesen werden und steht nur dieser zur Verfügung (Online wie Offline in der Backend-Software)

  • Information (mehrsprachig)
    Das Informationsfeld wird dem Kunden im Onlineshop bei der Auswahl der Zahlungsart angezeigt.

  • Preise und Steuersatz

  • Artikel-Rabatt in %
    Durch Eingabe eines Rabattes in einer Zahlungsart, wird dieser Rabatt auf rabattfähige Artikel im Onlineshop (nur im Onlineshop) gegeben.

  • Standard-Zahlungsart
    Diese Zahlungsart wird im Onlineshop als Standard gewählt

  • Aktiv für Lieferland
    Es kann angegeben werden, für welche Lieferländer diese Zahlungsart aktiv ist.

  • Gebühr (pauschal oder prozentual)

Je Zahlungsart kann zudem eine E-Mail Zahlungserinnerung aktiviert werden, über die automatisiert Erinnerungen per E-Mail an den Kunden gesendet werden und ggf. nach einer bestimmten Zeit die Bestellung storniert wird.

Amazon Payments Checkout

Die Zahlungsart Amazon Payments Checkout kann an die gleichen Bedingungen geknüpft werden, wie alle anderen Zahlungsarten in etrada auch. Zum Beispiel je nach Kundengruppe oder Land auswählbar, mit oder ohne Zahlungsart-Gebühren, etc..

Über die bekannten Konfigurationen der Zahlungsarten hinaus müssen noch nachfolgende Parameter konfiguriert werden. Diese Werte sind individuell je Onlineshop und können in Ihren Seller Central Account von Amazon (https://sellercentral.amazon.de) in Erfahrung gebracht werden.

Parameter

Beschreibung

Standardwert

amazon.MerchantId

Ihre individuelle Händlernummer

<individuell>

amazon.AWSAccessKeyId

die Access Key ID

<individuell>

amazon.AWSSecretAccessKey

der Secret Access Key

<individuell>

Auf den nachfolgenden Screenshots können Sie entnehmen, wo die Daten im Seller Central zu finden sind.

images_download/attachments/2785305/haendler_id.jpg

images_download/attachments/2785305/secret_access_key_amazon.jpg

Sandbox-Modus

Wenn Sie testweise mit Sandbox-Daten von Amazon arbeiten möchten, setzen Sie den Shop-Parameter "amazon.sandbox" auf "1"

barzahlen.de

Die Zahlungsart barzahlen.de kann an die gleichen Bedingungen geknüpft werden, wie alle anderen Zahlungsarten in etrada auch. Zum Beispiel je nach Kundengruppe oder Land auswählbar, mit oder ohne Zahlungsart-Gebühren, etc..

Über die bekannten Konfigurationen der Zahlungsarten hinaus müssen noch nachfolgende Parameter konfiguriert werden. Diese Werte sind individuell je Onlineshop und können in Ihrem Kundenbereich von barzahlen.de im Reiter "Einstellungen" > "Shops" in Erfahrung gebracht werden:

Parameter

Beschreibung

Standardwert

shop_id

Ihre invidiuelle Shop ID, von barzahlen.de vergeben

<individuell>

zahlungsschluessel

der Zahlungsschlüssel (eine Kombination aus Zahlen und Buchstaben)

<individuell>

benachrichtigungsschluessel

der Benachrichtigungsschlüssel (eine Kombination aus Zahlen und Buchstaben)

<individuell>

In dem Reiter "Einstellungen" -> "Shops" in dem Kundenbereich von barzahlen.de müssen Sie zudem die URL Ihres Onlineshops hinterlegen, sowie die sogenannte "Benachrichtigungs-URL".
Ersetzen Sie "shop.de" in dem nachfolgenden Beispiel entsprechend durch die Domain Ihres Onlineshops:

images_download/attachments/2785296/barzahlen.jpg

Sandbox-Modus

Wenn Sie testweise mit Sandbox-Daten von barzahlen.de arbeiten möchten, setzen Sie den Shop-Parameter "barzahlen.sandbox" auf "1"

Klarna

Die Zahlungsart Klarna Rechnungskauf/ Ratenkauf kann an die gleichen Bedingungen geknüpft werden, wie alle anderen Zahlungsarten in etrada auch. Zum Beispiel je nach Kundengruppe oder Land auswählbar, mit oder ohne Zahlungsart-Gebühren, etc..

Zugelassene Länder

Deutschland, Niederlande, Norwegen, Finnland, Österreich, Schweden, Dänemark

Um die Zahlungsart nutzen zu können muss in den Einstellungen des Verkaufskanals die Shop_id ihres Klarna Kundenkontos hinterlegt werden. Danach steht Ihnen die Zahlungsart zur Verfügung und Sie kann wie alle anderen Zahlungsarten auch genutzt werden.

Durch die Verwendung von Klarna ergeben sich aber noch ein paar Besonderheiten:

  1. Jegliche Änderungen an einer Bestellung müssen nach Klarna übermittelt werden, das passiert beim speichern des Vorgangs.

  2. Rechnungen können nicht mehr bearbeitet werden, unabhängig davon ob sie bereits gebucht sind oder nicht.

  3. Beim Drucken einer Rechnung wird automatisch die Klarna Rechnung abgerufen und ebenfalls gedruckt. Die Klarna Rechnung muss dem Paket beigelegt werden.

  4. Beim Wandeln einer Bestellung wird die Rechnung bei Klarna aktiviert. Tritt hierbei ein Fehler auf kann die Rechnung nicht erzeugt werden und man muss ggf. Kontakt mit dem Kunden aufnehmen und die Zahlungsart ändern.

  5. Wenn man eine Rechnung storniert oder sie in eine Gutschrift wandelt, wird sie automatisch auch bei Klarna storniert.

  6. Es kann passieren das die Bonitätsprüfung im Onlineshop erstmal fehlschlägt und die Bonität des Käufers nachträglich geprüft werden muss. In diesem Fall kommt die Bestellung mit dem Status Pending an. Der Status wird nun regelmäßig geprüft und die Bestellung kann erst gewandelt werden, wenn die Bonität bestätigt wurde. Das dauert maximal 24 Stunden.

Sandbox-Modus

Wenn Sie testweise mit Sandbox-Daten von Klarna arbeiten möchten, setzen Sie den Shop-Parameter "klarna.sandbox" auf "1"

PayPal und PayPal Express Checkout

Wenn Sie Ihren Kunden die Bezahlung per PayPal und PayPal Express Checkout (letzteres ist ein optionales Modul von etrada), können Sie diese Zahlungsarten zunächst wie alle andere Zahlungsarten konfigurieren, z.B. nur für bestimmte Kundengruppen und/oder Lieferländer, etc.. Darüber hinaus müssen Sie Ihre PayPal-Emailadresse in den Shop-Parameter "zahlungsarten.paypal.email" eintragen.

Sandbox-Modus

Wenn Sie testweise mit Sandbox-Daten von PayPal arbeiten möchten, setzen Sie den Shop-Parameter "paypal.sandbox" auf "1"

Erweitere Parameter für PayPal Express

Wenn Sie neben dem "normalen" PayPal auch den PayPal Express Checkout anbieten möchten, müssen Sie zusätzlich in den Einstellungen des jeweiligen Onlineshops noch folgende Parameter angeben:

Parameter

Beschreibung

Standardwert

paypal.api.benutzername

Benutzername des Kundenkontos für PayPal Express, wird von PayPal vorgegeben

<individuell>

paypal.api.passwort

Passwort des Kundenkontos für PayPal Express, wird von PayPal vorgegeben

<individuell>

paypal.api.signatur

Signatur des Kundenkontos für PayPal Express, wird von PayPal vorgegeben

<individuell>

Diese 3 benötigen Daten finden Sie in Ihrem Online-Kundenbereich/Kundenkonto von PayPal

Vorgänge

Zu den Vorgängen lasen sich einige Grundeinstellungen vornehmen. Grundlegend lassen sich hier Einstellungen für Vorgangstypen, die Farbe der Vorgangsstatus und der Mahnungen definieren.

Vorgangstypen

Zu einem Vorgangstypen lassen sich verschiedene Dinge einstellen:

1. Zahlungsfrist, Skontofrist und Skontosatz
Die Zahlungsfrist wird für die Ermittlung der Fälligkeit einer Rechnung verwendet. Skontofrist und -satz sind rein informative Werte die auf der Rechnung abgebildet werden können.
Hierbei handelt es sich jeweils um Standardwerte, die in der Rechnung verändert werden können.

2. Vortext, Nachtext
Vor- und Nachtext können auf Ausdrucken oder E-Mails ausgegeben werden. Sie werden beim Wandeln jeweils durch den Text des neuen Vorgangstypen ersetzt. Wichtig: Zusätzliche Informationen die auch nach dem Wandeln noch eingetragen bleiben sollen müssen in den Freitext im Vorgang eingetragen werden. Alle Änderungen im Vor- oder Nachtext gehen beim Wandeln verloren!

3. Belegnummern, Auftragsnummern
Hier nehmen Sie Einstellungen zu den Nummernkreisen vor. Auftragsnummern sind optional, sie bleiben beim Wandeln bestehen und werden nicht ersetzt. Die Vorgangsnummer wird bei jedem neuen Vorgang neu gesetzt. Damit identifiziert die Auftragsnummer alle Vorgänge die zusammenhängen, eine Vorgangsnummer aber immer einen spezifischen Vorgang.

4. Lagerbuchung
Sie können die Zeitpunkte zu denen Lagerbuchungen vorgenommen werden sollen gezielt anpassen und speziell auf Ihre Anforderungen abstimmen. Im Standard wird der Bestand bei einer Rechnung ausgebucht und bei einer Gutschrift wieder eingebucht. Denkbar wäre z.B. auch ein Szenario bei dem die Buchung mit dem Lieferschein vorgenommen wird. Lagerbuchungen werden zu verschiedenen Zeitpunkten automatisch vorgenommen, es werden aber keine Buchungen doppelt durchgeführt.

5. Zahlungen
Wenn Sie Lastschriften oder Vorkasse Zahlungen zulassen, dann sind diese Optionen interessant. Sie markieren Vorgangstypen die im Zahlungsabgleich (Import von Zahlungseingängen) oder im Export von Lastschriften berücksichtigt werden sollen. So können Sie falsche Zuordnungen vermeiden und sicherstellen das die Daten in den beiden Bereichen immer korrekt sind.

6. Sammelvorgänge
Für Sammelvorgänge lassen sich hier Standardeinstellungen hinterlegen.

Vorgangs-Status

Zu jedem Status kann die Farbe angepasst werden, mit dem der Vorgang in der Vorgangsübersicht gekennzeichnet werden soll.

Mahnungen

Hier lassen sich Einstellungen zu den einzelnen Mahnstufen vornehmen. Einstellen lässt sich die Zeit bis zur nächsten Mahnung und die Mahn-Gebühr.

Textbausteine

Über die Textbausteine lassen sich Texte definieren die dann als Platzhalter z.B. in E-Mail Vorlagen verwenden lassen.

Als SQL Ausführen

Um dynamische Textbausteine zu erzeugen, können Sie auch einen SQL Befehl anstelle eines Freitextes eintragen. Verwenden Sie diese Funktion aber nur wenn Sie sich mit SQL Abfragen auskennen und wissen was Sie tun!

Wenn Sie die Checkbox "Als SQL auswerten" auswählen, lassen sich sehr dynamische Textbausteine erzeugen indem sie die Daten direkt aus der Datenbank auslesen. Ihnen stehen dabei alle Platzhalter eines Vorgangs zur Verfügung, zusätzlich aber noch folgende Platzhalter die speziell für diesen Bereich eingeführt wurden:

#vorgang_id#

Eindeutige ID des Vorgangs

#adresse_guid#

Eindeutige ID des Kunden

#re_nr#

Kundennummer des Rechnungsempfängers

Die Felder der Ergebnismenge der Abfrage werden durch den Feldtrenner getrennt hintereinander geschrieben. Die Zeilen werden durch den Zeilentrenner getrennt.

Ansichten der Tabellen

Viele Tabellen in etrada lassen sich gezielt auf ihre Bedürfnisse anpassen. Das betrifft nicht nur Spaltenbreiten oder Anordnungen, sondern auch welche Spalten angezeigt werden sollen und wie die Daten sortiert werden. Zudem lassen sich verschiedene lokale oder globale Ansichten speichern um auch verschiedenen Mitarbeitern im Betrieb passende Ansichten liefern zu können. So sind in der Buchhaltung ganz andere Dinge interessant wie im Lager oder im Versand.

Die Funktionen zum wechseln der Ansichten oder zum bearbeiten finden Sie im Kontextmenü der Tabelle.

images_download/thumbnails/3637272/Kontextmenü_Ansichten.png

Über Bearbeiten schalten Sie verschiedene Optionen zur Anpassung des Grids frei. Diese Optionen rufen Sie über einen Rechtsklick auf die Titel der Spalten auf.

images_download/thumbnails/3637272/ansicht_zusätzliche_optionen.png

Zusätzlich wird automatisch ein Fenster mit allen verfügbaren Spalten geöffnet, falls Sie dieses Fenster versehentlich schließen können Sie es in diesem Menü über den Punkt "Feld Auswahl" erneut öffnen. Solange das Fenster geöffnet ist können Sie Spalten entfernen indem Sie den Titel einfach nach unten ziehen und neue Spalten hinzufügen indem Sie das Feld aus der Auswahl in den Titel ziehen. Zusätzlich lassen sich noch Sortierungen, Gruppierungen und Zusammenfassungen einstellen. Um den Titel einer Spalte umzubenennen reicht es, einfach auf den Titel zu klicken, damit wird ein Dialog zu bearbeiten aufgerufen.

Nachdem Sie die Ansicht fertig bearbeitet haben, klicken Sie in dem Menü auf Speichern. Neben einem neuen Namen für die Ansicht können sie auch festlegen ob die Ansicht global oder lokal gespeichert werden soll. Globale Ansichten sind für alle Nutzer verfügbar, Lokale Ansichten nur auf ihrem aktuellen PC.

Start

Auf der Startseite von etrada erhalten Sie eine Übersicht über die aktuellen Termine auf Aufgaben und Wiedervorlagen des eingeloggten Benutzers. Darüber hinaus finden Sie im Kopfbereich die Bereiche "Ansicht", "Verwaltung" und "CMS", die wir in den nächsten Kapiteln genauer erläutern.

Ansicht / Auswertungen

In den Auswertungen stehen diverse Standard-Reports zur Verfügung. Zudem können auf Wunsch individuelle Auswertungen angefertigt werden. Zu den Standard-Auswertungen gehören:

  • Bestellvorschlagsliste

  • Gutschein Auswertung

  • Inventurliste

  • Offene Posten Liste

  • Pickliste

  • Rechnungsausgangsjournal

  • Top & Flop Liste

Verwaltung / Buchhaltung

DATEV-Export im ASCII-Format

Über den DATEV -Export können Rechnungs- und Gutschriften-Daten per CSV Textdatei exportiert werden (ASCII-Mode). Hierbei kann der Datenbereich über einen Zeitraumfilter eingeschränkt werden. In den Grundeistellungen

images_download/attachments/1540217/datev-config.png

DATEV

Die DATEV Mandaten- und Berater-Nummer erhalten Sie bei Ihrem Steuerberater.

Lastschriften / DTAUS

Für die Zahlungsart „Lastschrift“ können fällige Lastschriften im DTAUS-Format exportiert werden. Fällige Lastschriften sind Rechnungen mit der Zahlungsart „Lastschrift“ (Einstellbar in den Zahlungsarten), die nicht bezahlt und nicht storniert sind.

Zahlungsabgleich

Über den Zahlungsabgleich können offene Vorkasse-Bestellungen als „bezahlt“ markiert werden. Speichern Sie hierzu Ihre Bankbewegungen in dem gängigen Format MT940 ab und lesen diese Datei in etrada ein. Die Buchungen, die zu einer offenen Vorkasse Bestellungen passen, werden automatisch markiert und gleichen den offenen Posten aus. Buchungen, die nicht eindeutig zugewiesen werden konnten, können manuell zugewiesen werden.

Mahnungen

Überden Bereich "Mahnungen" werden alle fälligen Mahnungen in der jeweiligen Mahnstufe angezeigt. Wenn eine Mahnung nicht erstellt werden soll, können Sie den Haken an der linken Seite entfernen. Über "Ok" werden alle gewählten Mahnungen generiert und auf den in den Grundeinstellungen definierten Drucker gedruckt. Die Erstellten Mahnungen werden zusätzlich zum Vorgang hinterlegt (siehe Vorgangsübersicht > Mahnungen). Dort kann eine Mahnung erneut gedruckt oder gelöscht werden.

Die Gestaltung der Druckvorlage erfolgt in der Report-Verwaltung für Vorgänge. Diesen erreichen Sie im Fenster "fällige Mahnungen erstellen" und dann aud den Pfeil rechts neben dem Drucker-Symbol.

images_download/attachments/1540217/image2013-2-27_14_31_39.png

Zyklische Aufträge

In diesem Bereich können wiederkehrende Aufträge verwaltet werden, zum Beispiel für die automatische Rechnungserstellung von Serviceverträgen oder Abonnements. Als Option stehen der Vorlage-Vorgang, der Zeitraum und Zyklus (in Monaten), sowie eine Bemerkung zur Verfügung.

CMS / Seiteninhalte

Unter "Seiteninhalte" im Bereich "CMS" werden alle variablen Seiteninhalte vom Onlineshop verwaltet. Dazu gehören z.B. Seiten wie AGB, Versandkosten, Datenschutz und Impressum.

images_download/attachments/1540115/cms.JPG

Layouts

Jede Unterseite kann ein individuelles Layout haben. Im Standarddesign des Onlineshops sind 3 Layouts definiert:

  • layout
    Das Standard-Layout, inkl. Kopf-, Fuß- und Seitenleiste/Navigationsleisten.

  • minimal
    Wie das Standard-Layout, jedoch ohne die linke Seitenleiste, wird z.B. im Kundenbereich und im Kassenbereich verwendet.

  • blanko
    Komplett weißes/leeres Layout, ideal für die Verwendung in iFrames für z.B. Facebook-Apps, wie ein Impressum.

Artikeldaten

Artikel

Im Artikelstamm werden alle Artikel verwaltet. Es können „normale“ Artikel und Artikel mit Variationen angelegt werden. Im Gegensatz zu anderen Lösungen, wurde bei etrada auf klassische Kategorie-Zuweisungen verzichtet. Die Filterung erfolgt über die zuvor beschriebenen Suchmerkmale, die im Artikelstamm zugewiesen werden.

Folgende Daten können u.a. Artikeln zugewiesen werden:

  • Artikelnummer, EAN, ISBN

  • Kurz- und Langtext (WYSIWYG) (auch mehrsprachig in der Edition "Premium")

  • Einkaufspreis, Mindestaufschlag %

  • VK-Preise je Kundengruppe

    • UVP

    • VK

    • Grundpreise

    • Sonderpreise (Fest oder nach Datum)

  • Bilder

  • Video-Links

  • Suchmerkmale (nicht bei Varianten)

  • Eingabemerkmale

  • Variationsmerkmale (bei Varianten)

  • Lagerbestand und Lagerort

  • Lieferanten

  • SEO-Daten (SEO-URL, Keywords, Titel, Description)

  • 10 Freifelder

  • Cross-Selling Gruppen

Über individuelle Schnittstellen, können Import-Schnittstellen zur Datenübernahme (auch zyklisch) realisiert werden.

Im Lagerbuch (wird ebenfalls im Artikelstamm anzeigt) können Sie jede Lagerbewegung bei Lagerartikeln einsehen.

Weitere Funktionen stehen Ihnen im Kontextmenü bereit:

images_download/attachments/1540109/11-06-2014_15-09-57.jpg

Shortcuts & Mehrfachauswahl

Viele Funktionen können zur schnelleren Bearbeitung über Shortcuts aufgerufen werden. So können Sie z.B. über die Tastenkombination "Umschalt + Strg + W" den gewählten Artikel in ihrem Webshop aufrufen. Zudem können viele Funktionen zugleich für alle gerade ausgewählten Artikel durchgeführt werden.

Cross-Selling Gruppen

Über diese Gruppen können z.B. Zubehörartikel zusammengefasst werden. Diese Gruppen können dann zum Artikel zugewiesen werden. Neben den Gruppen werden im Auto-Cross-Selling ähnliche Artikel über gemeinsame Merkmale ermittelt.

Lager / Lieferanten

In dem Reiter "Lager / Lieferanten" des Artikelfensters kann definiert werden,

  • ob der Artikel Lagerbestände hat

  • ob er bestellbar sein soll, auch wenn er ein Lagerartikel ist und aktuell kein Lagerbestand hat

  • in welchem Lager/welchen Lagern der Artikel liegt

  • wer der Lieferant/die Lieferanten sind (inkl. Einkaufspreise und Lieferzeiten)

Mögliche Fälle der Lieferstatus-Anzeige im Frontend/Onlineshop

Je nachdem, wie der Artikel dort konfiguriert wurde und ggf. sein Lagerbestand ist, wird dem Kunden ein entsprechender Lieferhinweis im Frontend/Onlineshop angezeigt. Die 5 Fälle sind wie folgt:

  1. Wenn der Artikel kein Lagerartikel ist (Haken "Lagerartikel" nicht gesetzt), dann wird immer der Shoptext delivery_status1 verwendet. Im Standard lautet der Text "Lieferbar: 2-4 Werktage". Diese Texte kann in den Einstellungen des Verkaufskanals über den Button "Shoptexte" geändert werden.

  2. Ist der Artikel hingegen ein Lagerartikel (Haken "Lagerartikel" gesetzt und der Lagerbestand ist größer als die gewünschte Bestellmenge des Kunden, so wird der Text delivery_status2 ausgegeben (Standard-Text: "Sofort Lager").

  3. a) Ist der Artikel ein Lagerartikel (Haken "Lagerartikel" gesetzt) und der Lagerbestand des Lieferanten (also ein externe Lager) ist mind. 1 Artikel, so wird delivery_status3 ("Lieferbar: 2-5 Werktage") ausgegeben.

    b) Ist jedoch der Lagerbestand Ihres Lieferanten kleiner als der als sicherer Lieferbestand definierte Lagerbestand (Parameter "sichererLiefBestand", siehe Parameter eines Onlineshops), so wird delivery_status4 ausgegeben ("Lieferbar: 5-8 Werktage").

    Tipp

    Das kann zum Beispiel sinnvoll sein, wenn bei dem Lieferanten auf Lager befindliche Artikel in der Regel in 2-5 Werktagen geliefert werden können, ab nicht mit Sicherheit garantiert werden kann, dass der Lagerbestand auch aktuell ist, weil die Lagerbestände aus dem externen System des Lieferanten zyklisch importiert werden. So kann man dem Kunden sicherheitshalber eine mit 5-8 Werktagen längere Lieferzeit anzeigen.

  4. Ist der Artikel ein Lagerartikel (Haken "Lagerartikel" gesetzt) und soll dieser ohne Lagerbestand trotzdem verkauft werden (Haken "Bestellbar ohne Lagerbestand" gesetzt), wird die hinterlegte Lieferzeit (Eingabefeld "Angezeigte Lieferzeit" und der Text delivery_status5 ("Lieferbar in X Werktagen") ausgegeben.

  5. Wenn keines der obigen Fälle für den Artikel eintrifft, wird delivery_status6 ausgegeben ("Aktuell nicht lieferbar") und der Artikel kann vom Kunden nicht in den Warenkorb gelegt werden.

Lagerbuchung

Die Funktion Lagerbuchung ermöglicht es Ihnen die Datenbank zu aktualisieren, falls Ihr Warenbestand außerplanmäßig gesunken oder gestiegen ist.

. images_download/thumbnails/6062372/Lagerbuchung.png

Um den Bestand zu aktualisieren wählen Sie zuerst unter Typ aus ob ein Wareneingang oder ein Warenausgang stattgefunden hat. Wählen Sie als nächstes das Lager aus in dem die Aktualisierung durchgeführt werden soll. Der Artikel kann entweder über die EAN oder die Artikelnummer hinzugefügt werden und Artikelnummer kann manuell eingetragen oder aus einer Liste ausgewählt werden die Sie öffnen können indem Sie bei Artikel Nr. auf ... klicken. Geben Sie zuletzt die Menge und und optional die Belegnummer an.

Merkmale

Im Bereich "Artikeldaten" können unter der Navigationsgruppe "Stammdaten" über die Schaltfläche "Merkmale" Such-, Eingabe- und Variationsmerkmale definiert werden, die im jeweiligen Artikelfenster zugewiesen werden können. Die Merkmaltypen und dessen Anlage werden in diesem Kapitel beschrieben.

Suchmerkmale

Durch Suchmerkmale werden Artikel genau klassifiziert und können im Onlineshop gefunden werden. Es werden dadurch die "Filterboxen" in der Linken Spalte der Artikelliste im Onlineshop gefüllt. Der Kunde kann so selbst darüber entscheiden, über welchen Weg/Filter er zu den gewünschten Suchergebnissen gelangt.

Sie möchten Ihren Kunden eine Filterung über ein Merkmal "Farbe" mit den Merkmalwerten "rot" und "blau" anbieten. Dazu legen Sie im Bereich "Artikeldaten" unter der Schaltfläche "Merkmale" der Gruppe "Stammdaten" global das gewünschte Suchmerkmal "Farbe" mit seinen beiden Werten an:

images_download/attachments/1540107/merkmale.JPG

In dem dann erscheinenden Fenster klicken Sie auf "Neu". Es öffnet sich ein neues Fenster "Merkmal", wie nachfolgend zu sehen. Dort geben Sie den Merkmalnamen "Farbe" ein und über die Schaltfläche "Neu" die Merkmalwerte "rot" und "blau". Wichtig ist, dass Sie bei Gruppe "Suche" eingeben (sofern Sie das Standard-Screendesign des Onlineshops verwenden) und bei dem Typ "Suchmerkmal":

images_download/attachments/1540107/merkmal.JPG

Anschließend können Sie die Fenster mit "OK" schließen und im Artikelfenster des jeweiligen Artikels im Reiter "Merkmale" das angelegte Merkmal "Farbe" mit dem passenden Wert, z.B. "blau" zuweisen.

Eingabemerkmale

Die Eingabemerkmale werden für Kundeneingaben verwendet. Im Artikelstamm werden mögliche Eingabewerte zugewiesen, die dann als Auswahlbox im Onlineshop ausgewählt werden kann. Die Ausgewählten Werte werden im Bemerkungsfeld der Bestellposition dargestellt.

Variationsmerkmale

Variationsmerkmale beschreiben einen Variationsartikel (z.B. Variation "Größe" und den Merkmalwerten "S, M und L" ) und werden den Variationsartikeln im Artikelstamm zugewiesen. Im Onlineshop wird über die Auswahl der Variationsmerkmale aus Auswahlboxen (bei Variationsartikeln), der genaue Variantenartikel bestimmt. Hinweis: Variationsartikel sind in der Professional und Premium Edition von etrada verfügbar.

Adressen

Im Adressen-Stamm können Adressen (Kunden und Lieferanten) verwaltet werden. Adressen aus Onlineshop-Bestellungen werden automatisch über die Schnittstelle angelegt.

Eine Adresse besteht u.a. aus folgenden Feldern:

  • Adressen-Nummer (Kunden-Nummer)

  • Firma, Name, Vorname

  • Anschrift

  • Kundengruppe

  • Email

  • Web

  • Telefon, Mobil und Fax

  • Zahlungskonditionen und Kontodaten für Lastschrift

  • Kommentarfeld

  • 10 Freifelder, deren Beschriftung in den Grundeinstellungen angepasst werden können.

Zu einer Adresse können zudem noch Lieferadressen hinterlegt werden. Diese können in Vorgängen per Drop-Down Auswahl verwendet werden.

Einkauf

Mit dem Einkaufsmodul lassen sich schnell und einfach Bestellungen an Lieferanten erstellen und die Wareneingänge erfassen. Voraussetzung für das Erfassen einer solchen Bestellung ist, das Lieferanten angelegt wurden und ihnen auch Artikel zugewiesen sind.

Bestellung an Lieferanten anlegen

Bestellungen an einen Lieferanten werden in etrada im Reiter Einkauf verwaltet und angelegt. Eine neue Bestellung legen Sie mit Neu an. Die Masken entsprechen ungefähr denen der Vorgänge. Sie finden hier aber noch Zusatzfelder für eine Referenz für die Bestellung und ihre Kundennummer beim Lieferanten.

images_download/thumbnails/2785513/einkauf_bestellung.png

Einkauf: Warenkorb

Über den Warenkorb in etrada können Sie einfach und schnell Einkaufs Vorgänge erzeugen. Die Artikel werden automatisch nach Lieferant gruppiert. Falls ein Artikel mehrere Lieferanten hat wird er zu jedem Lieferanten angezeigt, Sie können die Artikel dann gezielt für den Einkaufs-Vorgang den Sie erstellen wollen sperren, um sie im Warenkorb zu behalten. Auch die Menge lassen sich nachträglich noch anpassen.

images_download/attachments/3637253/Warenkorb.png

Durch einen Klick auf "Einkaufs-Vorgang erzeugen" werden alle Artikel die nicht gesperrt sind in einen neuen Vorgang kopiert und aus dem Warenkorb entfernt.

Um Artikel in den Warenkorb zu legen gibt es zwei Möglichkeiten, entweder über die Artikel Übersicht oder über die Bestellvorschlagsliste.

Bestellvorschlagsliste

Die Bestellvorschlagsliste ruft alle Artikel ab die aktuell einen unzureichenden Bestand haben. Damit ein Artikel in dieser Liste angzeigt wird muss er eine der folgenden Bedingungen erfüllen:

  • Ein Lagerartikel, bei dem die aktuelle Verfügbarkeit kleiner ist als der Mindestbestand (bereits bestellte Artikel oder Artikel im Warenkorb werden mit einbezogen)

  • Artikel die nicht als Lagerartikel verwaltet werden, erscheinen automatisch auf wenn Sie bestellt werden

Sie können nun die Mengen anpassen und dann einzelne oder alle Artikel in den Warenkorb legen. Dazu markieren Sie die entsprechenden Artikel und klicken auf "Zum Warenkorb kopieren".

images_download/attachments/3637255/bestellvorschlagsliste.png

Zusätzlich lässt sich über die Option "Bedarf berechnen" der Bedarf für die nächsten Tage berechnen. Dazu werden die Bestellungen der letzten Tage ausgewertet.

Lieferanten anlegen

Lieferanten werden im Adressstamm angelegt und haben fast die gleichen Einstellungsmöglichkeiten wie eine normale Kundenadresse. Um die Lieferanten anzuzeigen müssen Sie einfach in der Adressen Ansicht über das Dropdown-Feld für den Kunden-Typ auf Lieferanten wechseln.

images_download/attachments/2785508/adressen_lieferant.png

Sie können nun einfach über Neu einen Lieferanten anlegen wie sie es sonst auch mit normalen Adressen machen.

images_download/attachments/2785508/adressen_lieferant_neu.png

Lieferanten einem Artikel zuweisen

Im Artikel finden Sie unter dem Reiter Lager die zugewiesenen Lieferanten.

images_download/attachments/2785510/artikel_lieferanten.png

Einem Lieferanten können Sie verschiedene Daten zuweisen. Unter anderem einen EK und eine durchschnittliche Lieferzeit. Falls der Lieferant eine abweichende Artikelnummer oder Artikelbezeichnung verwendet, können diese Daten ebenfalls hinterlegt werden.

images_download/thumbnails/2785510/artikel_lieferant_bearbeiten.png

Wareneingang buchen

Zu jeder Bestellung können Wareneingänge gebucht werden. Auch wenn die Lieferung in mehreren Schritten erfolgt - weil z.B. der Lieferant Lieferprobleme hat - ist das kein Problem. Dann führen Sie diesen Schritt einfach mehrfach durch und tragen immer die Anzahl der erhaltenen Artikel ein.

images_download/thumbnails/2785515/wareneingang_lieferung.png

Sie können optional den durchschnittlichen EK neu berechnen lassen. Dabei wird der durchschnittliche EK der bei dem Artikel eingetragen ist entsprechend angepasst.

Verkauf

In diesem Bereich werden alle Vorgänge wie z.B. Bestellungen, Rechnungen und Gutschriften bearbeitet. Die Vorgänge werden in einer tabellarischen Ansicht aufgelistet. Die Filterung erfolgt neben dem Zeitraum über feste Filter wie „alle“, „Bezahlt“, „Bezahlt und nicht verschickt“ und „unbezahlt“. Über eine Wortsuche kann die Ergebnismenge zusätzlich über alle Textfelder eingegrenzt werden. In dieser Ansicht wird jeder Auftrag nur einmal im letzten Status dargestellt.

Die erweiterte Filterung ermöglicht eine feinere Einschränkung der Datenmenge, die für den jeweiligen Arbeitsablauf notwendig ist. Hier kann auch z.B. nach einem bestimmten Vorgangstyp gefiltert werden.

Zu einem Vorgang werden neben den Hauptdaten in der Übersicht auch die Positionen mit den Feldern Artikelnummer, Bezeichnung und Anzahl dargestellt. Auf einem zusätzlichen Reiter werden bei Rechnungen auch erstellte Mahnungen dargestellt und können direkt ausgedruckt werden.

Bearbeitungsoptionen

In der Vorgangsübersicht stehen die folgenden Bearbeitungsoptionen bereit:

  • Neu
    Über „Neu“ wird ein neuer Vorgang erstellt.

  • Bearbeiten
    Über „Bearbeiten“ wird der aktuell gewählte Vorgang zur Bearbeitung geöffnet.

  • Löschen / Stornieren
    Vorgänge können über diesen Programmpunkt gelöscht werden. Vorgänge der Rechnungsgruppe können nur storniert werden.

  • Wandeln
    Über die Funktion „Wandeln“ können Vorgänge in einen folgenden höheren Vorgangstyp gewandelt werden.

  • Duplizieren
    Über „Duplizieren“ kann ein Vorgang kopiert werden.

  • Drucken
    Über „Drucken“ wird der gewählte Vorgang auf die in den Einstellungen definierten Drucker ausgegeben. Es können dort mehrere Drucker je Vorgangstyp hinterlegt werden.

  • Fällige Mahnungen erzeugen
    In diesem Programmteil werden alle fälligen Vorgänge der Vorgangsgruppe „Rechnungen“ dargestellt, die zur Mahnung fällig sind. Die nächste Mahnung kann dirt erstellt und direkt gedruckt werden.

  • Zahlung
    Über „Zahlungen“ kann ein Zahlungseingang zu einem Vorgang hinterlegt werden.

  • Versand
    Mit dem Programmteil „Versand“ wird der Vorgang als versendet markiert. Eine Sendungsnummer kann optional hinterlegt werden. Zudem kann bestimmt werden, ob eine Versandmail gesendet werden soll. Der Text der Versandmail wird dabei aus den Text Email Vorlagen verwendet. Für den Versand wird auch die Software etrada Versand eingesetzt.

Vorgangsbearbeitung

In der Vorgangsbearbeitung werden Vorgangs-Kopfdaten und Positionen angezeigt und können bearbeitet werden.

Die Kopfdaten bestehen aus:

  • Vorgangsart (im Standard: Angebot, Bestellung, Rechnung, Gutschrift)

  • Rechnungs- und Lieferadresse

  • Versand- und Zahlungsart (optional)

  • Skonto-Einstellungen

  • Zahlungsziel

  • Kontoinformationen für Lastschrift

  • Texte (Vor-, Nach- Frei- und Intern- Texte)

  • Sendungsnummer

  • Verkaufskanal

  • Herkunft (falls ermittelbar)

In der Positionserfassung kann über eine Artikelsuche oder per direkter EAN-Nummer bzw. Artikelnummer-Abgabe ein Artikel gewählt werden. Es werden folgende Artikeldaten in einem Positions-Bearbeitungsfenster geladen:

  • Bezeichnung

  • VK Netto und Brutto

  • Variationsinformation (bei Variationsartikeln)

  • Einheit

  • Steuersatz

Zusätzliche stehen die folgenden Felder zur Eingabe bereit:

  • Bemerkung

  • Anzahl

  • Rabatt (je nach Zahlungsart-Einstellung)

  • Sonderrabatt

Die Preise werden zur Kundengruppe der gewählten Rechnungsadresse geladen. Bei variablen Set-Artikeln kann die Anzahl variablen Positionen bestimmt werden.

Sammelvorgang erzeugen

Ein Sammelvorgang fasst mehrere Vorgänge zusammen und wandelt sie anschließend. Man kann also z.B. aus mehreren Bestellungen eine Rechnung erzeugen. Um die Funktion aufzurufen markieren Sie einfach mehrere Einträge in der Vorgangsübersicht und öffnen dann das Kontextmenü über einen Rechtsklick.

images_download/thumbnails/2785675/vorgang_sammelvorgang.png

Im folgenden Dialog haben Sie einige Einstellungsmöglichkeiten damit der erzeugt Vorgang genau Ihren Anforderungen entspricht.

images_download/thumbnails/2785675/vorgang_sammelvorgang_dialog.png

Versand neu berechnen/ aufsummieren
In beiden Fällen ist in dem neuen Vorgang nur eine Versandposition enthalten. Wird der Versand aber nur neu berechnet dann werden die bisherigen Versandpositionen verworfen und der Versand wird für den neuen Vorgang anhand der Versandschwellen etc. neu berechnet. Beim aufsummieren werden die Kosten aller Vorgänge genommen und in der neuen Versandposition zusammengefasst.

Auftragsnummern übernehmen
Ist diese Option ausgewählt, dann wird die alte Auftragsnummer direkt zur Position gespeichert und kann z.B. auf dem Vorgangsreport ausgegeben werden. Das bedeutet aber auch das die Positionen nicht zusammengefasst werden und somit ein Produkt ggf. mehrfach auftaucht. Um Vorgangspositionen zusammenzufassen müssen Sie diese Option deaktiveren.

Um die Benutzung zu vereinfachen können Sie unter Einstellungen>Vorgänge>Vorgangstypen jeweils Standartwerte pro Vorgangstyp definieren. Diese Standardwerte werden dann beim erzeugen eines Sammelvorgangs automatisch geladen. So macht es z.B. Sinn bei einem Lieferschein die Auftragsnummern nicht zu summieren und den Versand neu zu berechnen. Bei einer Rechnung sollen aber die Auftragsnummern übernommen und jede Position einzeln abgedrucktwerden und der Versand soll aufsummiert werden.

Diese Standardwerte können aber natürlich ggf. im Dialog abgeändert werden.

Vorgänge zusammenführen

Durch das zusammenführen von Aufträgen können mehrere Bestellungen eines Kunden ganz einfach zu einer einzelnen Bestellung zusammengeführt werden. Dabei werden die Kosten für Versand und Zahlungsart neu berechnet. Die alten Vorgänge werden archiviert und sind nicht mehr verfügbar.

Zahlungen

Ab Version 1.6.4

Dieses Kapitel beschreibt die Handhabung der Zahlungen ab Version 1.6.4. Sollten sie eine ältere Version verwenden können bestimmte Konstellationen und Abläufe ggf. nicht - oder anders - funktionieren!

Wie handhabt etrada Zahlungen und auf welche Hürden kann ich dabei treffen?

In etrada werden die Zahlungen nicht direkt zu einem Vorgang hinterlegt, sondern zu dem Auftrag. Dadurch können Zahlungen die zu einer Bestellung erfasst wurden, auch bei dem Lieferschein, der Rechnung oder der Gutschrift angezeigt werden. Offene Beträge berücksichtigen nicht nur getätigte Zahlungen vom Kunden, sondern auch etwaige bezahlte Gutschriften die den Betrag mindern können.

Im Detail:

Einem Vorgang wird automatisch eine interne Auftrags ID zugewiesen. Diese ist eindeutig und wird beim wandeln übertragen. Eine Zahlung erhält nun genau diese Auftrags ID und ist somit nich einem Vorgang direkt zugewiesen, sondern dem Auftrag selbst. Dadurch können alle Zahlungen an jedem beliebigen Vorgang innerhalb des Auftrages angezeigt und berücksichtigt werden. Zusätzlich erhalten alle Zahlungen ein Soll/ Haben Kennzeichen um Gutschriften eindeutig zu identifizieren.

Weitere Verkaufsplattformen

In diesem Kapitel stellen wir optionale Module vor, mit denen Sie neben Ihren eigenen Onlineshop auch weitere Verkaufskanäle für den Abverkauf Ihrer Artikel verwenden können. Diese Modul für Amazon und eBay befinden sich in der Betaphase, d.h. wir stellen Ihnen diese kostenlos, ohne Support und Gewährleistung zur Verfügung.

Amazon Modul

Die Amazon MWS Schnittstelle bietet viele Möglichkeiten um sich direkt mit Amazon zu verbinden und Daten abzufragen oder zu aktualisieren. Folgende Funktionen sind derzeit in etrada integriert:

  1. Bestellungen von Amazon abrufen

  2. ASIN & Produktkategorie ermitteln

  3. eigene Versandkosten auslesen

  4. Preise von Amazon abrufen

BetatestBitte beachten Sie, dass sich dieses Modul noch in der Betaphase befindet, d.h. wir stellen es Ihnen kostenlos, ohne Support und Gewährleistung zur Verfügung.

Aktivierung der MWS Schnittstelle

Um die Schnittstelle zu aktivieren besuchen Sie die Webseite developer.amazonservices.de. Auf der rechten Seite finden Sie dann den Button "MWS Aktivierung".

images_download/attachments/1540166/mws_aktivierung.png

Loggen Sie sich nun mit Ihrem Sellercentral-Konto an. Danach stehen Ihnen einige Optionen für die Aktivierung zur Verfügung. Wählen Sie " Ich möchte eine Anwendung, zum Zugriff auf mein Amazon Verkäuferkonto mit Hilfe von MWS, freischalten." Um etrada den Zugriff auf Ihr Konto zu ermöglichen. Der Name der Anwendung ist "etrada" und die Kontonummer "0324-3253-1671".

images_download/attachments/1540166/mws_aktivierung_2.png

Nun ist die MWS Schnittstelle aktiviert und kann mit etrada verwendet werden. Sie sollten Sich allerdings ihre "Seller ID" notieren, da diese für die Einstellung des Verkaufskanals benötigt wird.

Amazon-Artikel hinzufügen

Artikel werden von etrada nicht automatisch bei Amazon angelegt, wir können aber ASIN, Kategorie und aktuelle Preise von Amazon abrufen - auch bei Artikeln die Sie selbst noch gar nicht bei Amazon verkaufen.

Wichtig ist bei der Nutzung von Produkt Updates (Preise, Lagerbestände, etc. ) das hierfür die Händler-SKU benötigt wird. Diese entspricht i.d.R. der Artikelnummer und muss in etrada auch in dieses Feld eingetragen werden!

Händler-SKU

Die Händler-SKU ist in Verbindung mit der SellerID eine eindeutige Verknüpfung zu einem Produkt. Sie ist also händlerspezifisch und kann vom Händler selbst frei vergeben werden. Eine SKU ist immer eindeutig einer ASIN zugeordnet.

Wichtig: Die SKU wird bei Amazon nur für Sie sichtbar sein und spielt auch nur für Sie intern eine Rolle.

ASIN, Kategorie und Preise abrufen

Sie haben die Möglichkeit die ASIN eines Artikels von etrada bestimmen zu lassen. Dafür tragen Sie die EAN des Produktes in das Feld "EAN" ein und setzen den Haken "aktiv" für die Amazon Schnittstelle. Wenn Sie in der ServerGUI einen Task für die Ermittlung von ASIN & Kategorie eingestellt haben, dann werden diese beiden Werte automatisch beim nächsten Mal abgefragt und in etrada übernommen. Über die Kategorie werden die Provisionen, die Amazon berechnet, bestimmt.

images_download/attachments/1540194/artikel_schnittstellen.png

Zusätzlich lassen sich auch noch die Preise der Mitbewerber abrufen. Um eine bessere Übersicht zu erhalten, können die Ergebnisse nach Marketplace und Bewertungen gefiltert werden. So wird schnell ersichtlich ob es sich für sie überhaupt lohnt diesen Artikel anzubieten, oder ob Sie die Einstellungen für die Preisautomatik anpassen sollten. Es werden die Preise aller Marketplaces abgefragt, die Sie zu Ihrem Shop hinterlegt haben.

images_download/attachments/1540194/artikel_amazon_preise.png

Preisautomatik aktivieren

Um die Preisautomatik für einen Artikel zu aktivieren müssen Sie lediglich den entsprechenden Haken setzen. Allerdings werden nur die Marktplätze berücksichtigt, die einen Preis > 0€ haben. So lassen sich aber auch gezielt bestimmte Marktplätze für bestimmte Artikel ignorieren.

images_download/attachments/1540201/amazon_preisautomatik.png

Der minimale Verkaufspreis wird automatisch berechnet und kann nicht direkt bearbeitet werden. Er errechnet sich aus dem minimalen VK für den Onlineshop (Ø EK + Aufschlag), dem Versandaufschlag für den Marktplatz und die Provision für die Kategorie. Im oberen Bereich des Fensters zur Bearbeitung des Preises sehen Sie einige Informationen zu dem Artikel, die Ihnen bei der Preisgestaltung helfen können.

Neben dem Verkaufspreis können Sie hier auch einen maximalen Verkaufspreis festlegen. Dieser sollte für die Preisautomatik gesetzt sein und einen sinnvollen Wert haben. Aber das ist je nach Artikel unterschiedlich. Einige Artikel kann man kaum zum UVP verkaufen, da wäre dann womöglich der UVP bereits ein sinnvoller Max VK, bei Sammlerstücken bietet sich aber womöglich ein viel höherer Wert an.

images_download/thumbnails/1540201/amazon_preis_bearbeiten.png

Zuletzt muss nun in der Server GUI der Task für die Preisautomatik angelegt werden damit die Preise neu berechnet werden. Der Intervall sollte laut Amazon nicht kleiner als 20 Minuten sein. Diese Vorgabe macht auch durchaus Sinn, da Amazon selbst bis zu 15 Minuten braucht um die neuen Preise zu übernehmen.

images_download/attachments/1540201/Server_gui_preisautomatik.png

Amazon Integration in der Server GUI

In der Server GUI finden Sie 3 verschiedene Amazon Tasks, falls Sie das Modul aktiviert und die Einstellungen vorgenommen haben.

Amazon: Preise aktualisieren

Mit diesem Task werden die Artikel-Preise mit Amazon synchronisiert. Falls Sie eine Preisautomatik aktiviert haben, werden die neuen Preise an dieser Stelle berechnet und hochgeladen. Ansonsten werden alle geänderten Preise hochgeladen und die Preise der Mitbewerber heruntergeladen.

Da Amazon über die MWS Schnittstelle bis zu 15 Minuten braucht um die Preise zu aktualisieren, macht es keinen Sinn den Intervall z.B. auf 1 Minuten zu stellen. Wir empfehlen daher den Intervall mindestens auf 15 Minuten einzustellen um unnötigen Datenverkehr zu vermeiden.

Empfohlener Intervall in der Server GUI: > 15 Minuten

Amazon: Bestellungen abrufen

Mit diesem Task rufen Sie die Bestellungen von Amazon ab. Es werden sowohl normale Bestellungen als auch FBA Bestellungen abgerufen.

Empfohlener Intervall in der Server GUI: > 10 Minuten

Amazon: Alle Aufgaben durchführen

Mit diesem Task werden die Preise aktualisiert und die Bestellungen abgerufen.

Empfohlener Intervall in der Server GUI: > 15 Minuten

Amazon MWS: Stammdaten

Für die Amazon Schnittstelle lassen sich einige Einstellungen hinterlegen, diese finden Sie in den Stammdaten unter "Schnittstellen > Amazon". Für die Berechnung des minimalen Verkaufspreises bei Amazon können Sie die Provision pro Kategorie festlegen. Wie hoch diese ist, können Sie bei Amazon in der Hilfe nachschauen.

Desweiteren lassen sich einige Einstellungen für die Preisautomatik und die Lagerbestände bei Amazon machen:

Der "Standard Abstand" wird bei neuen Artikeln eingetragen. Die Einstellungen für die Bewertungen betreffen den TopVK von Amazon. Es werden nur Angebote von Konkurrenten berücksichtigt, die diese Kriterien erfüllen.

Falls der Lieferanten Lagerbestand bei Ihnen importiert wird, ist es auch möglich diesen Bestand nach Amazon zu übermitteln sobald ihr eigener Bestand erschöpft ist. Die Lieferverzögerung wird in dem Fall dann nach Amazon übermittelt, da Sie ja selbst erst auf die Ware warten müssen und sich die Lieferung dann entsprechend verzögert. Hier hinterlegen sie die Standard Einstellung für die Verzögerung, im Artikel können Sie zu dem Lieferanten aber noch eine abweichende Lieferzeit angeben.

images_download/attachments/1540164/amazon_schnittstelle.png

Amazon Preis bearbeiten

Eine gute Übersicht über die aktuellen Amazon Preise erhalten Sie in der Artikelübersicht, indem Sie auf die Amazon-Ansicht umstellen. Dadurch verändern sich die Informationen die Sie zu einem Artikel angezeigt bekommen und die Artikel selbst ändern sich ebenfalls.

In der Spalte "A-Abw. %" finden Sie die Abweichung von Ihrem Preis zum besten Mitbewerber. Optimal wäre ein Wert kleiner/ gleich 0. Wobei der Abstand natürlich nicht zu groß werden sollte, denn dann verkaufen Sie anscheinend unter Wert. Je nachdem wie weit der Wert abweicht ändert sich die Farbe des Feldes, damit man einen schnellen Überblick bekommt wo eventuell Handlungsbedarf besteht.

images_download/attachments/1540205/amazon_artikelübersicht.png

Im Artikel sehen Sie dann in der rechten Tabelle die wichtigsten Werte zu den einzelnen Marktplätzen. Über einen Doppelklick oder "Bearbeiten" kommen Sie dann in die Bearbeitungsmaske für den Amazon Preis.

images_download/attachments/1540205/artikel_amazon.png

Der Amazon Preis kann einfach unter "Aktueller VK" eingetragen werden. Rechts daneben sehen sie direkt ihren neuen Landingprice. Dieser sollte möglichst unter oder gleich dem Top VK sein!

Neben einem einfachen Verkaufspreis, können Sie auch ein zeitlich begrenztes Sonderangebot einstellen. Das wird dann auf Amazon entsprechend gekennzeichnet.

images_download/thumbnails/1540201/amazon_preis_bearbeiten.png

Farben Artikelübersicht

Grau = Kein Mitbewerber vorhanden bzw. alle Mitbewerber ignoriert

Grün = Abweichung zwischen -5% und 0%. Der Preis ist also etwas niedriger oder der gleiche wie bei dem besten Mitbewerber

Gelb = Abweichung zwischen 0,1% und 5% oder -5% und -10%. Die Preise weichen etwas ab und man sollte sich das vielleicht mal anschauen.

Rot = Abweichung über 5% oder -10%, es besteht dringend Handlungsbedarf da die Konkurrenz deutlich günstiger bzw. teurer ist.

Min VK

Der Min VK ist die unterste Grenze für ihren normalen Verkaufspreis! Es ist nicht möglich einen niedrigeren Preis zu setzen.

Falls ihr Min VK zu hoch ist und sie nicht mit den Mitbewerbern mithalten können, prüfen sie ihren EK und Einstellungen wie den prozentualen Aufschlag sowie den Versandaufschlag.

Sie können höchstens für einen begrenzten Zeitraum einen niedrigeren Preis anbieten, indem Sie einen Sonderpreis erstellen.

Amazon Verkaufskanal anlegen

Für die Verwendung von Amazon wird noch ein Amazon Verkaufskanal benötigt. Diesen können Sie in den Stammdaten unter "Verkaufskanäle" anlegen.

images_download/attachments/1540178/verkaufskanäle.png

Um die Amazon spezifischen Einstellungen zu erhalten, ändern Sie den Kanaltyp auf "Amazon". Dadurch erhalten Sie den Reiter "Zusätzlich" und die Aktiven Marktplätze auf dem Reiter "Allgemein". Um einen Preis für einen Amazon Artikel festlegen zu können, muss der entsprechende Marketplace in dieser Liste aufgeführt sein. Jedem Marketplace lässt sich noch ein "Versandaufschlag" zuweisen. Dieser Aufschlag wird bei der Berechnung des minimalen Amazon Verkaufspreises beachtet. Er kann z.B. als Aufschlag für Verpackung genutzt werden. Um die Amazon Versandkosten zu berücksichtigen gibt es in etrada 2 Möglichkeiten, je nachdem ob Sie kostenfrei versenden oder Versandkosten erheben.

images_download/attachments/1540178/verkaufskanal_amazon.png

Damit etrada auf ihr Amazon Konto zugreifen kann benötigen wir Ihre "SellerID" und das Amazon Konto muss für MWS aktiviert sein. Die "SellerID" tragen Sie in dem Reiter "Zusätzlich" ein. Hier können auch noch einige andere Einstellungen vorgenommen werden, eine Anpassung der anderen Werte ist aber nicht notwendig und sollte nur vorgenommen werden, wenn wirklich Bedarf besteht und das vorher abgesprochen wurde. Die Änderung einer "ServiceUrl" könnte z.B. die Folge haben, das keine Bestellungen mehr importiert werden können!

images_download/attachments/1540178/verkaufskanal_amazon_2.png

Versandkosten berücksichtigen

In etrada gibt es 2 Möglichkeiten die Amazon Versandkosten zu berücksichtigen, je nachdem ob Sie kostenfrei versenden wollen oder Versandkosten erheben.

Sie müssen sich nicht zwingend für eine der beiden Varianten entscheiden. Es ist durchaus möglich das sie in Deutschland kostenfrei versenden und die Versandkosten über den Versandaufschlag trotzdem berücksichtigen, in Frankreich aber Versandkosten erheben und entsprechend keinen Versandaufschlag definieren.

Variante 1: Bei Amazon werden Versandkosten berechnet

Diese Variante ist recht einfach da Sie in etrada nichts weiter beachten müssen. Lediglich in der ServerGUI sollte ein Task für die Aktualisierung der Versandkosten eingestellt werden.

Etrada wird sich nun regelmäßig die Versandkosten von Amazon holen und hat entsprechend immer aktuelle Versandkosten für die Berechnung in der Preisautomatik. In etrada wird der Landingprice in der Übersicht angezeigt. Dadurch lassen sich die Preise von Ihnen und Ihren Konkurrenten besser vergleichen.

Variante 2: Bei Amazon wird kostenfrei versendet

Wollen sie kostenfrei bei Amazon versenden, dann müssen Sie ihre Versandkosten in den minimalen Verkaufspreis mit einberechnen, damit Sie nicht am Ende unter dem EK verkaufen und Verluste machen.

Über die Einstellungen des Verkaufskanals gelangen Sie zu den Einstellungen der einzelnen Marketplaces. Hier lassen sich Versandaufschläge definieren die dann in die Berechnung des minimalen Verkaufspreises einfließen.

Landing Price

Der Landing Price bezeichnet die Kombination von Verkaufspreis und Versandkosten. Amazon vergleicht immer den Landingprice der Verkäufer, um den günstigsten Anbieter zu erhalten. Aber: Nicht nur der Preis ist für die Platzierung relevant! Auch Bewertungen spielen eine große Rolle und kostenfreie Lieferung wird ebenfalls bevorzugt behandelt.

Voraussetzungen Amazon MWS

Für die Kommunikation mit Amazon verwenden wir die Amazon MWS Schnittstelle. Für diese Schnittstelle wird ein bestehendes Amazon Konto benötigt und der Zugriff auf die Schnittstelle muss erst durch den Verkäufer freigegeben werden.

Angebote können im Moment noch nicht in etrada angelegt werden. Artikel die sie bei Amazon verkaufen möchten müssen also manuell im Sellercentral angelegt werden.

eBay Modul

Die eBay Schnittstelle von etrada bietet folgende Möglichkeiten:

  • Auktionen und Sofortkauf-Angebote erstellen

  • Auktionen und Sofortkauf-Angebote bearbeiten

  • Bestellungen importieren

  • Lagerbestände aktualisieren und nach eBay hochladen

BetatestBitte beachten Sie, dass sich dieses Modul noch in der Betaphase befindet, d.h. wir stellen es Ihnen kostenlos, ohne Support und Gewährleistung zur Verfügung.

Einrichtung

Um die eBay Schnittstelle nutzen zu können müssen Sie zunächst folgende Dinge tun:

  1. Einen eBay Verkaufskanal anlegen

  2. Zahlungsarten verknüpfen

  3. Versandarten verknüpfen

Optional können noch HTML-Vorlagen für die Artikelbeschreibung über den im etrada integrierten WYSIWYG-Editor angelegt werde.

eBay Verkaufskanal anlegen + verknüpfen

Einen eBay Verkaufskanal können Sie einfach in den Stammdaten unter Verkaufskanäle anlegen. Wählen Sie dann als Kanaltyp eBay aus.

images_download/attachments/2785332/ebay_kanal_erstellen.png images_download/thumbnails/2785332/ebay_verknüpfen.png

Um den Verkaufskanal dann mit dem eBay Konto zu verknüpfen drücken Sie einfach den Button eBay Konto verknüpfen. Folgen Sie dann den Anweisungen in dem Fenster und dem Browser.

eBay Bestellungen importieren

Bestellungen über eBay werden über die Server GUI importiert und können dann wie gehabt weiter bearbeitet werden. Dazu fügen Sie dort den Task Ebay: Bestellungen abrufen hinzu und stellen den gewünschten Intervall ein.

Vorsicht

Bestellungen können nur von Auktionen importiert werden, die auch in etrada angelegt wurden, da ansonsten der Bezug der Auktion zu dem Artikel in etrada fehlt.

eBay Zahlungsarten + Versandkosten zuweisen

Die Zahlungsarten und Versandkosten werden in den Einstellungen unter dem Reiter Schnittstellen hinzugefügt.

images_download/attachments/6062274/Zahlungsarten_und_Versandkosten.png

Um eine neue Zahlungsart hinzuzufügen, klicken Sie bei Zahlungsarten auf Neu und wählen Sie die gewünschte Zahlungsart aus. Um eine Versandart hinzuzufügen, klicken Sie genau wie bei dem hinzufügen der Zahlungsart auf Neu und wählen Sie den gewünschten Versand aus.

Auktion oder Sofortkaufangebot anlegen

Um eine Auktion oder ein Sofortkaufangebot anzulegen wählen Sie den Reiter Artikeldaten aus, klicken Sie unter Ansicht auf "eBay" und wählen Sie in dem sich dann öffnendem Fenster die Schaltfläche "Neu". In den nächsten Kapiteln geben wir eine Übersicht über die Reiter in dem Fenster "eBay-Angebot bearbeiten".

Allgemein

images_download/attachments/6062291/Auktion_erstellen.png

Um einen Artikel hinzuzufügen, klicken sie auf Artikel Auswählen. Nun können sie unter Angebotstyp Ihre gewünschten Kaufoptionen auswählen. Setzen sie nun Ihren Preis und die Sonstigen Informationen zur Auktion wie der Zustand des Artikels, die Auktionsdauer, etc. Falls sie einen Festpreis gesetzt haben können sie zusätzlich einen Lagerbestand angeben, der angibt wie viele Artikel verkauft werden können.

Wählen sie nun eine Kategorie aus indem sie durch den Auswahlbaum navigieren.

Designvorlage & Texte

images_download/attachments/6062309/Designvorlage_&_Texte.png

Setzen Sie unter Angebotstitel eine Bezeichnung und einen Untertitel für ihr Angebot. Bei Beschreibung können Sie nun eine Vorlage auswählen und eine Artikelbeschreibung zu Ihrem Artikel erstellen.

Kompatibilität

Bei einigen Kategorien, erscheint ein neuer Reiter mit dem Namen Kompatibilität. Wählen sie den Reiter aus und klicken Sie auf Neu um eine neue Kompatibilität hinzuzufügen. Es können mehre Kompatibilitäten hinzugefügt werden.

images_download/attachments/6062305/Kompatiblität_hinzufügen.png

Wählen Sie nun mindestens 3 Optionen aus und drücken Sie den Button Kompatible Modelle abrufen. Hiernach können Sie alle Modelle auswählen, die übernommen werden sollen. Drücken sie nun auf Speichern.

Produktmerkmale

images_download/attachments/6062312/Merkmale.png

Füllen Sie hier alle weiteren Details zu ihrem Artikel aus.

Zahlung & Versand

images_download/attachments/6062307/Zahlung_&_Versand.png

Wählen Sie unter Zahlungsarten Ihre gewünschte Zahlungsart aus. Fügen Sie nun unter Versandkosten (national) einen neuen Eintrag hinzu indem Sie auf Neu klicken. Wählen sie nun Ihre gewünschte Versandart und die Versandkosten aus und drücken Sie auf OK. Falls Sie einen Internationalen Versand anbieten wollen, klicken Sie auf Neu unter Versandkosten (international). Gehen Sie wie oben vor, aber wählen Sie diesmal die Länder aus, in die Sie den Artikel zum Versand anbieten.

Wenn Sie neue Versandarten hinzufügen wollen gibt es dazu weitere Details unter Versand.

AllYouNeed Modul

Die Schnittstelle zu dem Online-Marktplatz AllYouNeed.de bietet die Möglichkeit Ihre bereits in etrada angelegten Artikel auf dem Marktplatz zu platzieren und Bestellungen über Hitmeister zur weiteren Bearbeitung in Ihr etrada zu importieren. Die Funktionen zusammengefasst:

  1. Artikel aus Ihrem Artikelstamm auf AllYouNeed.de listen (keine Set- oder Variationsartikel)

  2. Zyklischer Abgleich der Lagerbestände der Artikel

  3. Zyklischer Import der Bestellung als Vorgang in etrada

  4. Übermittlung des Versandstatus des Vorgangs nach AllYouNeed.de

Hitmeister Modul

Die Schnittstelle zu dem Online-Marktplatz Hitmeister.de bietet die Möglichkeit Ihre bereits in etrada angelegten Artikel auf dem Marktplatz zu platzieren und Bestellungen über Hitmeister zur weiteren Bearbeitung in Ihr etrada zu importieren. Die Funktionen zusammengefasst:

  1. Artikel aus Ihrem Artikelstamm auf Hitmeister.de listen (keine Set- oder Variationsartikel)

  2. Zyklischer Abgleich der Lagerbestände der Artikel

  3. Zyklischer Import der Bestellung als Vorgang in etrada

  4. Übermittlung des Versandstatus des Vorgangs nach Hitmeister.de

Formulare/Ausdruck

Um für den jeweiligen Vorgangstyp ein oder mehrere Formulare/Ausdrucke zu erstellen, klicken Sie in der Vorgangsliste oder in einem Vorgang rechts neben dem "Drucken" Button auf den Pfeil und dann in dem Untermenue

auf "weitere Ausdrucke anzeigen".

images_download/attachments/6881384/04-09-2015_15-30-53.jpg

In dem folgenden Fenster werden Ihnen alle Formulare angezeigt, die für alle Verkaufskanäle verwendet werden können.

Wenn Sie für einen Kanal einen eigenen Report bzw. Formular verwenden möchten (z.B. eigenes Logo etc.), dann wählen Sie bei "Kanal" den passenden aus und weisen dort ein Standard-Formular für den Druck bzw. PDF Druck zu.

images_download/attachments/6881384/04-09-2015_15-31-42.jpg

Um ein Formular zu bearbeiten, klicken Sie auf "Neu" oder "Bearbeiten". Es wird das Reportgenerator Fenster "Fastreport" geöffnet. Beachten Sie beim Speichern der Reporte, dass diese immer auf dem Server in dem passenden Ordner (reports_benutzer/Vorgangstyp/0 für alle oder 1, 2 etc. für den jeweiligen Kanal) gespeichert werden.

images_download/attachments/6881384/04-09-2015_15-34-42.jpg

Marketing

Gutscheine

Gutschein-Codes werden im Stammdaten-Bereich „Gutscheine“ verwaltet. Es können Gutscheine mit den folgenden Merkmalen definiert werden:

  • Bezeichnung und Code (Pflichtfelder, mehrsprachig)

  • Eingrenzung auf Anzahl

  • Mindest-Warenkorbwert

  • Ablauf-Datum (Gültig bis xx)

  • Pauschaler Wert oder prozentualer Wert

  • Kunden-Bezug

  • Artikel-Bezug

  • Merkmalwert-Bezug

  • Kundengruppen-Bezug

Datenschnittstelle

Mit der etrada Datenschnittstelle können Sie schnell und einfach Daten importieren. Dabei lassen sich Daten aus verschiedensten Quellen verwenden, wichtig ist nur das sie in einem CSV Format vorliegen. In Profilen werden Konfigurationen gespeichert und können dann ausgeführt werden. Jedes Profil muss erst mit einem Probelauf getestet werden und erst wenn dieser erfolgreich abgeschlossen wird, können die Daten importiert werden.

images_download/attachments/2359419/datenschnittstelle_übersicht.png

Falls Fehler aufgetreten sind, werden diese im Log als {Datum}Datenschnittstelle.txt gespeichert.

etrada Server

Der etrada Server übernimmt alle zyklischen Aufgaben (Tasks), die im Hintergrund ablaufen. Dazu gehört neben dem Datenabgleich zwischen dem Backend und den etrada Webshops auch z.B. der Export von Artikeldaten für die Preissuchmaschinen. Hierbei werden die Aufgaben immer für alle aktiven Kanäle für den jeweiligen Bereich (etrada Shop oder Amazon-Account) ausgeführt.

images_download/attachments/1540233/image2013-2-27_15_3_55.png

Die Tasks sind unter anderem:

Diese werden auf den folgenden Seiten genauer beschrieben.

Versandsoftware

Die Versandsoftware vereinfacht das Packen und Versenden von Bestellungen im Lager enorm. Durch das sog. "Polling" lässt sich eine Anbindung an Versanddienstleister, wie z.B. DHL, UPS oder DPD konfigurieren, so dass der Versandetikettendruck bei einem Scan der Rechnung (oder Lieferschein) automatisch erfolgt.

Einrichtung des Versand Moduls

Die Einrichtung der Software erfolgt in den Stammdaten auf dem Reiter Versand. Hier legen Sie einen Versender an bei dem Sie dann verschiedene Möglichkeiten zur Konfiguration haben. Wie die Konfiguration genau aussehen muss, hängt ganz von dem Versender ab und wie Sie Ihre Etiketten erzeugen wollen und die Daten an den Versender übermitteln.

images_download/thumbnails/2785408/versand_versender.png

Versand Modul verwenden

Das Versand Modul ist ein eigenständiges kompaktes Programm das speziell für den Versand ihrer Bestellungen entwickelt wurde. Um eine Bestellung zu verschicken scannen Sie einfach die Vorgangsnummer ein oder tippen Sie von Hand in das entsprechende Eingabefeld. Um nötige Daten für den Versand zu sammeln können folgende Abfragen erfolgen:

Gewicht des Pakets

Wenn bei den Artikeln kein Gewicht hinterlegt ist und der Vorgang somit ein Gewicht von 0kg hat, dann fragt das Programm nach dem Gewicht.

Anzahl der Pakete

Diese Abfrage kann bei dem Versender abgeschaltet werden. Ansonsten wird immer ein Dialog angezeigt der die Anzahl abfragt.

images_download/thumbnails/2785412/etradaVersand.png

zusätzliche Funktionen von etrada premium

etrada premium bietet alle Funktionen von etrada starter, und zusätzlich weitere nützliche Programmfunktionen, die wir Ihnen nachfolgend näher beschreiben.

Darüber hinaus erhalten Sie erweiterte Serviceleistungen, wie z.B. einen persönlichen Ansprechpartner, direkte telefonische Durchwahl zu einem Techniker und die Möglichkeit garantierte Reaktionszeiten und Notfallsupport an Wochenenden und Feiertagen zu buchen, sowie bis zu 20% Rabatt auf alle von der etrada GmbH angebotene Dienstleistungen.

Mehrsprachigkeit und mehrere Währungen

Textausgaben, wie in den Artikeldaten, CMS-Seiten, Zahlungsarten-Infos, das Newsletter-, Newsblog-, oder Banner-Modul und sämtliche Textelemente eines Onlineshops, lassen sich in belieben Sprachen erstellen. Hierzu definieren Sie in den Einstellungen einfach die gewünschten Sprachen und können dann in dem jeweiligen Bereich einfach oben-rechts die zu bearbeiteten Sprachinhalte auswählen. Textelemente eines Onlineshops können Sie über Textdateien für externe Übersetzer bearbeiten oder direkt in den Einstellungen zu dem jeweiligen Onlineshop/Verkaufskanal.

images_download/attachments/2359462/sprachwahl.gif

Im Kopfbereich kann oben-rechts über eine deutsche und englische Landesflagge zwischen den zwei Grundsprachen per Mausklick umgeschaltet werden. Standardmäßig wird der Onlineshop in der Sprache des Besuchers angezeigt. Diese wird vom Browser übermittelt. Kann keine Sprache ermittelt werden, weil der Besucher diese Funktion in seinem Browser z.B. ausgeschaltet hat, so wird deutsch als Standardsprache gewählt.

images_download/attachments/2359462/sprachwahl_online.gif

Neben der Sprachwahl lässt sich auch einstellen, welche Währungen im Onlineshop zur Auswahl dargestellt werden sollen, damit die Euro-Preise aus Ihrem Artikelstamm entsprechend automatisch umgerechnet und für den Besucher dargestellt werden.

Multishopfähig

Sie können nicht nur einen Onlineshop anbinden sondern beliebig viele Onlineshops. So können Sie z.B. spezielle Artikel in einem optisch unterschiedlichen, spezialisierten Onlineshop verkaufen - ggf. auch mit abweichenden Verkaufspreisen. In der Professional Edition ist bereits die Lizenz für einen Onlineshop enthalten und lässt sich optional um beliebig viele Onlineshops erweitern.

Staffelpreise

Zu einem Artikel können für beliebig viele Kundengruppe beliebig viele Staffelpreise hinterlegt werden. Diese lassen sich als Pauschalpreise in netto und brutto eingeben oder alternativ mit X% Rabatt vom Standardpreis.

Setartikel

Verkaufen Sie Setartikel, oder auch "Bundles" genannt: diese Sets können feste Sets sein, so dass Sie frei definieren können welche Artikel in diesem Set enthalten sind, oder auch dynamische Sets, auch als "Artikelkonfigurator" bekannt. Bei dynamischen Sets können Sie definieren aus welchen Artikeln der Kunde seine Auswahl treffen kann. Je nachdem wieviele Artikel der Kunde gewählt hat, können Sie Rabatte für das Set geben, so dass der Kunde einen Preisvorteil bei dem Kauf des Sets hat.

Optional können Sie auch festlegen, welche Artikel fest in einem dynamischen Set enthalten sein müssen. Zum Beispiel können Sie eine Lidschattenpalette kaufen, bei denen die Farben der Lidschatten vom Kunden frei gewählt werden können, aber die leere Palette immer im Set enthalten ist. Auch können Sie definieren, dass eine bestimmte Mindestanzahl von Artikel in dem dynamischen Set vom Kunden ausgewählt werden müssen.

Aufgabenverwaltung

Definieren Sie beliebig viele Aufgaben, wie z.B. Reparaturen oder Auftragsbearbeitungen Ihrer Kunden und weisen Sie diese Mitarbeitern zur Bearbeitung zu. Die Mitarbeiter können auf Wunsch per Email über eine neue Aufgabe informiert werden. Die Aufgabenverwaltung finden Sie im Bereich "Start" in der Gruppe "Verwaltung".

Zeiterfassung

Erfassen Sie die Zeiten für zuvor individuell definierten Aufgaben (siehe oben) und werten Sie diese Zeiten je Mitarbeiter und/oder Kunde aus. Auch ein Ausdruck von Arbeitsberichten ist möglich. Die Zeiterfassung finden Sie im Bereich "Start" in der Gruppe "Verwaltung".

Terminverwaltung

Über eine integrierte Kalenderfunktion können Sie in einer Ansicht die Kalender Ihrer Mitarbeiter einsehen und verwalten. Zudem ist es möglich einen Kalender zu erhalten, in dem alle Geburtstage der Kunden notiert sind, so dass man darüber weitere Aktionen zur Kundenbindung fahren könnte. Die Terminverwaltung finden Sie im Bereich "Start" in der Gruppe "Ansicht".

Versandsoftware

siehe Kapitel Versandsoftware

Module

etrada lässt sich über optionale Module erweitern. Diese Module werden in den nachfolgenden Kapiteln genauer vorgestellt.

Module für Seiteninhalte/Kundenbindung

In diesem Kapitel stellen wir Ihnen Module von etrada vor, mit denen Sie die Seiteninhalte Ihres Onlineshops bequem erweitern können und die Kundenbindung steigern.

Kundengeschenke Modul

Über diesen Bereich können Artikel hinterlegt werden, die dem Kunden im Checkout des etrada Onlineshop als Gratis-Beilage angeboten werden. In der Definition wird neben dem Artikel der Warenkorbwert und die Kundengruppe hinterlegt.

Newsblog Modul

Über diese Funktion können Neuigkeiten mit folgenden Daten angelegt werden:

  • Überschrift

  • Kurztext

  • RTF-Text mit Bildern (jpg, png) und HTML-Code

  • Übersichtsbild

Die Sichtbarkeit kann deaktiviert und/oder zeitlich (ab Datum) bestimmt werden.

Newsletter Modul

Für den Newsletter-Versand können HTML Vorlagen über einen WYSIWYG Editor und Text-Newsletter-Vorlagen im etrada angelegt werden. Auch in diesem Bereich können Platzhalter eingesetzt werden. Die HTML Vorlagen können im Newsletter-Wizzard verwendet werden.

Über einen Wizzard können je Shop neue Newsletter gestaltet und über diverse Filter der Empfängerkreis des Newsletter bestimmt werden.

Merkmale des Newsletter Wizzard:

  • HTML oder Text-Mail

  • Online-Version des Newsletter (bei HTML-Newsletter)

  • Empfänger-Filterung nach

    • Newsletter Interessenten, die nicht Kunde sind

    • Kunden, die einen Newsletter haben wollen (oder keinen haben wollen)

    • Kunden, die einen bestimmten Artikel gekauft haben (oder nicht gekauft haben)

    • Kunden, die in einem bestimmten Verteiler sind

Bevor der Newsletter versendet wird, kann ein Test-Newsletter an die eigene Adresse gesendet werden.

Onlinebanner Modul

Mit dem Onlinebanner-Modul können Onlineshops durch Shoppingwelten noch ansprechender gestaltet werden.

In dem Bereich CMS -> Banner können Banner je Gruppe (= Position im Webshop) angelegt werden. Neben der Position gibt es noch folgende Einstellungen:

  • Bezeichnung

  • Bilder SEO Name

  • Merkmalwert

  • Zeitraum (bei Zeitraum-abhängigen Bannern)

  • Zufallsrotation

  • Meta-Eigenschaften

  • RTF-Text/Bild

  • Eigener Quellcode

  • Affiliate Styling (nur für das Modul "Kunden werben Kunden (Affiliate)")

Module zur Prozessoptimierung

Retouren Modul

Mit dem Retoure Modul vereinfachen Sie ihr Retouren-Management erheblich. Ihr Kunde kann die Retour im Onlineshop eintragen und sich ggf. direkt eine Paketmarke ausdrucken. Kommt das Paket dann an ist die Retour im System bereits erfasst und kann abgearbeitet werden. Bei Ihnen sind mehrere Abteilungen an einer Retour beteiligt? Kein Problem. Legen Sie Aufgaben oder Vorgänge an, weisen Sie Mitarbeiter zu und hinterlassen Sie Notizen und Hinweise. Der Status der Retour wird dabei immer auf dem aktuellsten Stand gehalten, vollautomatisch.

Retour Einstellungen

Alle wichtigen Einstellungen zu dem Retouren Modul nehmen Sie in den Einstellungen im Bereich 'Profile/Retour' vor.

Retouren Status

In etrada können sie die Status für die Retour frei anlegen und selbst bestimmen. Bei schneller Abarbeitung der Retour durch nur einen Mitarbeiter macht es vielleicht Sinn, nur 2 verschiedene Status zu definieren - z.B. 'Neu' und 'Abgeschlossen'. Wenn die Abläufe komplizierter sind kann es durchaus Sinn machen noch einige Zwischenschritte einzuplanen.

images_download/thumbnails/2785688/retoure_status_edit.png

Zu jedem Status können Sie auch eine Text- und eine Hintergrundfarbe auswählen. Diese werden dann später in der Übersicht verwendet und sorgen für einen schnellen Überblick über den Status der aktuelle Retouren.

Retouren Grund

Der Retouren-Grund wird später vom Kunden ausgewählt und bestimmt den Ablauf der Retour. Dem Grund werden verfügbare Retouren Status und Profile zugewiesen. Zudem lassen sich noch verschiedene andere Einstellungen vornehmen.

images_download/thumbnails/2785688/retour_grund_edit.png

Aufgaben Profile

Bei den Aufgaben Profilen hat man die Möglichkeit festzulegen, das ein bestimmter Retouren Status gesetzt werden soll, wenn ein definierter Aufgaben Status gesetzt wird. So kann eine Retour automatisch auf 'In Bearbeitung' gesetzt werden sobald eine Aufgabe mit dem Status 'Neu' erzeugt wird.

images_download/thumbnails/2785688/aufgaben_status_retour.png

Retouren verwalten

images_download/attachments/2785692/retouren.png

Die Retouren werden über diese Ansicht bearbeitet. Über das Suchfeld kann man schnell bestimmte Retouren heraussuchen, z.B. über die Retouren-Nr. Zu jeder Retour lassen sich im rechten Bereich des Fensters Aufgaben und Vorgänge anlegen. Bei den Aufgaben stehen Ihnen die in den Stammdaten festgelegten Profile zur Verfügung.

Wenn Sie die Retour selbst bearbeiten, können Sie den Status manuell anpassen oder einen Kommentar eintragen.

Frontend

In diesem Kapitel lernen Sie das Frontend, den Onlineshop von etrada, kennen.

Generelle Funktionen

Generelle Funktionen und Inhalte erscheinen auf jeder Seite im Kopf- und Fußbereich des Onlineshops.

images_download/attachments/1114191/header.png

images_download/attachments/1114191/footer.png

Währungsauswahl

Ebenfalls kann im Kopfbereich die angezeigte Währung umgeschaltet werden (derzeit noch Betaversion). Standardmäßig ist EUR gewählt, sofern nicht eine andere Region durch den Browsern übermittelt wurde (vrgl. vorherigen Punkt). Der aktuelle Wechselkurs wird von der Yahoo-API ausgelesen (derzeit kostenlos von Yahoo angeboten, eventuell zukünftige Kosten werden bei Gebrauch der Währungsumrechnung durch den Interessenten getragen). Intern wird mit der Währung der Backoffice-Software (EUR) gerechnet – die Währungsauswahl des Besuchers beeinflusst nur die Darstellung/Ausgabe.

Linkgruppen

Links zu individuelle Seiten (Details siehe Kapitel "Benutzerdefinierte Seiten / CMS"), denen die Linkgruppe „navigation“ zugewiesen wurde, erscheinen immer im Kopfbereich, Links zu individuellen Seiten, denen die Linkgruppe "fusszeile" zugewiesen wurden, erscheinen im Fußbereich.

Kontakt

Der Link zu dem Kontaktformular erfolgt nach den Links der Linkgruppe „navigation“ im Kopfbereich. Details zu der Seite des Kontaktformulars können dem entsprechenden Kapitel entnommen werden. Die Beschriftung „Kontakt“ kann in der individuellen Übersetzungsdatei mehrsprachig eingestellt werden.

Artikelübersicht

Den Einstieg in die Artikelübersicht, inkl. Filterfunktionen, erlangt der Besucher über den Link "Artikelübersicht", Links vor der Linkgruppe "navigation" aufgereiht. Auch die Beschriftung dieses Links kann mehrsprachig über die Übersetzungsdateien eingestellt werden.

Miniwarenkorb

Der Mini-Warenkorb "Einkaufstasche" (Details siehe Kapitel "Einkaufstasche"), ist ebenfalls im Kopfbereich platziert und klappt bei dem Überfahren mit der Maus aus und bei Verlassen wieder ein.

Kundenbereich

Der Link zum Aufruf des Kundenbereichs ist oberhalb des Mini-Warenkorbs platziert. Details zum Kundenbereich können dem entsprechenden Kapitel entnommen werden.

Freitext-Suche

Unterhalb des Mini-Warenkorbs wird ein Suchformular bestehend aus einem Suchfeld und einer Abschicken-Schaltfläche angezeigt. Hier kann der Besucher einen oder mehrere Suchbegriffe eingeben. Ist eines der Suchbegriffe in der Artikelnr., Artikelbezeichnung oder im Artikeltext enthalten, so wird dieser Artikel nach dem Abschicken des Suchformulars in den Suchergebnissen (siehe Kapitel "Artikelliste/Suchergebnisse") angezeigt. Während der Eingabe wird nach 3-5 eingegebenen Buchstaben zudem eine Vorschau/vorgeschlagene Produkte in Form einer Liste der jeweiligen Artikelbezeichnung angezeigt. Ein Klick auf eines der Vorschläge öffnet die jeweilige Artikeldetailseite des Artikels.

Markenbox

Merkmale einer bestimmten ID (z.B. Merkmal "Marke") werden in dieser Box aufgelistet. Ein Klick auf eines Merkmale setzt den entsprechenden Filter, so dass alle Artikel mit diesem Merkmal aufgelistet werden (siehe Kapitel "Artikelliste/Suchergebnisse"). Diese Box ist im Fußbereich platziert.

Gestaltungsraster

Die ursprüngliche Basis des Screensdesign ist ein Gestaltungsraster, bestehend aus 16 Spalten à 40 Pixel mit einem Abstand à 10 Pixel. Gesamtbreite 960 Pixel (technische Grundlage: 960.gs-Gridsystem). Hinweis: Ab Version 1.5 arbeitet etrada mit einem 12 spaltigen Layout und ab Version 2.0 mit dem dynamischen Raster von Bootstrap3, siehe Infokasten!

images_download/attachments/1114185/gestaltungsraster.png

Ein etrada Onlineshop hat standardmäßig den nachfolgenden skizzierten Aufbau. Dieser wird von dem Kunden unverändert übernommen und kann bei Bedarf optional angepasst werden.

images_download/attachments/1114185/seitenaufbau.png

Ab Version 1.5 wird ein responsive Design mit einem flüssigen 12-spaltigen Raster verwendet (960.gs + adapt.js). Ab Version 2.0 wird das Gestaltungsraster noch flexibler und nutzt das dynamische mobile-first Grid von Bootstrap 3!

Layouts

Standardmäßig hat das Shopsystem 3 Layouts:

  1. standard

  2. minimal

  3. blanko

Ein Layout, das Standardlayout, wurde bereits im vorherigen Kapitel vorgestellt. Neben diesem Layout wird auf speziellen Unterseiten (Startseite, Warenkorb, Kundenbereich, Bestellprozess/One-Page-Checkout) noch ein reduziertes Minimal-Layout angezeigt. Bei diesem entfällt die linke Inhaltsspalte, so dass mehr Platz für den Haupt-Seiteninhalte bleibt:

images_download/attachments/1114193/minimal-layout.png

Als 3. Layout wird in der Standard von etrada ein blanko-Layout mitausgeliefert. Dieses ist ebenfalls komplett ohne linke Inhaltsspalte und zudem ohne Kopf- und Fußzeile. Dieses Layout kann beispielsweise zum Einbinden einzelnen Shopseiten in externe Websites, wie z.B. Facebook, über iFrames verwendet werden.

Shopseiten

In diesem Kapitel lernen Sie die einzelnen Unterseiten eines etrada Onlineshops kennen.

Startseite

Sobald der Benutzer den Onlineshop öffnet, erscheint die Startseite. Nachfolgend wird beschrieben, welche Inhalte der Benutzer, neben den generellen Funktionen und Inhalten, siehe Kapitel "Generelle Funktionen", auf dieser Seite sieht.

animierte Aktionsgrafiken

Automatisch durchscrollende Grafiken (aktuelle Größe ist vom Versandhändler zu erfragen, sofern Aktionsgrafiken nicht selbstständig über die Intergration des optionalen Modul "Banner" hochgeladen werden), welche auch manuell vom Besucher per Mausklick auf einen Punkt ausgewählt und dabei angehalten werden können.

Sonderartikel

4 Artikel werden per Zufall wahlweise aus allen Top-Artikeln (siehe Kapitel 1), Sonderangeboten oder aus allen Artikeln des Onlineshops gewählt und angezeigt. Die Darstellung erfolgt mit dem Hauptartikelbild, Artikelbezeichnung und Preis (ggf. Sonderpreis). Ein Klick auf das Artikelbild führt zur jeweiligen Artikeldetailseite.

Newsbox

Die letzten News (Anzahl frei konfigurierbar) aus dem optionalen Modul "Newsblog" werden mit Überschrift, Kurztext und verkleinertem Bild (sofern in der jeweiligen News hinterlegt) angezeigt. Ein Klick auf das Vorschaubild oder die Überschrift öffnet eine neue Seite mit der vollständigen News, bestehend aus Überschrift, Bild und vollständigem Newstext.

Markenbox

siehe Kapiel XXX

Infobox

Im rechten Bereich sind über 2 Spaltenraster 2 Boxen platziert: eine davon ist eine Infobox mit einer Punkteliste – nutzbar z.B. für Infos zu Service & Sicherheit. Stichpunkte lassen sich über die Translation-Dateien frei einstellen. Sofern der Onlineshop von Trusted Shops zertifiziert wurde, kann zusätzlich das Trusted Shops-Siegel platziert werden (Preise und Konditionen siehe www.trustedshops.de).

Kundenmeinungen

In der zweiten Box werden Kundenmeinungen zu dem Onlineshop angezeigt. Die Kundenmeinungen können per Zufall (immer 5 Einträge) aus dem optionalen Modul "Kundenbewertungen" (siehe Kapitel 1) geladen werden. Dabei wird die 1-4 Sterne-Bewertung grafisch und der Text auf 120 Zeichen gekürzt dargestellt - der vollständige Text öffnet sich in einer Lightbox. Alternativ können die Kundenmeinungen des externen Bewertungsmoduls von Trusted Shops angezeigt werden. Preise und Konditionen siehe www.trustedshops.de - fragen Sie uns auch nach aktuellen Sonderkonditionen für Anwender von etrada.

images_download/thumbnails/1114195/startseite.png

Filter

Die Filternavigation ist in der linken Inhaltsspalte platziert. In diesem Kapitel lernen Sei Details zu der Darstellung der Suchmerkmale kennen.

Anzahl der Merkmalboxen

Jedes Merkmal wird standardmäßig in einer Box dargestellt. Merkmale, die im Backend "Topmerkmal" markiert wurden, werden direkt bei Aufruf des Onlineshops ausgeklappt dargestellt, d.h. die Merkmalwerte sind sichtbar. Alle anderen Merkmale werden in zugeklappten Boxen dargestellt und lassen sich durch den Besucher individuell aufklappen. Der jeweilige Zustand der Box, also ob diese zu- oder aufgeklappt ist, wird individuell für jeden Shopbesucher in einem Cookie gespeichert, so dass jede Box auch bei Aufruf anderer Seiten des Onlineshops individuell zu- oder aufgeklappt bleibt.

Merkmalwerte

Klickt ein Besucher auf eines der Merkmalwerte, so wird der Filter aktiv und die Ergebnismenge der Artikel wird durch Neuladen der Artikelübersicht reduziert: es werden nur noch Artikel angezeigt, die dieses Merkmalmal besitzen. Zeitgleich werden die anderen Werte ausgeblendet. Die Reihenfolge der Merkmalwerte kann individuell im Backend eingestellt werden.

Merkmalwerte mit Bild

Ist im Backend zu einem Merkmalwert ein Bild hinterlegt, so wird dieses anstatt des Merkmalwert-Textes angezeigt (Bildgröße frei konfigurierbar). Fährt der Besucher mit der Maus über das Bild, so erscheint der Merkmalwert-Text (der sog. ALT-Tag).

Preisfilter

Der Preis des günstigsten und des teuersten Artikels aus der aktuellen Ergebnismenge der Artikel wird links, bzw. rechts auf einem Preisslider angezeigt. Der Besucher kann die Preisspanne durch Verschieben des linken Minimalpreises und rechten Maximalpreises einschränken. Dadurch wird die Artikelübersicht neu geladen und somit nur noch Artikel die in dieser Preisspanne liegen angezeigt.

Filter zurücksetzen

Oberhalb der Filterboxen ist ein Link "Filter zurücksetzen", welches alle Filter zurücksetzt, so dass wieder alle Artikel und alle Merkmale, inkl. Merkmalwerte angezeigt werden.

images_download/thumbnails/1114185/seitenaufbau.png

Artikelliste/Suchergebnisse

Klickt der Besucher in der oberen Navigationsleiste auf „Shopping“ oder setzt eines der Filter, so erscheint die Artikelliste mit den Suchergebnissen.

Anzahl Artikel

Standardmäßg werden immer 9 Artikel pro Seite angezeigt (Anzahl der Artikel pro Seite ist je Shop frei einstellbar).

Anzahl Seiten/Seitennavigation

Die Anzahl der Seiten hängt von der Gesamtanzahl der Artikel im Onlineshop und der Suchergebnisses ab. Die erste und letzte Seite ist dabei direkt anklickbar. Zusätzlich kann vor- und zurück geblättert werden, so wie einzelne Seiten direkt angeklickt werden. Es werden immer 11 Seiten zum direkten Annavigieren angeboten (sofern entsprechende Anzahl an Suchergebnissen. Die aktuelle Seite ist dabei mittig platziert. Beispiel: der Besucher ist auf Seite 15 und kann die Seiten 10-14, sowie 16-20 direkt an navigieren.

Reihenfolge der Artikel

Die Artikel werden standardmäßig alphabetisch aufsteigend nach Artikelbezeichnung sortiert. Artikel die als „Topartikel“ (siehe Kapitel 1) markiert wurden, erscheinen als erstes. Soll eine andere Sortierung erfolgen (nach Preis, Aktualität), oder die Reihenfolge (auf-/ oder absteigend) erfolgen, so kann dies in den Einstellungen des Onlineshops definiert werden. Shopkönnen können die Sortierung zudem auch individuell über eine Dropdown veränden.

Darstellung der Artikel

Die Artikel werden mit der Artikelbezeichnung, Hauptbild (218x218), Preis, ggf. Sonderpreis mit durchgestrichenen vorherigen Preis angezeigt. Ein Klick auf das Artikelbild oder auf die Artikelbezeichnung führt zur Artikeldetailseite des angeklickten Artikels, siehe nächstes Kapitel.

images_download/thumbnails/1114185/seitenaufbau.png

Artikeldetails

Die Artikeldetailseite besteht aus folgenden Angaben:

Artikelbezeichnung

Die Artikelbezeichnung erscheint als Überschrift und als Titel des Browserfensters, sofern in der Backoffice-Software kein abweichender Seitentitel eingegeben wurde.

Artikelbild

Haupt-Artikelbild (400 x 400 Pixel), mit Lupen-Funktion bei Mouseover (800 x 800 Pixel)

360°-Artikelbild

Ist ein 360°-Bild vorhanden, so wird dieses anstatt des Hauptartikelbildes angezeigt und der Artikel dreht je nach Überfahren mit dem Mauszeigen nach rechts oder links. Ein Mausklick Zoomt an den Artikel in dem aktuellen Winkeln heran (Zoom innerhalb der Hauptartikelbildes), ein weiter Mausklick zoomt wieder heraus.

Vorteilsbox

Stichpunkte zu Service & Sicherheit, um den Besucher in seiner Kaufentscheidung in dem Onlineshop zu unterstützen (Texte lassen sich über Übersetzungsdateien frei konfigurieren)

Artikel-Nr.

Von der Schriftgröße her kleiner formatierte Artikel-Nr. (Bezeichnung lässt sich über die Übersetzungsdateien frei konfigurieren)

Artikelpreis

Der Preis abhängig von Kundengruppe. Ist zudem Artikel ein Variationsmerkmal hinterlegt, dessen Auswahl zu einer Preisänderung führt, so wird der Artikelpreis ohne Neuladen der kompletten Seite aktualisiert. Ist ein Grundpreis für diesen Artikel definiert worden, so wird dieser auch angezeigt.

Sonderpreis

Sofern ein Sonderpreis definiert wurde, und dieser auch aktiv ist, wird dieser angezeigt und der vorherige Artikelpreis durchgestrichen und mit einem Sternchen angezeigt (Bezeichnung lässt sich über die Übersetzungsdateien frei konfigurieren).

Mwst.-Angabe

je nach Kundengruppe „inkl. 19% Mwst.“ oder „exkl. 19% Mwst.“ (Bezeichnung lässt sich über die Übersetzungsdateien frei konfigurieren).

Versandkosten

Text „zzgl. Versand“ als Link zur Versandkostenseite aus dem CMS (siehe Kapitel „Benutzerdefinierte Seiten / CMS“ (Bezeichnung lässt sich über die Übersetzungsdateien konfigurieren).

Schaltfläche „In die Einkaufstasche“

Ein Klick auf diese Schaltfläche lässt den Artikel anhand der Artikelbildes optisch in den Mini-Warenkorb „fliegen“ und fügt somit den Artikel der Warenkorb-Liste hinzu (Bezeichnung der Schaltfläche lässt sich über die Übersetzungsdateien konfigurieren). Der Besucher wird dabei nicht automatisch zur Warenkorb-Seite weitergeleitet. Dies hat aus Marketingsicht den entscheidenden Vorteil, dass der Kunden nicht schon unweigerlich in den Kassenbereichs weitergeleitet wird, sondern er zum einfachen und bequemen Weiter-Shoppen animiert wird.

Lieferbarkeit

Je nach Lagerbestand und unter Berücksichtigung reservierter Artikel, werden die Texte aus den Übersetzungsdateien angezeigt, sowie eine Lieferstatusgrafik gewechselt.

Anbindung an Soziale Netzwerke

Besucher können ein Artikel...

  1. twittern: Twitter-Dialog, ggf. Einlog-Seite von Twitter, öffnet sich auf neuer Seite

  2. auf Pinterest teilen: Pinterest-Dialog, ggf. Einlog-Seite von Pinterest öffnet sich auf neuer Seite

  3. auf Facbook „liken“: Facebook-Plugin „Gefällt mir“: Facebook-Dialog, ggf. Einlog-Seite von Facebook öffnet sich in einem PopUp

Weitere Artikelbilder und Videos

Neben dem Haupt-Artikelbild können weitere Artikelbilder unterhalb der Haupt-Artikelbildes als verkleinerte Vorschaubilder (Größe 100 x 100 Pixel) angezeigt werden. Ein Klick auf eines der Artikelbilder vergrößert das Vorschaubild innerhalb des Haupt-Artikelbildes, so dass ein Überfahren mit der Maus darauf zusätzlich die Lupen-Funktion für das weitere Artikelbild ermöglicht (siehe "Artikelbild", oben). Produktvideos können von den Videoportalen (siehe Backendbeschreibung) eingeladen und direkt innerhalb des Onlineshops abgespielt werden. Ein Klick auf das Vorschaubild des Videos öffnet das Video in einer Lightbox und spielt es ab.

Reiterleiste
Artikelbeschreibung

Artikeltext mit den Textformatierungen aus der Backend-Software, oder HTML-Code, sofern ein reiner HTML-Code im Backend eingegeben wurde.

Kundenmeinungen

Bewertungsmöglichkeit für eingeloggte Kunden, in Form von 1-4 Sterne und/oder Text (Überschrift und Langtext). Kundenmeinungen werden sortiert nach Aktualität absteigend untereinander aufgelistet. Der Nachname des Kunden wird dabei automatisch verkürzt dargestellt.

Frage zum Artikel

Nach Eingabe von Emailadresse und einem Freitext kann der Besucher seine Frage zu dem Artikel an die Onlineshop-Emailadresse direkt über das Formular im Shop mailen. Der Empfänger sieht neben den Eingaben des Kunden auch den direkt Link zu dem Artikel im Onlineshop.

Ähnliche Artikel

Durch Vergleichen der Artikelmerkmale werden per Zufall 12 ähnliche Artikel gesucht und jeweils 3 davon unterhalb der Artikelbilder angezeigt. Die weiteren 9 Artikel können über eine Pfeil-Navigation vom Besucher durchblättert werden. Die Bezeichnung „Ähnliche Artikel“ lässt sich über die Übersetzungsdateien konfigurieren.

images_download/thumbnails/1114201/artikelseite.png

Miniwarenkorb

Artikel, die in den Warenkorb/Einkaufstasche gelegt werden, „fliegen“ in den Mini-Warenkorb (siehe auch vorheriges Kapitel). Dieser klappt dabei automatisch kurz aus und nach ein paar Sekunden wieder ein, um dem Besucher somit optisch Feedback zu geben, dass der Artikel in dem Warenkorb „gelandet“ ist.

Fährt man mit der Maus über den Link der Einkaufstasche , klappt der Mini-Warenkorb aus. Artikel werden dabei mit einem kleinen Artikelbild (50 x 50 Pixel) angezeigt, sowie mit einer anklickbaren Artikelbezeichnung (Klick führt auf die Detailseite des Artikels) und einer Angabe zur im Warenkorb enthaltenen Menge des Artikels. Hinter jedem Artikel ist der Gesamtpreis aufgelistet, sowie im unteren Bereich des Mini-Warenkorbs der Gesamtpreis aller Artikel des Warenkorbs. Nach dem Gesamtpreis wird der Besucher mit einem zur Versandkosten-Seite verlinkten Hinweis „inkl. Mwst., zzgl. Versand“ über die Versandkosten informiert, sofern gemäß der Standard-Versandart in der Backend-Software Versandkosten berechnet werden. Wenn keine Versandkosten anfallen, erfolgt nur der Hinweis zu der enthaltenen (oder je Nettopreis-Sichtbarkeit der Kundengruppe) nicht enthaltenen Mehrwertsteuer.

Ist bei der Standard-Versandart ein Bestellwert hinterlegt, ab dem der Versand kostenlos erfolgt, so wird dem Besucher der Differenzbetrag angezeigt, den er noch benötigt, damit der Versand kostenlos erfolgt. Text über die Übersetzungsdateien änderbar: „noch X € für kostenlosen Versand!“

Darunter werden zwei Schaltflächen „zur Einkaufstasche“ und „zur Kasse“ angezeigt. Ein Klick auf „zur Einkaufstasche“ öffnet die Detailsseite des Warenkorbs (siehe nachfolgendes Kapitel), ein Klick auf „zur Kasse“ führt den Besucher in den Bestellprozess.

Ist der Mini-Warenkorb geschlossen, wird die Anzahl der verschiedenen Artikel der Einkaufstasche angezeigt. Die Anzahl aktualisiert sich automatisch, wenn ein neuer Artikel in die Einkaufstasche „fliegt“ - ohne das die aktuelle Seite neu geladen werden muss.

Warenkorb

Generell

Die Warenkorb-Seite zeigt alle Infos des Mini-Warenkorbs (siehe vorheriges Kapitel), bildet dabei das Haupt-Artikelbild jedoch größer ab (100 x 100 Pixel) und listet unterhalb der Artikelbezeichnung ggf. die vom Besucher ausgewählten Variations- und Eingabemerkmale auf (sofern bei dem Artikel auswählbar).

Zusätzlich kann der Kunde die Anzahl des jeweiligen Artikels über eine Dropdown verändern (0 bis 10 Stück - frei über die Einstellung des Onlineshops konfigurierbar). Die Warenkorb-Seite wird bei Bedienung einer Dropdowns automatisch neu geladen, so dass die Preise bei einer Mengenänderung direkt aktualisiert werden.

Im unteren Bereich kann der Besucher über den links positionierten Button „zurück“ zur vorherigen Seite navigieren (Funktion entspricht der Zurück-Schaltfläche des Browsers) oder über einen rechts positionierten, größeren Button „zur Kasse“ seinen Einkauf abschließen.

Gutscheine

Über eine Box „Gutschein einlösen“ (Texte per Übersetzungsdateien editierbar) kann der Kunde einen Gutscheincode einlösen. Dieser wird bei einem Klick auf „einlösen“ direkt live überprüft (ohne Neuladen der Warenkorb-Seite). Ist der Gutscheincode korrekt und die daran gebundenen Bedingungen (z.B. Mindest-Bestellwert, weitere mögliche Bedingungen siehe Backendbeschreibung) erfüllt, so wird der Gutschein dem Warenkorb hinzugefügt, der Warenkorb neu geladen und somit die Gesamtpreise neu berechnet.

Bestellprozess / One-Page-Checkout

Das Besondere an dem Kassenbereich, dem Bestellprozess des etrada Onlineshops, ist das der Besucher sich nicht vor und zurück durch viele einzelne Bestellschritte navigieren muss, sondern der gesamte Bestellprozess über eine einzige Bestellseite abläuft – inkl. Liveüberprüfung der Eingaben, ohne Neuladen der Seite. Daher sprechen wir auch von einem One-Page-Checkout.

Login

Ist der Besucher bereits registrierter Kunde, kann er sich mit seiner Email-Adresse und dem individuellen Passwort einloggen. Es werden dann automatisch seine Adressdaten in die entsprechenden Felder eingeladen, so dass diese nicht mehr manuell eingegeben wurden. Zusätzlich wird der Besucher direkt zur Bestellzusammenfassung (s.u.) weitergeleitet, so dass er direkt seine Bestellung abschicken kann.

Durch optionale Module, wie z.B. PayPal-Express oder Amazon Payments Checkout, kann dem Kunden eine weitere Checkoutoption ohne Adresseingabe und mit direkter Bezahlmöglichkeit geboten werden. Diese erscheinen dann auf der Warenkorb-Seite und im Kassenbereich. So kann der Checkout-Prozess verkürzt werden, da manuelle Adresseingaben vermieden werden. Gerade für Mobile Commerce, also das Shoppen per Smartphones oder Tablets, sind diese Checkoutmodule hervorragend geeignet, da Texteingaben über den Touchscreen umständlich sind.

Passwort vergessen

Hat der Kunde sein Passwort vergessen, kann er ein neues Passwort anfordern. Dies geschieht, typisch für die moderne etrada-Software, auch direkt ohne Neuladen oder Aufrufen einer anderen Seite, sondern schnell und einfach durch einen Klick auf „Passwort vergessen“. Gibt er dann seine Email-Adresse ein, erhält er eine Email in der er zunächst einen darin angegeben Link aufrufen muss, um zu bestätigen, dass er wirklich ein neues Passwort zugeschickt bekommen möchte, um einen Missbrauch der Passwort-Vergessen-Funktion zu unterbinden. Klickt er dann den Link, bekommt er automatisch eine weitere Email mit einem neuen, per Zufall generierten, Passwort und wird automatisch im Onlineshop eingeloggt.

Gastbestellung

Ist der Besucher Neukunde, kann er rechts von der Login-Box auch direkt mit der Bestellung fortfahren. Es öffnet sich dann der Bereich „Ihre Adresse“:
Ihre Adresse: Hier gibt der Besucher seine Rechnungsadresse und optionale eine abweichende Lieferadresse für seine Bestellung an. Vorname, Nachname, Straße, Nr., PLZ, Ort, Land und seine Emailadresse sind dabei Pflichtfelder, Adresszusatz und Telefon sind optionale Felder. Über die Einstellungen des Shops können zudem die zusätzlichen Felder "Firma" und "Ust.-ID" eingeblendet werden.

Die Länderauswahl generiert sich automatisch aus den in der Backend-Software eingerichteten Lieferländern.

In der Box „Logindaten“ kann der Besucher optionale ein Passwort angeben. Gibt er ein Passwort ein, so kann er anschließend den Kundenbereich (siehe nachfolgendes Kapitel) des Onlineshops nutzen. In einem Infotext wird der Kunde über die Vorteile eines Kundenkontos informiert (sämtliche Texte über die Übersetzungsdateien editierbar). Klickt der Kunde auf „weiter“ oder alternativ auf „Zahlungsart“, so gelangt er zum nächsten Bestellschritt, sofern er alle Pflichtfelder ausgefüllt hat. Ansonsten bekommt er entsprechende Fehlermeldungen über fehlende oder falsche Angaben angezeigt.

Zahlungsart

Je nach konfigurierten Bedingungen in der Backend-Software, werden Zahlungsarten angezeigt und können über Radiobuttons ausgewählt werden. Hinter dem jeweiligen Zahlungsarttext werden eventuelle Zusatzkosten oder Rabatte für die Zahlungsart angezeigt. Wählt der Besucher eine Zahlungsart aus, werden ihm daneben in einer Infobox Infotexte zu der jeweiligen Zahlungsart angezeigt. Klickt der Kunde auf „weiter“ oder alternativ auf „Bestätigen“ gelangt er zum letzten Bestellschritt, die Bestätigungsseite.

Versandart

Ist für das Lieferland des Kunden mehr als eine Versandart im Backend hinterlegt worden, so ändert sich automatisch die Beschriftung dieses Checkoutschritts auf „Zahlung und Versandart“ und der Kunde kann zunächst die gewünschte Versandart wählen. Danach werden die zur Verfügung stehenden Zahlungsarten automatisch eingeladen (in Abhängigkeit von Kundengruppe und Versandart).

Bestätigen

In diesem Bereich sieht der Kunde zur Kontrolle seine Rechnungs- sowie Lieferadresse, die gewählte Zahlungsart (inkl. eventueller Zusatzkosten oder Rabatte), sowie Versandkosten. Darüber hinaus werden ihm auch die in den Warenkorb gelegten Artikel angezeigt, sowie die finalen Gesamtkosten.

Durch Abschicken seiner Bestellung bestätigt der Benutzer, dass er die AGB, Datenschutzbestimmungen und Widerrufsbelehrung gelesen und akzeptiert hat. Diese sind jeweils auf die ensprechende CMS-Seiten verlinkt (dazu müssen CMS-Seiten mit den deutschen SEO-Namen: "agb", "datenschutz" und "wrb" angelegt sein). Darüber hinaus, wird ihm über einen weiteren Link ein Online-Widerrufsformular angeboten (Link dahin: https://www.ihr-shop.de/form/widerruf).

Bestellbestätigung

Nach Abschicken der Bestellung erhält der Kunde automatisch eine Bestätigung und Zusammenfassung seiner Bestellung per Email. Im Auslieferungsumfang von etrada ist eine Email im Textformat enthalten, HTML-Emails sind optional möglich. Wir empfehlen aufgrund häufiger Spameinstufung von Emails im HTML-Format jedoch den Versand als reine Textmail. Details zu den Inhalten kann der Muster-Email im Anhang entnommen werden. Wenn der Kunde sich für eine Zahlungsart entschieden hat, die über einen externen Anbieter abgewickelt wird, z.B. PayPal, so kann der Besucher an dieser Stelle auch über eine Verlinkung die Bezahlung durchführen.

images_download/thumbnails/1114205/checkout.png

Kundenbereich

Nach dem Einloggen in den Kundenbereich sieht der Besucher seine hinterlegten Adressdaten, kann diese ggf. ändern. Ebenso seine persönlichen Daten wie Standard-Zahlungsart, sein Adressbuch für abweichende Lieferadressen oder seine Daten zum Einloggen (Email-Adresse und Passwort). Alle Eingaben werden, wie bei etrada auch schon von anderen Eingabefenstern gewohnt, benutzerfreundlich live überprüft und bei erfolgreicher Überprüfung ohne Neuladen der Seite gespeichert.

Über das optionale Retouren Modul kann über die Bestellhistorie im Kundenbereich eine Retoure zu einem oder mehreren Artikeln einer Bestellung von einem Kunden eingeleitet werden. Je nach Konfiguration der Rücksendegründe kann der Kunde sich zudem eine DHL-Paketmarke für die Rücksendung ausdrucken - ebefalls direkt und bequem im Kundenbereich.

images_download/thumbnails/1114207/kundenbereich.png

Kontakt

Auf der Kontaktseite befindet sich das optional durch ein sogenanntes "Captcha" vor Spameinträgen schützbares Kontaktformular. Die Nutzung einer Captcha-Grafik ist über die Shopeinstellungen auch deaktivierbar.

Die Vor- und Nachtexte der Kontaktseite können individuell durch die Übersetzungsdateien konfiguriert werden.

Benutzerdefinierte Seiten / CMS

Die in der Backend-Software über den Bereich "CMS" angelegten, individuellen Links und Seiteninhalte erscheinen im Onlineshop an der jeweiligen Position, definiert durch die "Linkgruppe".

Bei dem Anlegen der Seiten können Sie als Anwender die Linkgruppe wählen oder beliebig viele weitere Linkgruppen anlegen. Standardmäßig sind im Onlineshop folgende 3 Linkgruppen definiert, in der die Links platziert werden können:

  1. navigation
    im Kopfbereich der Seite (zwischen "Artikelübersicht" und "Kontakt")

  2. informationen
    in der linken Spalte (unterhalb der Filterboxen und zusätzlich im Fußbereich)

  3. rechtliches
    im Fußbereich des Onlineshops (somit immer sichtbar)

Hinweis: Wie Sie Seiteninhalte im Backend anlegen, erfahren Sie hier.

Server

Der etrada Server ist Ihre direkte Verbindung zu den Verkaufskanälen, wie z.B. Ihrem Onlineshop, über die Artikel, Bestellungen, Lagerbestände, Bilder, Seiteninhalte, usw. übertragen werden. Aber auch Schnittstellen werden über den Server koordiniert und können genau geplant werden. Sie können detailliert angeben, welche Aufgaben in welchem Intervall erledigt werden sollen. Es macht z.B. durchaus Sinn den Shopabgleich jede Minute auszuführen, aber die Zahlungserinnerungen nur einmal am Tag zu verschicken.

Intervalle der Aufgabe definieren

Überlegen Sie sich gut in welchen Intervallen Sie welche Aufgabe durchführen wollen. Zu kurze Intervalle verursachen unnötige Serverlast, zu lange Intervalle führen dazu, dass z.B. Änderungen am Artikelstamm erst relativ spät online auf den Verkaufskanälen erscheinen.

Wir empfehlen Ihnen auf den nachfolgenden Seiten zu jeder Aufgabe einen Intervall. Im Einzelfall kann es aber sinnvoll sein von diesem abzuweichen. Wir stehen Ihnen aber gerne beratend zur Seite falls Sie hierzu Fragen haben.

images_download/attachments/1540259/server_gui.png

Die Tasks sind unter anderem:

Diese werden auf den folgenden Seiten genauer beschrieben.

Google Schnittstellen

Google ist für den Webshop Betreiber einer der wichtigsten Suchmaschinen. etrada stellt 2 XML Schnittstellen im etrada Server bereit.

Google Sitemap

Über diese xml Datei werden Google alle Seiten des Webshop mitgeteilt. Die Google Sitemap XML Datei liegt in dem etrada Webshop unter folgender Adresse ("ihredomain.de" ist dabei natürlich durch die Domain Ihres Onlineshops zu ersetzen):

https://www.ihredomain.de/austausch/schnittstellen/google/googlesitemap.xml

Weitere Informationen zur Google Sitemap:

http://support.google.com/webmasters/bin/answer.py?hl=de&answer=156184

Google Shopping

Über die Google Shopping XML Datei können Sie dei Produkte je etrada Webshop für das Google Shopping Portal bereitstellen. Die generierte XML Datei liegt in Ihrem etrada Webshop unter folgenden Adresse ("ihredomain.de" und "ihredomainde" ist dabei natürlich durch die Domain Ihres Onlineshops zu ersetzen):

https://www.ihredomain.de/austausch/schnittstellen/google/ihredomaindegoogleshopping.xml

Weitere Informationen und Richtlinien zum Google Shopping:

http://support.google.com/merchants/bin/answer.py?hl=de&answer=188484
http://support.google.com/merchants/bin/answer.py?hl=de&answer=188489

Verschiedene Aufgaben

Um den Shopabgleich zu optimieren wurden einige kleinere Aufgaben ausgelagert. Diese Aufgaben müssen nicht so häufig durchgeführt werden und es reicht normalerweise wenn sie täglich durchgeführt werden.

Suchindex aufbauen

Über diese Aufgabe wird der Suchindex neu aufgebaut. Das ist wichtig für die Suche in Ihrem Onlineshop. Neue Artikel können dort erst mit der Suche gefunden werden, wenn dieser Suchindex neu aufgebaut wurde. Das ist notwendig da wir einen komplexen Suchalgorithmus verwenden um Ihren Kunden möglichst gute Suchergebnisse zu liefern.

Empfohlener Intervall

Diese Aufgabe sollte in der Server GUI täglich ausgeführt werden. Die Startzeit sollte so gewählt sein, das die Aufgabe durchgeführt wird wenn ihr Webshop möglichst wenig Besucher hat - also in den meisten Fällen nachts - da der Aufbau des Suchindexes ziemlich rechenintensiv ist.

Preissuchmaschinen Export

In etrada können verschiedene Profile für Preissuchmaschinen angelegt werden. Mit dieser Aufgabe werden die Dateien für Preissuchmaschinen wie z.B. idealo.de erzeugt und auf dem Webserver bereitgestellt.

Empfohlener Intervall

Diese Aufgabe sollte in der Server GUI mehrmals am Tag ausgeführt werden. Je nach Preissuchmaschine kann das aber stark schwanken und man sollte sich informieren, in welchem Zyklus ein Preisupdate überhaupt möglich ist bzw. wie oft die Suchmaschine sich die Preise holt. Prinzipiell ist dies keine rechenintensive und kritische Aufgabe, sie kann als durchaus in einem Takt von 15 - 30 Minuten durchgeführt werden.

Artikelbenachrichtigung

Die Artikelbenachrichtigung sendet eine E-Mail mit Informationen zur geänderten Verfügbarkeit an Interessenten, die diese Nachricht im Shop zu einem Artikel, der nicht verfügbar war, angefordert haben.

Empfohlener Intervall

Diese Aufgabe sollte in der Server GUI täglich ausgeführt werden. Da Sie i.d.R. höchstens einmal am Tag Ware bekommen bietet sich dieser Intervall an. Bekommen Sie nur einmal in der Woche Ware dann reicht es vollkommen aus den Intervall entsprechend anzupassen und nicht täglich laufen zu lassen.

News Feed erzeugen

Mit etrada haben Sie auch die Möglichkeit News zu erstellen und auf Ihrer Webseite zu veröffentlichen. Wenn Sie dieses Werkzeug intensiv nutzen dann wird es noch viele Nutzer geben die einen solchen Blog gerne als News Feed (RSS) abonnieren würden. Diese Funktion ist in etrada bereits integriert und über diese Aufgabe können sie ganz einfach in einem bestimmten Zyklus ihren News Feed aktualisieren.

Empfohlener Intervall

Diese Aufgabe sollte in der Server GUI täglich ausgeführt werden. Das kommt aber Voll und Ganz darauf an, wie oft Sie einen neuen Beitrag veröffentlichen.

Die Adresse der rss Datei lautet:

https://www.meineshopurl.de/austausch/schnittstellen/rss/de_news.rss

Zahlungserinnerung

Damit Zahlungserinnerungs-Mails verschickt werden und Stornierungen durchgeführt werden, müssen Sie diese Aufgabe einrichten.

Empfohlener Intervall

Diese Aufgabe sollte in der Server GUI täglich ausgeführt werden.

Webshop Abgleich

Die direkte Anbindung vom etrada Backend an die etrada Webshops erfolgt über den etrada Server. Im angegebenen Zyklus werden alle Shopabhängigen Daten zum Webshop übertragen.

Je Zyklus werden maximal 500 Änderungen übertragen. Bei großen Datenänderungen kann es von daher etwas länger dauern, bis alle Daten zu den Webshops übertragen sind. Gerade das übertragen von Bildern kann je nach Internetanbindung und Bildgröße länger dauern.

Neben dem Export von relevanten Daten werden folgende Daten importiert:

  • neue/geänderte Shop-Adressen

  • neue/geänderte Lieferadressen von Shop-Adressen

  • neue Bestellungen

  • Newsletter An- und Abmeldungen

  • Neue/geänderte Artikelbenachrichtigungen

  • Neue Bewertungen/Gästebucheinträge

Empfohlener Intervall

Der Zyklus für den Shopabgleich sollte zwischen 30 Sekunden und 5 Minuten liegen.

Installation & Updates

In diesem Kapitel befassen wir uns mit der Installation von etrada. Dies ist unterteilt in die Serverinstallation und die Clientinstallation, sowie die Installation von Updates.

Zunächst muss etrada auf dem zentralen Server in dem Firmennetzwerk installiert werden. Auf diesem werden sämtlichen Daten gespeichert. In einem zweiten Schritt werden die einzelnen Arbeitsplätze der Mitarbeiter, die sog. Clients, an den Server angebunden, sofern etrada von mehr als einem PC aus genutzt werden soll (in der Starter-Edition von etrada sind bereits die Lizenzen für die Installation auf beliebig vielen Arbeitsplätzen und für 2 Benutzer inklusive - in der Professional-Edition sind 3 Benutzer inklusive).

Die Installation der Onlineshops erfolgt ganz bequem über das Backend von etrada.

Beachten Sie die Systemanforderungen.

Serverinstallation

Installation des Backends

Die Installation von etrada ist schnell und einfach:

  • Laden Sie die aktuelle Version herunter oder fordern Sie eine Installations-CD an

  • Laden Sie den kostenlosen SQL-Server von Microsoft herunter und installieren Sie diesen als Administrator, sofern Sie bisher noch keinen SQL-Server installiert haben. Installieren Sie den SQL Server auf einem zentralen PC/Server.

    • Installieren Sie den SQL Server mit dem Instanznamen "SQLetrada"

    • Aktivieren Sie während der Installation des SQL Servers den "gemischten Modus" für die Authentifizierung und geben Sie für den User "sa" das Kennwort "Etrada#2013" an (Sie können natürlich auch ein anderes Kennwort verwenden)

  • Starten Sie das Installationsprogramm etrada-setup.exe als Administrator und folgenden Sie den Anweisungen am Monitor

  • Starten Sie etrada: entweder direkt am Ende des Installationsprogramms oder über die Taskleiste von Windows unter Start -> Programme -> etrada -> etrada. Nach dem ersten Start von etrada müssen Sie zunächst Ihren Lizenzschlüssel eingeben oder im Demomodus arbeiten, sofern Sie noch keinen Lizenzschlüssel von uns erhalten haben. Details dazu finden Sie im Kapitel "Lizenz".

  • etrada startet dann neu und nach Eingabe der Zugangsdaten für den Benutzer (bei Auslieferung ist Benutzername und Passwort jeweils "demo") öffnet sich ein Informationsfenster, in dem Sie über Erste Schritte in etrada informiert werden. Hier geben Sie dann z.B. die Email-Zugangsdaten ein, damit die Software Emails, wie z.B. Bestellbestätigungen an die Kunden, schicken kann.

  • Starten Sie den etrada Server über die Taskleiste von Windows unter Start -> Programme -> etrada -> etrada Server. Sie können die Verknüpfung auch in das Autostart-Verzeichnis von Windows kopieren, damit er automatisch gestartet wird (der etrada Server muss allerdings nur auf Ihrem zentralen PC/Server laufen und nicht auf Ihren Arbeitsplatz-PCs/Clients).

Stellen Sie sicher, dass der etrada Server immer im Hintergrund läuft (erkennbar an dem Text "etradaServer ist aktiv", unten in der Statusleiste von etrada), da er u.a. dafür sorgt, dass Artikeländerungen in den Verkaufskanälen online erscheinen und neue Bestellungen aus den Verkaufskanälen importiert werden.

Installation des Frontends / Onlineshops

Bevor Sie die Installation eines Onlineshops starten, stellen Sie folgende Voraussetzungen auf dem Webserver sicher (je nach Serversystem und Traffic können weitere Anforderungen benötigt sein):

  1. der Pfad des FTP-Users muss in dem Root liegen und nicht direkt im öffentlich zugängigen "public"-Ordner. Sprich oberhalb des Ordners"public", in dem die Dateien liegen, die über die Domain des Onlineshops abrufbar sind)

  2. Sorgen Sie für ausreichend freien Speicherplatz auf dem Werbserver. Beachten Sie, dass die benötigte Größe je nach Anzahl von Bestellungen, Artikeln, Bildern unterschiedlich ist.

  3. Systemanforderungen: mySQL-Version 5.5, PHP-Version 5.4, cURL, ionCube Loader (bzw. Möglichkeit die php.ini anzupassen, siehe Infobox unten)

  1. Nachdem Sie in den Einstellungen von etrada die Email-, FTP- und mySQL-Zugangsdaten Ihres Webservers hinterlegt haben, siehe Erste Schritte-Fenster bei dem ersten Start von etrada, legen Sie in den Einstellungen einen neuen Verkaufskanal in dem Reiter "Verkaufskanäle" über den Button "Neu" an.

  2. Gehen Sie in dem dann erscheineden Fenster die Einstellungen in den Reitern "Allgemein" und "Einstellungen" durch. In dem Reiter "E-Mail" müssen Sie keine Angaben machen, wenn der Onlineshop z.B. die gleiche Abensender-Emailadresse verwendet soll, wie Sie sie für die Mitarbeiter in den globalen E-Mail-Einstellungen vorher angelegt haben.

  3. Nachdem Sie alle Einstellungen zu dem Onlineshop hinterlegt haben, klicken Sie in dem Reiter "Einstellungen" auf nur noch auf die Schaltfläche "Onlineshop registrieren" und "Onlineshop Installation/Update". Die Installation beginnt und nach erfolgreichen Abschluss der Installation können Sie den Onlineshop direkt aufrufen.

  4. Wenn alle (Demo-)Artikel in dem Onlineshop erscheinen sollen, können Sie optional nach der Installation auch noch die Schaltfläche "Onlineshop Datenabgleich" anklicken.

Das Setup legt bei der Installation (oder auch Update) automatisch folgende php.ini-Datei in dem public-Ordner an. Wenn Ihr Webserver keine individuellen php.ini-Dateien an dieser Stelle unterstützt, müssen Sie diese Änderungen ggf. manuell an der php.ini vornehmen.

php.ini
allow_url_fopen = "1"
upload_tmp_dir = "rootpath/public/tmp"
browscap = "rootpath/data/browscap.ini"
zend_extension = "rootpath/data/ioncube/ioncube_loader_lin_5.4.so"

Wobei rootpath natürlich durch den tatsächlichen Pfad zu Ihrem etrada-Verzeichnis ersetzt wird.

Clientinstallation

Wenn Sie etrada auf mehr als einem Arbeitsplatz nutzen möchten, muss etrada jeweils auf den gewünschten PCs, den sogenannten "Clients" installiert werden und der Server für die Verwendung des Mehrplatzbetriebs vorbereitet werden.

etrada Server vorbereiten

Für die Client Arbeitsplätze wird ein "Update-Server" benötigt, damit etrada Programm-Updates nur auf dem Server installiert werden müssen und automatisch auf die Clients verteilt werden.

Hierzu gehen Sie in den Windows-Explorer des Server-PC (Arbeitsplatz, an dem etrada inkl. SQL Server installiert wurde) und geben den Ordner von etrada frei:

images_download/attachments/1114143/08-10-2013_12-21-25.png

Beachten Sie die Sicherheitseinstellungen in Ihrem Netzwerk (hier wurde nur exemplarisch der Benutzer "Jeder" verwendet). Merken Sie sich den Freigabepfad (z.B. //etradaserver/etrada)

etrada Client installieren

Die Clients werden auch über das Setup installiert. Rufen Sie hierzu die Datei etrada-setup.exe auf, die Sie von Ihrem Händler erhalten haben oder herunter geladen haben, und folgen Sie den Anweisungen am Monitor.

Nach der Installation kopieren Sie vor dem Start von etrada auf dem Client die Datei config.ini aus der Freigabe des Server in den Ordner in dem Sie etrada auf dem Client installiert haben.

Anschließend können Sie etrada über das Programmmenü oder vom Desktop aus starten. Die Standard-Zugangsdaten für den ersten Benutzer von etrada lauten für Benutzername und Passwort jeweils "demo".

Anmeldedaten zum SQL-Server manuell eingeben

Statt die config.ini zu kopieren, können Sie die Anmeldedaten für den SQL-Server auch manuell eingeben. Starten Sie hierzu etrada auf dem Client und es öffnet sich folgendes Fenster:

images_download/attachments/1114143/08-10-2013_12-28-16.png

Bei Softwareauslieferung sind die Standard-Anmeldedaten zum SQL-Server wie folgt:

Provider: SQL-Server
Benutzername: sa
Kennwort: Etrada#2013 (bzw. selbst vergebenes Kennwort)
Server: //etradaserver/SQLEtrada (wobei "etradaserver" durch den Namen Ihres Server-PC zu ersetzen ist)
Port: 1433
Datenbank: etrada (bzw. "etrada-demo", falls Sie statt mit einer leeren Datenbank mit Demo-Daten starten möchten)

Ist etrada dann gestartet, geben Sie in den Einstellungen von etrada den Update-Pfad (Pfad zur Freigabe) an. Die Einstellungen rufen Sie über das Zahnrad-Symbol oben-links in etrada auf:

images_download/attachments/1114143/08-10-2013_12-26-04.png

Falls etrada keine Verbindung zu dem Datenbank-Server herstellen kann

Sollte trotz Übernahme der korrekten Konfigurationsdaten, wie z.B. Benutzernamen und Passwort, noch immer keine Verbindung zu dem Datenbank-Server aufgebaut werden können, sprich das oben in der blauen Info-Box dargestellte Fenster "Anmeldung" erscheint weiterhin, muss in der Firewall von Windows auf dem Server-PC (Arbeitsplatz, an dem etrada inkl. SQL Server installiert wurde) noch der vom Programm verwendete Port freigegeben werden. Rufen Sie dazu "Windows-Firewall mit erweiterter Sicherheit" über das Programmmenü der Taskleiste auf. In dem dann erscheinenden Fenster klicken Sie links auf "Eingehende Regeln" und dann rechts auf "Neue Regel...":

images_download/attachments/1114143/firewall3.JPG

Anschließend wählen Sie "Port" aus und klicken auf "Weiter":

images_download/attachments/1114143/firewall4.JPG

Wählen Sie dann "TCP" aus und geben Sie den Port "1433" ein. Klicken Sie anschließend wieder auf "Weiter":

images_download/attachments/1114143/firewall5.JPG

Klicken Sie in den darauffolgenden Schritten immer wieder auf "Weiter", bis Sie den letzten Schritt erreichen. Hier tragen Sie dann nur noch einen Namen ein, z.B. "SQL Server etrada" und klicken auf "Fertig stellen":

images_download/attachments/1114143/firewall6.JPG

Wenn Sie mit einer ältere Version von Windows arbeiten, z.B. einen Microsoft Windows Server 2008, so sehen die Fenster ein wenig anders aus, die Freigabe des Ports ist aber ähnlich. Rufen Sie zunächst die Firewall auf und klicken Sie auf "Einstellungen ändern". Es erscheint dann folgendes Fenster bei dem Sie in den Reiter "Ausnahmen" wechseln und dort auf "Port hinzufügen..." klicken:

images_download/attachments/1114143/firewall1.JPG

In dem dann erscheinenden Fenster geben Sie einen Namen ein, z.B. "SQL Server", die Portnummer "1433" und wählen "TCP" aus. Bestätigen Sie Ihre Eingabe abschließend durch "OK":

images_download/attachments/1114143/firewall2.JPG

Hinweis

Der Port 1433 ist der Standard-Port für den SQL-Server. Sollte auf Ihrem PC bereits ein anderer SQL-Server installiert sein, kann dieser Port abweichen. Wiederholen Sie dann die oberen Schritte, nachdem Sie den für Ihr System passenden Port in Erfahrung gebracht haben. Das geht z.B. durch den Aufruf von "SQL Server-Konfigurations-Manager" im Programmmenü auf Ihrem Server-PC. Klappen Sie dort "SQL Server-Netzwerkkonfiguration" per Mausklick auf und wählen Sie "Protokolle für 'SQLETRADA'. Anschließend klicken Sie rechts auf den Eintrag "TCP/IP":

images_download/attachments/1114143/firewall0.JPG

In dem dann erscheinenden Fenster scrollen Sie im Reiter "IP-Adressen" so weit runter, bis Sie im Bereich "IPAll" den Eintrag "Dynamische TCP-Ports" sehen. In unserem Fall ist dies dann der Port 1433 - also der oben verwendete Standard-Port:

images_download/attachments/1114143/firewall01.JPG

Installation von Updates

Wir empfehlen dringend vor einem Update zunächst auf einem Test-System durchzuführen - lokal, als auch auf dem Webserver Ihres/Ihrer Onlineshop(s). Erst wenn das Updates und Tests erfolgreich liefen, sollte Sie das Update auf dem eigentlichen Live-System durchführen.

Backend aktualisieren

Um von den neusten Funktionen, Fixes und Sicherheitsupdates profitieren zu können, sowie gesetzlichen Änderungen nachzukommen, sollten Sie die Software immer auf den neusten Stand halten.

Folgen Sie den nachfolgenden Schritten für die Update-Installation:

  • Beenden Sie zunächst an allen Arbeitsplätzen etrada, etrada Versand, etrada Server und erstellen eine SQL Datenbank Datensicherung. (fragen Sie zum Thema Datensicherung Ihren EDV-Fachhändler!)

  • Zum Starten des Updates führen Sie auf Ihrem etrada Server das Programm "etrada-setup.exe" aus (Bezugsmöglichkeiten siehe vorheriges Kapitel) und installieren dies mit der Komponente, die sie nachfolgendem Screenshot entnehmen können.

  • Starten Sie etrada auf dem etrada Server.

  • Starten Sie nun etrada auf den Clients. Die neuen Dateien werden automatisch vom Server geladen. (beachten Sie die Update-Server einrichtung!)

  • Installieren Sie nun die Onlineshop-Updates (siehe nachfolgender Abschnitt)

Update von etrada 1.x auf 2.x

Updates von einem etrada der Version 1.x auf die aktuelle Version 2.x können Sie genauso einfach durchführen. Bitte beachten Sie hierbei nur, dass sich der Dateiname des etradaServer-Programms von etradaServerGUI.exe auf etradaServer.exe geändert hat. Die alte etradaServerGUI.exe können Sie daher nach dem Update einfach aus dem Programmverzeichnis von etrada löschen. Aktualisieren Sie ggf. die Verknüpfung zum etradaServer im Autostart-Menü von Windows, sofern vorhanden.

Update-Service

Tipp: Selbstverständlich können Sie uns auch mit der Installation und Konfigurationen von Updates beauftragen oder auch den pauschalen Updateservice buchen. Auch hier steht Ihnen Ihr Ansprechpartner gerne zur Verfügung.

Frontend / Onlineshops aktualisieren

Zum automatischen Update eines Onlineshops gehen Sie in "Einstellungen -> Verkaufskanäle -> www.ihr-shop.de" und klicken dann auf "Bearbeiten". Wechseln Sie dann in den Reiter "Einstellungen" und klicken Sie auf die Schaltfläche "Shop Installation/Update". Wenn Sie etrada in der Version 2.0 oder höher verwenden und das Design des Onlineshops per LESS angepasst haben, kompilieren Sie Ihre LESS-Dateien neu, da sich die LESS-Dateien, die mit etrada ausgeliefert werden, geändert haben könnten.

Wenn Sie Änderungen an dem Standard-Screendesign vorgenommen haben, die über rein optische Anpassungen per CSS/LESS hinausgehen, weil Sie individuelle Views angelegt haben, kann es sein, dass Sie diese Custom Views für ein Update anpassen müssen. Das nachfolgende Kapitel gibt Aufschluss darüber, welche Views sich systemrelevant geändert haben.

Übersicht geänderter Views/Templates

Die nachfolgende Tabelle gibt Aufschluss darüber, welche Views systemrelevante Änderungen erfahren haben, so dass Sie alte, individuelle Views, für ein Softwareupdate entsprechend aktualisieren können.

Version 2.0

Durch die Einführung von Bootstrap 3, als State of the Art-Ersatz für das bisherige 960.gs-Grid und jQuery UI, wurden die Views bei diesem Major-Update verändert. Eine detaillierte Übersicht aller Änderungen können Sie hier herunterladen.

Version 1.6.6

View

Änderung

Alter Quellcode

Neuer Quellcode

views/scripts/kasse/index.phtml

Das Layout der Payment-Module "PayPal Express Checkout" und "Amazon Payments" musste für das Update von Amazon angepasst werden, damit die Schaltflächen wieder optisch ansprechend positioniert sind. Zudem kann jetzt bei Bedarf über den Shop-Parameter "amazon.sandbox = 1" bei Bedarf der Sandbox-Modus für Amazon Payments aktiviert werden.

 <?if($this->aCheckoutButtons['bPayPalExpressSichtbar'] == true) {?>
 <i><?=$this->translate('or')?></i>
 <form action="/paypalexpress/index" method="post" style="display:inline;">
 <input type="image" name="submit" src="https://www.paypal.com/de_DE/i/btn/btn_xpressCheckout.gif" border="0" align="top" alt="PayPal Checkout"/>
 </form>
<?}?>
<?if($this->aCheckoutButtons['bAmazonCheckoutSichtbar'] == true) {?>
 <i><?=$this->translate('or')?></i>
 <?/* Sandbox Scriptdateien
 <script type="text/javascript" src="https://static-eu.payments-amazon.com/cba/js/de/sandbox/PaymentWidgets.js"></script>
 <div id="AmazonInlineWidget"><img src="https://payments-sandbox.amazon.de/gp/cba/button?cartOwnerId=<?=Zend_Registry::get('config')->amazon->MerchantId?>&size=large&color=orange&background=white&type=inlineCheckout" style="cursor: pointer;"/></div>*/?> 
 <script type='text/javascript' src='https://static-eu.payments-amazon.com/cba/js/de/PaymentWidgets.js'></script>
 <div id="AmazonInlineWidget"><img src="https://payments.amazon.de/gp/cba/button?cartOwnerId=<?=Zend_Registry::get('config')->amazon->MerchantId?>&size=large&color=orange&background=white&type=inlineCheckout" style="cursor: pointer;"/></div>
 
 <script type='text/javascript' >
 new CBA.Widgets.InlineCheckoutWidget({
 merchantId: '<?=$this->config->amazon->MerchantId?>',
 onAuthorize: function(widget) {
 window.location = '<?=$this->serverUrl()?>/amazon/express/purchaseContractId/' + widget.getPurchaseContractId() ; 
 }
 }).render("AmazonInlineWidget");
 </script>
<?}?>
<?if($this->aCheckoutButtons['bPayPalExpressSichtbar'] == true) {?>
    <i><?=$this->translate('or')?></i>
    <form action="/paypalexpress/index" method="post" id="paypalInlineWidget">
        <input type="image" name="submit" src="https://www.paypal.com/de_DE/i/btn/btn_xpressCheckout.gif" border="0" align="middle" alt="PayPal Checkout"/>
    </form>
<?}?>
<?if($this->aCheckoutButtons['bAmazonCheckoutSichtbar'] == true) {?>
    <i><?=$this->translate('or')?></i>
    <?if(Zend_Registry::get('config')->amazon->sandbox == 0) {?>
        <script type='text/javascript' src='https://static-eu.payments-amazon.com/cba/js/de/PaymentWidgets.js'></script>
        <div id="amazonInlineWidget"><img src="https://payments.amazon.de/gp/cba/button?cartOwnerId=<?=Zend_Registry::get('config')->amazon->MerchantId?>&size=large&color=orange&background=white&type=inlineCheckout" alt="Amazon Payments" style="cursor: pointer"/></div>                      
    <?}
    else {?>
        <script type="text/javascript" src="https://static-eu.payments-amazon.com/cba/js/de/sandbox/PaymentWidgets.js"></script>
        <div id="amazonInlineWidget"><img src="https://payments-sandbox.amazon.de/gp/cba/button?cartOwnerId=<?=Zend_Registry::get('config')->amazon->MerchantId?>&size=large&color=orange&background=white&type=inlineCheckout" alt="Amazon Payments" style="cursor: pointer"/></div>                     
    <?}?>         
    <script type='text/javascript' >
        new CBA.Widgets.InlineCheckoutWidget({
            merchantId: '<?=$this->config->amazon->MerchantId?>',
            onAuthorize: function(widget) {
                window.location = '<?=$this->serverUrl()?>/amazon/express/purchaseContractId/' + widget.getPurchaseContractId() ;	
            }
        }).render('amazonInlineWidget');
    </script>
<?}?>

views/scripts/warenkorb/index.phtml

siehe oben

<?if($this->aCheckoutButtons['bPayPalExpressSichtbar'] == true) {?> 
 <form action="/paypalexpress/index" method="post" class="rechts" style="display:inline;">
 <i style="line-height:38px;"><?=$this->translate('or')?></i>
 <input type="image" name="submit" src="https://www.paypal.com/de_DE/i/btn/btn_xpressCheckout.gif" border="0" align="top" alt="PayPal Checkout"/>
 </form><br/>
 <?}?>
 <?if($this->aCheckoutButtons['bAmazonCheckoutSichtbar'] == true) {?> 
 <?/*<!-- Sandbox Scriptdateien --> 
 <script type="text/javascript" src="https://static-eu.payments-amazon.com/cba/js/de/sandbox/PaymentWidgets.js"></script>
 <div id="AmazonInlineWidget" class="rechts">
 <i><?=$this->translate('or')?></i>
 <img src="https://payments-sandbox.amazon.de/gp/cba/button?cartOwnerId=<?=Zend_Registry::get('config')->amazon->MerchantId?>&size=large&color=orange&background=white&type=inlineCheckout" style="cursor: pointer;"/>
 </div>*/?> 
 <script type='text/javascript' src='https://static-eu.payments-amazon.com/cba/js/de/PaymentWidgets.js'></script>
 <div id="AmazonInlineWidget">
 <i><?=$this->translate('or')?></i>
 <img src="https://payments.amazon.de/gp/cba/button?cartOwnerId=<?=Zend_Registry::get('config')->amazon->MerchantId?>&size=large&color=orange&background=white&type=inlineCheckout" style="cursor: pointer;"/>
 </div> 
 <script type='text/javascript' >
 new CBA.Widgets.InlineCheckoutWidget({
 merchantId: '<?=$this->config->amazon->MerchantId?>',
 onAuthorize: function(widget) {
 window.location = '<?=$this->serverUrl()?>/amazon/express/purchaseContractId/' + widget.getPurchaseContractId() ; 
 }
 }).render("AmazonInlineWidget");
 </script>
 <?}?>
<?if($this->aCheckoutButtons['bPayPalExpressSichtbar'] == true) {?>         
            <form action="/paypalexpress/index" method="post" class="rechts">
                <i><?=$this->translate('or')?></i>
                <input type="image" name="submit" src="https://www.paypal.com/de_DE/i/btn/btn_xpressCheckout.gif" border="0" align="middle" alt="PayPal Checkout"/>
            </form>
        <?}?>
        <?if($this->aCheckoutButtons['bAmazonCheckoutSichtbar']  == true) {?>         
            <?if(Zend_Registry::get('config')->amazon->sandbox == 0) {?>
                <script type='text/javascript' src='https://static-eu.payments-amazon.com/cba/js/de/PaymentWidgets.js'></script>
                <div id="amazonInlineWidget" class="rechts">
                    <i><?=$this->translate('or')?></i>
                    <img src="https://payments.amazon.de/gp/cba/button?cartOwnerId=<?=Zend_Registry::get('config')->amazon->MerchantId?>&size=large&color=orange&background=white&type=inlineCheckout" alt="Amazon Payments" style="cursor: pointer"/>
                </div>                           
            <?}
            else {?>
                <script type="text/javascript" src="https://static-eu.payments-amazon.com/cba/js/de/sandbox/PaymentWidgets.js"></script>
                <div id="amazonInlineWidget" class="rechts">
                     <i><?=$this->translate('or')?></i>
                    <img src="https://payments-sandbox.amazon.de/gp/cba/button?cartOwnerId=<?=Zend_Registry::get('config')->amazon->MerchantId?>&size=large&color=orange&background=white&type=inlineCheckout" alt="Amazon Payments" style="cursor: pointer"/>
                </div>                        
            <?}?>
            
            <script type='text/javascript' >
                new CBA.Widgets.InlineCheckoutWidget({
                    merchantId: '<?=$this->config->amazon->MerchantId?>',
                    onAuthorize: function(widget) {
                        window.location = '<?=$this->serverUrl()?>/amazon/express/purchaseContractId/' + widget.getPurchaseContractId() ;	
                    }
                }).render("amazonInlineWidget");
            </script>
        <?}?>

public/css/styles.css

siehe oben

 #AmazonInlineWidget {
 display:inline;
 margin-left:5px;
}
#amazonInlineWidget,
#paypalInlineWidget {
 display: inline;
 white-space: nowrap;
}

Version 1.6.4

View

Änderung

Alter Quellcode

Neuer Quellcode

views/scripts/artikel/index.phtml

Bei der Auswahl von Variationen konnte es passieren, dass bei bestimmten Variationsmöglichkeiten kein Artikel gefunden und weiterhin die Preise angezeigt wurden. Um dies zu beheben wurde der DIV "artikelpreisWrapper" hinzugefügt, der alle DIVs der Artikelpreise umschließt.

<div id="eingabemerkmaleAllgemein"></div>
	<? if ($this->aArtikeldetails['fSoPreis']) {?>
          <div class="sonderpreis" id="artikelpreis"><?= Zend_Registry::get('currency')->BetragToCurrency($this->aArtikeldetails['fSoPreis']) ?></div>                       
    <? } else { ?>
          <div class="preis" id="artikelpreis"><?= Zend_Registry::get('currency')->BetragToCurrency($this->aArtikeldetails['fPreis']) ?></div>
    <? }?>
<div class="vorherigerPreis " <?if (!$this->aArtikeldetails['fSoPreis']) echo('style="display:none"');?> 
 ...
<?if($this->bNettoPreiseSehen) {         	
	echo('<div class="kleintext">' . $this->translate('excl_x_vat', round($this->aArtikeldetails['fSteuersatz'])) . ' <a href="/versand/c">' . $this->translate('plus_shipping') . '</a></div>');
} else {
     echo('<div class="kleintext">' . $this->translate('incl_x_vat', round($this->aArtikeldetails['fSteuersatz'])) . ' <a href="/versand/c">' . $this->translate('plus_shipping') . '</a></div>');
}?>
<div id="artikelpreisWrapper">
	<div id="eingabemerkmaleAllgemein"></div>
		<? if ($this->aArtikeldetails['fSoPreis']) {?>
			  <div class="sonderpreis" id="artikelpreis"><?= Zend_Registry::get('currency')->BetragToCurrency($this->aArtikeldetails['fSoPreis']) ?></div>                       
		<? } else { ?>
			  <div class="preis" id="artikelpreis"><?= Zend_Registry::get('currency')->BetragToCurrency($this->aArtikeldetails['fPreis']) ?></div>
		<? }?>
	<div class="vorherigerPreis " <?if (!$this->aArtikeldetails['fSoPreis']) echo('style="display:none"');?> 
	 ...
	<?if($this->bNettoPreiseSehen) {         	
		echo('<div class="kleintext">' . $this->translate('excl_x_vat', round($this->aArtikeldetails['fSteuersatz'])) . ' <a href="/versand/c">' . $this->translate('plus_shipping') . '</a></div>');
	} else {
		 echo('<div class="kleintext">' . $this->translate('incl_x_vat', round($this->aArtikeldetails['fSteuersatz'])) . ' <a href="/versand/c">' . $this->translate('plus_shipping') . '</a></div>');
	}?>
</div>

Version 1.5.0.4

View

Änderung

Alter Quellcode

Neuer Quellcode

layouts/
scripts/
inc/
header.phtml

Um einen optischen Bug der jQuery-Animation des Miniwarenkorbs zu vermeiden, wurde innerhalb des DIVs "miniwarenkorb" ein neues DIV "miniwarenkorbInhalt" verschachtelt, in dieses nun der Inhalt des Miniwarenkorbs ausgegeben wird.

<div id="miniwarenkorb"></div>
<div id="miniwarenkorb">
	<div id="miniwarenkorbInhalt"></div>
</div>

views/artikel/index.phtml

Damit Staffelpreise bei Variationsartikel angezeigt werden, wurde die Staffelpreisberechnung in die Datei views/artikel/inc/staffelpreise.phtml verschoben und wird nun nur noch in der views/artikel/index.phtml reingerendert.

<?if($this->bSetEnthaeltVariableArtikel == true) {
	$aStaffeln = $this->mArtikelPreisStaffel->getStaffeln('fAbPreisBt',$this->artikeldetails['Artikel_id']);
	if(!empty($aStaffeln)) {?>
    	<table  class="kleintext">
			...
	    </table>
	 <?}
}	
<div id="staffelPreis">
	<?=$this->render('artikel/inc/staffelpreise.phtml')?>
</div>  

views/artikel/lieferstatus.ajax.phtml

Damit Staffelpreise bei Variationsartikel angezeigt werden, muss die views/artikel/inc/staffelpreise.phtml in die lieferstatus.ajax.phtml reingerendert werden. Der vorherige Javascriptcode in der Datei lieferstatus.ajax.phtml, muss nun mit einem <script>-Tag umschlossen werden.

$('#lieferstatus').html('<?=$this->lieferstatus['cVerfuegbarkeitText']?>');
<?if($this->lieferstatus['bDarfInWarenkorb'] == 0 ) {
    $this->lieferstatus['bDarfInWarenkorb'] = 0;
    echo("$('#inWarenkorbGruppe').hide();");
}
else {
    echo("$('#inWarenkorbGruppe').show();");
}?>
$('#lieferstatusGrafik').attr('class','lieferstatusGrafik<?=$this->lieferstatus['iVerfuegbarkeitId']?>');
$('#artikel_id').val('<?=$this->artikel_id?>');
<?
if ($this->preise['fSoPreis'])
    $preis = $this->preise['fSoPreis'];
    else $preis = $this->preise['fPreis'];
?>
$('#artikelpreis').html('<?=Zend_Registry::get('currency')->BetragToCurrency($preis)?>');
eingabemerkmaleLaden();
$('.variationsmerkmale').removeAttr('disabled');
<?=$this->render('artikel/inc/staffelpreise.phtml')?>	
<script>
   $('#lieferstatus').html('<?=$this->lieferstatus['cVerfuegbarkeitText']?>');
  <?if($this->lieferstatus['bDarfInWarenkorb'] == 0 ) {
      $this->lieferstatus['bDarfInWarenkorb'] = 0;
      echo("$('#inWarenkorbGruppe').hide();");
  }
  else {
      echo("$('#inWarenkorbGruppe').show();");
  }?>
  $('#lieferstatusGrafik').attr('class','lieferstatusGrafik<?=$this->lieferstatus['iVerfuegbarkeitId']?>');
  $('#artikel_id').val('<?=$this->artikel_id?>');
  <?
  if ($this->preise['fSoPreis'])
      $preis = $this->preise['fSoPreis'];
      else $preis = $this->preise['fPreis'];
  ?>
  $('#artikelpreis').html('<?=Zend_Registry::get('currency')->BetragToCurrency($preis)?>');
  eingabemerkmaleLaden();
  $('.variationsmerkmale').removeAttr('disabled');
</script>

Lizenz

Ab der Version 1.5.0.4 ist ein neues Lizenzsystem eingeführt worden. Sie haben nun beim ersten Start von etrada 2 Möglichkeiten um eine Lizenz einzutragen:

images_download/thumbnails/2359306/lizenz_demo.png

Demoversion beantragen

Um eine Demoversion zu beantragen, tragen Sie einfach Ihren Firmennamen und eine E-Mail Adresse ein. Sie bekommen daraufhin eine E-Mail zum aktivieren der Software. Danach können Sie etrada starten und die Demoversion nutzen.

Lizenzschlüssel eintragen

Wenn Sie bereites eine Lizenz bei uns erworben haben, erhalten Sie einen persönlichen Lizenzschlüssel. Diesen Lizenzschlüssel tragen Sie nun einfach in der Software ein und schon können Sie etrada nutzen. Eine weitere Aktivierung ist nicht notwendig.

Informationen anzeigen

Details zu Ihrer Lizenz sehen Sie in den Programminformationen. Hier können Sie die Lizenz auch manuell prüfen lassen - falls sie z.B. eine neue Shoplizenz gekauft haben - oder sie komplett zurücksetzen.

images_download/thumbnails/2359306/menu_informationen.png

images_download/thumbnails/2359306/Lizenz_info.png

Demoversion

Die Demoversion ist nur einmalig nutzbar und nur, falls etrada vorher noch nicht verwendet wurde!

Sollten Sie trotzdem noch eine Demolizenz benötigen, können Sie sich gerne an unseren Support wenden. Wir können Ihnen dann ggf. eine neue Demo-Lizenz erstellen.

Shoplizenzen

images_download/thumbnails/2359312/lizenz_shopaktivierung.png

Um einen etrada Shop über den etrada Server nutzen zu können, muss dieser vorerst aktiviert werden. Die Aktivierung erfolgt über die URL und kann in den Stammdaten vorgenommen werden. Die Anzahl der Shops, die aktiviert werden können, ist begrenzt. Wie viele Shops Sie aktivieren können richtet sich nach der Lizenz. Sollten Sie die Lizenz erweitern wollen, wenden Sie sich an Ihren etrada Ansprechpartner.

Systemanforderungen

etrada Backend

Folgende Systemanforderungen gelten für die aktuelle etrada Version (Windows Backend-System):

Betriebssystem

  • Windows 7 SP1 32-Bit, 64-Bit

  • Windows 8 32-Bit, 64-Bit (kein RT)

  • Windows Server 2008 SP2 32-Bit, 64-Bit

Als Datenbanksystem wird der Microsoft SQL Server Express 2008R2 oder 2012 verwendet.
Bitte beachten Sie ebenfalls die Systemanforderungen zum SQL Server Express von Microsoft.

Prozessor

  • Mindestens: 1,4 GHz

  • Empfohlen: 2,0 GHz oder schneller

Speicherplatz

  • Mindestens 2 GB Arbeitsspeicher (Server) und 1 GB Arbeitsspeicher (Client)

  • 10 GB freier Festplattenplatz (Server) und 500 MB freier Festplattenplatz (Client)

etrada Frontend (Onlineshop)

Folgende Systemanforderungen gelten für die aktuelle etrada Version (Onlineshop Frontend-System).

Server (Webserver):

  • mySQL-Version 5.5

  • PHP-Version 5.3

  • cURL

  • ionCube Loader (bzw. Möglichkeit die php.ini anzupassen, siehe Serverinstallation)

Client (Browser):

  • Unterstützung von HTML5, CSS3, Javascript, Cookies

Bitte beachten Sie, dass diese Werte je nach etrada-Systemgröße/Traffic und Webserversystem variieren können. Bitte kontaktieren Sie bei Rückfragen den etrada Support.

Anpassung des Frontends

Dieses Kapitel richtet sich an Webdesigner und Entwickler, die etrada Onlineshops anpassen möchten. Sei es dabei vom Design und Layout her, oder das Hinzufügen neuer Funktionen.

Zunächst finden Entwickler eine Einführung in die Ordnerstruktur des Frontends, um eine Übersicht zu erhalten, wo sich welche Dateien und Programmfunktionen befinden.

Anschließend beschäftigt sich dieses Kapitel mit der optischen Anpassung des Onlineshops, den sogenannten Views, und gibt abschließend Hinweise, wie sich die Programmfunktionen des Frontends durch eigene Module erweitern lassen.

Die Ordnerstruktur eines etrada Onlineshops

Nachfolgend sehen Sie die Struktur der wichtigsten Ordner des Onlineshopsystems:

+---application
| +---controllers
| +---layouts
| +---models
| /---views
|   /---helpers
|   /---less
|   /---scripts
+---custom
| +---fonts
| +---layouts
| +---library
| +---modules
| /---views
|---library
+---public
| +---css
| +---custom
| |---css
| |---images
| /---js
| +---images
| +---js
/---tests

Die Funktionen der Order im Einzelnen - klare Struktur zwischen Progammcode und Design

Da das Onlineshopsystem auf dem Zend Framework aufbaut, basiert die Ordnerstruktur auf dessen Standardstruktur. Für eine klare Trennung zwischen Programmcode und Design (genauer gesagt zwischen Datenmodel, Programmlogik und Darstellung) verwendet das Onlineshopsystem von etrada das MVC-Konzept.

Die Bedeutung und Vorteile dieses Architekturmusters in dieser Dokumentation zu beschreiben, würde den Rahmen sprengen und ist auch nicht Aufgabe dieser Dokumentation. Hier liefern Quellen wie Wikipedia oder auch Fachliteratur wie "Das Zend Framework" vom Ralf Eggert ausführliche Informationen. Wir wollen an dieser Stelle nur kurz auf die Umsetzung des MVC-Konzepts im Shopsystem eingehen.

Vereinfacht dargestellt besteht das Onlineshopsystem aus

  1. Daten, häufig werden diese durch Abfragen zur Datenbank bereit gestellt. Dies sind die sogenannten Models.

  2. der Programmlogik, z.B. bestimmte Aktionen oder Berechnungen die mit den Daten und Benutzereingaben ausgeführt werden sollen. Diese finden sich in Controllern.

  3. der Benutzeroberfläche, bestehend aus dem Screendesign in Form von Templates, den sogenannten Views.

Diese 3 Element des MVC werden Ihnen auf den folgenden Seiten und Kapiteln immer wieder begegnen. Je nachdem welche Aufgabe in Ihren Arbeitsbereich fällt, muss nicht jedes Element für Sie relevant sein. Wenn Sie z.B. nur für die technische Realisation des Screendesigns in Form von HTML und CSS zuständig sind, sind nur die Views für Sie relevant.

application

Der Ordner application enthält, wie der Name vielleicht schon vermuten lässt, die Hauptbestandteile des Programms. Wir sprechen hier im Folgenden von der Core. Wie sind in der Ordnerstruktur sehen, enthält dieser alle 3 Elemente des MVC, nämlich die Ordner models, views und controller.

Der application-Ordner enthält die Core des Onlineshopsystems. Änderungen oder Erweiterung daran sind hier nicht möglich und werden bei einem Update von etrada immer automatisch überschrieben! Wenn Sie das Standard-Design des Onlineshops ändern wollen, verwenden Sie dazu zwingend die custom-Ordner (siehe unten, sowie das Kapitel Anpassung des Frontends) und falls Sie Programmfunktionen des Onlineshops erweitern wollen, nutzen Sie hierfür eigene Module (siehe Kapitel Eigene Module entwickeln).

  • controllers enthält die Programmlogik, d.h. die Actions die der Shopbesucher über die Oberfläche des Onlineshops, den sog. Views aufruft

  • layouts enthält, wie der Name schon sagt, die Layout-Dateien des Shops. Dies sind im Standard 3 Layouts (mit Navigation, ohne Navigation und ein komplett leeres Design, z.B. für die Verwendung des etrada eigenen CMS für die Verwaltung Facebookseiten-Apps). Auch werden in diesen Layout-Dateien der Kopf- und Fußbereich, die sog. header und footer inkludiert. Diese Dateien enthalten, genauso wie die Views, in der Regel HTML und einfache PHP-Ausgaben der Daten, die die Controller an die Layouts und Views übergeben haben. Informationen zu den Standard-Layouts von etrada erhalten Sie auch in den Kapiteln Layouts sowie Layouts anpassen

  • models enthält die Datenstruktur des Onlineshops. Häufig sind dies Anfragen und Änderungen der Datenbank

  • views enthält die Templates, oder richtiger eben die Views, der Standard-Benutzeroberfläche. In der Regel also HTML-Dateien.

custom

Der Ordner custom enthält individuelle Anpassungen des Shopsystems für den Versandhändler.

  • fonts enthält TrueType-Schriften die z.B. für Captcha-Elemente oder auch vom Shopsystem generierte PDF-Dokumente genutzt werden, wie z.B. für ausdruckbare Gutscheine. Als Standard wird hier arial.ttf erwartet.

  • layouts enthält, wie der Name schon sagt, individuell angepasste Layout-Dateien des Shops. Haben die Layout-Dateien den gleichen Dateinamen, wie die Standard-Layouts aus dem application-Ordner, so werden die Views aus diesem custom-Ordner vom dem Shopsystem verwendet und die entsprechenden Standard-Layouts ignoriert. Wenn Sie also z.B. Anpassungen im Kopfbereich vornehmen wollen, kopieren Sie die application/layouts/script/inc/header.phtml nach custom/layouts/scripts/inc/header.phtml und editieren die Datei dort nach Ihren Wünschen. Informationen zu den Standard-Layouts von etrada erhalten Sie auch in den Kapiteln Layouts sowie Layouts anpassen.

  • library kann eigene Programmbibliotheken enthalten, welche von Erweiterungsmodulen (siehe nächsten Ordner) genutzt werden können

  • moduls kann eigene funktionale Erweiterungen des Shopsystem enthalten, siehe Kapitel Eigene Module entwickeln

  • views enthält, wie auch schon oben erklärt, die HTML-Dateien für die Oberfläche des Onlineshops. Haben die View-Dateien den gleichen Dateinamen wie die Standard-Views aus dem application-Ordner, so werden die Views aus diesem custom-Ordner vom dem Shopsystem verwendet und die entsprechende Standard-View ignoriert. Daher folgenden Tipp:

    Wenn Sie z.B. nur die View der Artikelseite ändern möchten, müssen Sie auch nur die dafür zuständige Datei editieren und nicht ein komplett neues Template entwickeln. Dies schafft einen imensen Zeitvorteil bei der Entwicklung individueller Screendesigns und Durchführung von Shopupdates gegenüber anderen Shopsystemen, bei denen man immer ein vollständiges Template anlegen und warten muss!

    Weitere Informationen zu der Anpassung der Standard-Views erhalten Sie in dem Kapitel Anpassung des Standard-Screendesign

library

In dem Ordner library befinden sich die Programmbibliotheken des Zend Framework und von etrada. Da Änderungen hieran nicht möglich sind, gehen an dieser Stelle nicht auf die tiefere Ordnerstruktur ein.

Ähnlich wie der application-Ordner enthält auch der library-Ordner wichtige Programmbibliotheken des Systems. Änderungen hieran sind nicht möglich und werden bei einem Update von etrada immer automatisch überschrieben! Eigene Bibliotheken gehören daher in den Ordner custom/library.

public

Dieser Ordner ist der Ordner, der bei direkter Eingabe der Onlineshop-URL erreichbar ist. Dieser enthält alle Elemente einer Internetseite die über das WWW erreichbar sind, daher finden Sie hier die klassischen Ordner

  • css in der externe CSS-Dateien der Core abgelegt werden

  • images für die Bilder des Standard-Views und automatisch durch etrada hochgeladenen Bilder (z.B. Artikelbilder), sowie den Ordner

  • js in dem sich die Javascripts des Core-Systems befinden.

In diesen 3 Ordnern (css, images und js) befinden sich nur die Seitenelemente des Core-Systems. Änderungen hieran sind nicht möglich und werden bei einem Update von etrada immer automatisch überschrieben! Eigene Elemente gehören daher in den unten genannten Ordner public/custom.

  • custom: Neben den oben genannten 3 Ordnern, gibt es auch hier noch einen custom-Ordner in dem sich wiederum css, images und js-Ordner befinden. Diese Ordner können für die entsprechenden eigenen Seitenelemente genutzt werden, sofern die Standard-Views durch eigene Views ersetzt werden und z.B. eigene CSS-Dateien oder Bilder für das Screendesign Verwendung finden.

tests

In dem tests-Ordner sind die UnitTests des etrada Frontends abgelegt. Diese sind nicht Teil der Softwareauslieferung. Dieser Ordner wir bei einem Update von etrada nicht überschrieben, so dass Entwickler hier auch Ihre eigenen Tests ablegen können.

Anpassung des Standard-Screendesign

In diesem Kapitel lernen Sie, wie Sie die Standard-Design eines etrada Onlineshops anpassen können um so Schritt für ein eigenes Screendesign zu realisieren.

Wir beginnen dazu mit reinen Anpassungen der CSS-Formatierungen und Grafikdateien und beschäftigen uns dann mit tiefgreifenderen Anpassungen durch Editieren Standard-Views.

Hinweis: Ab Version 2.0 basiert das Standard-Screendesign auf dem Frontend-Framework Bootstrap 3, um dank integrierter Komponenten und LESS noch einfacher anpassbar zu sein und für den Shopbesucher durch den Ansatz "mobile-first" eine noch bessere Einkaufserfahrung auf vielen verschiedenen Endgeräten zu ermöglichen. Die CSS-Dateien werden dazu um LESS-Dateien ergänzt und das Markup der Views auf Bootstrap 3 umgestellt. Die Ordnerstruktur der Views bleibt gleich.

Eigene CSS-Formatierungen und Grafiken

Möchte man das mitgelieferte Standarddesign eines etrada Onlineshops individuell anpassen, können in einem ersten Schritt die CSS-Formatierungen verändert werden. Alle Klassen und IDs sind dazu in der styles.css in dem Ordner public/css definiert (siehe auch das Kapitel "Die Ordnerstruktur eines etrada Onlineshops").Bevor Sie beginnen die vorhandenen Formatierungen anzupassen, beachten Sie unbedingt, dass die css-Dateien in dem public/css-Ordnern bei einem Update von etrada automatisch überschrieben werden. Stattdessen definieren Sie die Formatierungen in eigenen CSS-Dateien in dem Ordner public/custom/css.

Erweitern der vorhandenen Klassen und IDs durch eigene Formatierungen (einfache Variante)

Wir empfehlen die Standard-Formatierungen aus der styles.css nicht heraus zu kopieren, sondern zu überschreiben. So brauchen Sie nur die Formatierungen anpassen, die Sie aus optischen Gründen wirklich ändern müssen und profitieren bei Updates der etrada Software automatisch von der Formatierung eventueller neuer Klassen und IDs. Tipp: Noch idealer ist das Erzeugen einer neuen styles.css per LESS (ab etrada 2.0 als Standard integriert) siehe unten.

Dies erreichen Sie indem Sie die styles.css in dem <head> des Layouts belassen und anschließend Ihre individuelle CSS-Datei ebenfalls in dem <head> einbinden. In dem folgendem Beispiel haben wir die individuelle CSS-Datei ebenfalls styles.css benannt und in den für individuelle CSS-Dateien vorgesehenen Ordner unter custom/css/ des public-Ordner platziert:

custom/layouts/scripts/inc/header.phtml
 $this->minifyHeadLink()
	->prependStylesheet('custom/css/styles.css')
	->prependStylesheet('css/styles.css');

Das Template für den Header eines etrada-Onlineshops finden Sie unter application/layouts/scripts/inc/header.phtml. Kopieren Sie diese Datei in den Ordner custom/layouts/scripts/inc, damit Anpassungen an dem Header bei einem Softwareupdate von etrada nicht überschrieben werden!

In der styles.css in dem custom/css-Ordner können Sie dann die zu ändernden Elemente definieren und somit einzelne Formatierungen aus dem Standarddesign überschreiben, da Ihre individuelle CSS-Datei erst nach der Standard-CSS von dem Browser interpretiert wird. Eigene Grafiken die Sie z.B als background-image benutzen, sind ebenfalls in dem public/custom-Ordner zu speichern, genauer gesagt in den Ordner public/custom/images.Individuelle Grafiken sind nicht in dem public/images-Order zu speichern, da dieser der Core von etrada vorbehalten ist und bei einem Update automatisch überschrieben wird, sondern in den Ordner public/custom/images.

Durch die beiden einzelnen CSS-Dateien wird zwar der Gesamtumfang der CSS-Definitionen etwas größer, aber wie Sie dem obigen Beispiel entnehmen können, werden die CSS-Dateien jedoch nicht wie üblich per HTML eingebunden, sondern zur Laufzeit automatisch zu einer einzigen CSS-Datei zusammengefügt, komprimiert und gecached. So ist ein Performanceverlust durch mehrere http-Requests ausgeschlossen und das zusätzliche Parsen und Rendern ist in der Praxis erfahrungsgemäß zu vernachlässigen.

Erweitern der vorhandenen Klassen und IDs durch eigene Formatierungen (LESS kompiliert)

Mit etrada 2.0 erfolgte nicht nur die Einführung von Bootstrap 3 für das Styling der Oberfläche, sondern auch die einfache Anpassungsmöglichkeit per LESS. Die LESS-Dateien befinden sich dazu im Ordner application/views/less (siehe auch das Kapitel "Die Ordnerstruktur eines etrada Onlineshops").


Tipp

Wenn Sie die Anpassungen des Standard-CSS von etrada per LESS vornehmen und so eine komplett neue "styles.css" generieren, haben Sie mehr Kompatibilität bei Updates, mehr Flexibilität bei der Entwicklung (z.B. durch Variablen/Konstanten für Farbwerte) und keinen redundanten CSS-Code, da der Browser nur noch eine einzige CSS-Datei interpretieren muss. Auch Farben des Standard-Designs lassen sich mit nur einer einzigen Codezeile anpassen! Wie, das erfahren Sie in diesem Kapitel...

Bearbeiten Sie nicht die LESS-Dateien in dem application -Ordner, da dieser Ordner bei einem Update von etrada überschrieben wird, sondern legen Sie eine neue Datei "styles.less" im Ordner custom/views/less mit folgendem Inhalt an:

custom/views/less/styles.less
@import "../../../application/views/less/styles.less";
/* Hier folgen Ihre eigenen oder veränderten Formatierungen */

In dieser Datei können Sie dann bei Bedarf eigene Formatierungen ergänzen oder die Standard-Formatierungen verändern. Wenn Sie diese Dateien nun zu einer CSS-Datei kompilieren und diese nach public/custom/css/styles.css kopieren, brauchen Sie nur diese eine generierte CSS-Datei in der header.phtml einfügen (Einbindung von CSS-Dateien siehe oben). Ersetzen Sie dazu dort den Pfad "/css/styles.css" einfach durch "/custom/css/styles.css".

Bevor Sie Ihre eigene styles.css-Datei kompilieren können, benötigen Sie jedoch noch eine weitere LESS-Datei, und zwar eine "farben.less", die Sie ebenfalls im Ordner custom/view/less anlegen. Den Inhalt können Sie bei Bedarf aus der Datei application/views/less/farben.less kopieren und die darin gesetzten Standard-Farben durch Ihre eigenen ersetzen. Wir empfehlen nicht den kompletten Inhalt zu kopieren, sondern nur die Farben, die Sie wirklich verändern möchten, z.B. einfach nur:

custom/views/less/farben.less
@brand-primary: #0046b4;

Diese eine Codezeile bewirkt bereits, dass die Grüntöne vom dem Standard-Design eines etrada-Onlineshops zu Blautönen werden. Sie haben also mit sehr wenig Aufwand die Grundoptik des Shops stark verändert und auf die Farbe Ihres Unternehmens angepasst!

Anpassung von Bedienelementen durch eigenen jQuery UI-Theme (veraltet, bis etrada Version 2.0)

Veraltete Funktion

jQuery UI wird ab etrada 2.0 nicht mehr verwendet, da für das Grid-Layout und Styling der Onlineshop-Oberfläche ausschließlich das Bootstrap 3-Framework verwendet wird.

Neben der Anpassungen der Seitenelemente durch die Klassen und IDs der styles.css können Bedienelemente wie Schaltflächen, Eingabefelder oder der Preisslider mit Hilfe des jQuery UI ThemeRoller bequem angepasst werden.

Neben der styles.css wird bei einem etrada Shop u.a. auch eine jQuery UI-css-Datei mit ausgeliefert. In dem obigen Quellcode heißt diese Datei "jquery-ui-1.10.0.custom.min.css". In dem ThemeRoller können Sie die Standard-Formatierungen aus dieser Datei ganz einfach einladen und online mit einer Live-Vorschau anpassen.

Zum Einladen öffnen Sie einfach die URL, die im oberen Bereich der jQuery UI-css genannt ist, z.B. folgende Adresse (die genaue Adresse hängt von der Version des verwendeten etrada Onlineshops ab und sollte daher von Ihnen aus der tatsächlichen CSS-Datei herauskopiert werden):

public/css/jquery-ui-1.10.0.custom.min.css
To view and modify this theme, visit http://jqueryui.com[...]

Nehmen Sie dann die gewünschten Anpassungen online vor und speichern Sie die neu generierte CSS-Datei und den ebenfalls generierten Bildordner in dem Order public/custom/css. Anschließend brauchen Sie nur noch in der header.phtml den Link zu dem Standard-Theme durch den neuen Link ersetzen. Im obigen Beispiel also "css/jquery-ui-1.10.0.custom.min.css" durch "custom/css/ihrejQueryUIdatei.css".

Noch tiefgreifendere optische Veränderungen lassen sich durch individuelle Views realisieren, mit denen wir uns im nächsten Kapitel beschäftigen.

Einzelne Seiten/Views bearbeiten

Möchten Sie über die reine CSS-Anpassungen (siehe vorheriges Kapitel) hinaus das Standard-Design individualisieren, können die HTML- und PHP-Codes jeder einzelnen Seite des Onlineshops individuell angepasst werden.

Gemäß dem MVC-Modell, erfolgt die Darstellungen der einzelnen Seiten des Onlineshops durch die Views, getrennt von der Programmlogik in den Controllern und der Datenstruktur in den Models. Die Standard-Views befinden sich in dem Ordner application/views/scripts und sind gemäß Ihres Aufgabenbereichs (genauer: gebunden an ihren dazugehörigen Controller) in einzelne Ordner strukturiert. Die einzelnen Ordner und Views, die sie unter application/views/scripts finden, sehen Sie unten.

Wenn Sie eines der Standard-Views anpassen möchten, kopieren Sie unbedingt die anzupassende .phtml-Datei in den entsprechenden Ordner von custom/views/scripts, statt die View direkt zu ändern, damit bei einem Update der Shopsoftware die angepassen Views nicht überschrieben werden.

Beispiel: Sie möchten die Darstellung der Artikelseite verändern. Kopieren Sie dazu die Datei application/views/scripts/artikel/index.phtml nach custom/views/scripts/artikel/index.phtml. Anschließend können Sie die index.phtml in dem custom-Ordner wie gewünscht bearbeiten.

Wenn Sie die anzupassende View in den custom-Ordner der View-Scripte kopiert haben, verwendet das Shopsystem automatisch Ihre angepasste View und für alle anderen Bereiche weiterhin die Standard-Views. So brauchen Sie in der Regel nur wenige Views anpassen, um ein eigenes Template zu erstellen.Innerhalb eines Ordners kann es neben den .phtml-Dateien auch einen Ordner inc geben. In diesem befinden sich weitere .phtml-Dateien die von den Views eingebunden (included) werden, damit der Quellcode der Views nicht zu unübersichtlich wird.

aktionskalender: Modul Aktionskalender

Aktionskalendermodul

  • index.phtml
    Darstellung der einzelnen Tore/Tage und JS zum öffnen der Tore per AJAX

  • oeffnen.ajax.phtml
    Ergebnis hinter den Toren: wenn der Datum mit dem Datum des Tores übereinstimmt die Artikeldaten

allpos: Kreditkarten- und Giropay-Modul von allpos / B+S Cardservice

  • abgebrochen.phtml
    Wenn die Zahlungs abgerochen wurde, erscheint diese Seite. Standardmäßig werden hier als Alternative die Bankdaten für eine Überweisung angezeigt

  • abgeschlossen.phtml
    Bestätigungsseite, wenn die Zahlung erfolgreich abgeschlossen wurde

  • back.phtml
    Rein funktionale Javascriptausgabe, die von Allpos zu der abgebrochen.phtml umleitet (siehe oben)

  • fail.phtml
    Sollte die Zahlung aus technischen Gründen abbrechen, wird diese Seite aufgerufen

  • success.phtml
    Wie die back.phtml rein funktionale Javascriptausgabe, die entweder zur abgeschlossen.phtml oder fail.phtml weiterleitet

artikel: Artikeldetailseite

  • inc

    • artikelfrage.ajax.phtml
      Hat der Kunde bei einer Frage zu einem Artikel abgeschickt, erscheint diese Ausgabe

    • artikelset.phtml
      Stellt die Inhalte eines dynamischen Artikelsets dar, sowie die Eingabefelder mit denen der Kunden die gewünschte Anzahl der Artikel festlegen kann

    • artikelsetinhalt.phtml
      Zeigt alle in einem Set enthaltenen Artikel an

    • autocrossselling.phtml
      Zeigt ähnliche Artikel zu dem aktuellen ausgewählten Artikel an

    • beachrichtigung.js.phtml
      Rein funktionale Javascript-Ausgabe für das Benachrichtigungs-Formular benötigt wird (siehe artikel/benachrichtigung.phtml)

    • bewertung.phtml
      Zeigt das Bewertungsformular an, wenn der Kunden eingeloggt ist, ansonsten das Login-Formular (siehe auch kasse/inc/loginformular.phtml)

    • crossselling.phtml
      Stellt die vom Versandhändler definierten CrossSelling-Gruppen und -Artikel dar.

    • index.js.phtml
      Rein funktionale Javascript-Ausgabe für die Artikelseite (siehe auch artikl/index.phtml)

    • produktfrage.phtml
      Stellt das Formular zum Abschicken einer Frage zu einem Produkt dar

  • abstimmen.ajax.phtml
    Ausgabe nachdem der Besucher seine Sterne-Bewertung für einen Artikel abgegeben hat

  • artikelfrage.ajax.phtml
    Ausgabe nachdem der Besucher das Frage zum Produkt-Formular abgeschickt hat

  • artikelsetlagerbestandpruefen.ajax.phtml
    Rein funktionale Javscript-Ausgabe, die die gewünschten Artikelmengen eines dynamischen Sets ggf. korrigiert, wenn nicht ausreichend auf Lager

  • benachrichtigung.phtml
    Ist ein Artikel derzeit ausverkauft, wird diese View eingebunden, die dem Kunden ein Benachrichtigungsformular anzeigt

  • benachrichtigungaustragen.phtml
    Hat sich der Kunde anhand des Austragen-Links in der Benachrichtungs-Email von zukünftigen Benachrichtigungen ausgetragen, gibt diese View eine entsprechende Meldung aus

  • benachrichtigungaustragen.ajax.phtml
    Hat der Kunde das Benachrichtigungsformular (siehe artikel/benachrichtungaustragen.phtml) abgeschickt, erscheint diese Ausgabe

  • berechneartikelseitpreis.ajax.phtml
    Gibt den aktuell berechneten Preis für ein dynamisch vom Kunden zusammengestellte Set aus.

  • eingabemerkmale.ajax.phtml
    Gibt die Eingabemerkmale zu einem Artikel aus

  • index.phtml
    Die Hauptview der Artikeldetailseite

  • kundenrezension.ajax.phtml
    Hat der Kunde seine Rezension abgeschickt wird diese View ausgegeben

  • kundenrezensionerstellen.ajax.phtml
    Rein funktionale Javascriptausgabe fpr die Kundenrezensionen (siehe auch artikel/inc/bewertung.phtml)

  • kundenrezensionladen.ajax.phtml
    Zeigt alle Kundenmeinungen an

  • lieferstatus.ajax.phtml
    Gibt den Lieferstatus aus und gibt den InDenWarenkorb-Button frei, wenn der Artikel bestellbar ist. Ausserdem wird die artikel_id des ermittelten Artikels gesetzt, die Preisanzeige aktualisiert und die Eingabemerkmale neu eingeladen (siehe auch artikel/eingabemerkmale.ajax.phtml)

  • socialmedia.ajax.phtml
    Zeigt die einzelnen SocialMedia-Widgets an, z.B. von Facebook und Twitter. Diese werden gem. Datenschutzempfehlungen erst nach aktiver Bestätigung des Kunden per AJAX eingeladen

  • sonderartikel.phtml
    Zeigt eine Liste von bestimmten Artikeln an: alle Sonderangebote, alle Top-Artikel, neusten Artikel oder zufällige Artikel. Diese View wird häufig z.B. auf der Startseite des Onlineshops eingeladen.

banner: Modul Banner

  • index.phtml
    Ausgabe der Banner

cms: Seiteninhalte aus dem CMS

  • index.phtml
    Darstellung einer Inhaltsseite

  • links.phtml
    Ausgabe aller Links zu den Inhaltsseiten einer bestimmten Linkgruppe

error: Fehlerseiten

  • error.phtml
    Ausgabe sobald ein Fehler auftritt

  • kein-filterergebnis.phtml
    Ausgabe, falls die Filterung des Kunden keine Artikel liefert

facebook: Facebookfunktionen

  • bestellungteilen.phtml
    Enthält den grafischen Link zum Teilen der Bestellung (inkludiert in kasse/abschicken.phtml)

formular: enthält diverse Formulare

  • inc

    • index.js.phtml
      Rein funktionale Javascript-Ausgabe für die index.phtml

  • abschicken.phtml
    Ausgabe nachdem das Kontaktformular abgeschickt wurde

  • artikelanfrage.phtml
    Formular zum Anfragen eines Artikels. Wird im Standard angezeigt, wenn keine Artikel zu der Suche eines Kunden gefunden wurden

  • index.phtml
    Ausgabe des Kontaktformulars

  • reload.ajax.phtml
    Lädt eine neue Captcha-Grafik ein, falls der Kunde diese nicht lesen kann.

gaestebuch: Gästebuch / Shopbewertung

  • inc

    • index.js.phtml
      Rein funktionale Javascript-Ausgabe für die index.phtml

  • index.phtml
    Formular zur Eintragung für die Kunden, sowie Ausgabe der bisherigen Einträge

gutschein: Gutschein-PDF und einlösen

  • einloesen.ajax.phtml
    Ausgabe nach Eingabe des Gutscheincodes des Kunden (Fehlermeldung oder Aktualisieren des Warenkorbs)

index: Startseite des Onlineshops, sowie Artikelliste/Filterergebnis-Seite/Wartungsseite

  • inc

    • filter.js.phtml
      Rein funktionale Javascript-Ausgabe für die filter.phtml

    • filtermerkmale.phtml
      Listet die Merkmale und dessen Werte der Filternavigation auf (wird von index/filter.phtml inkludiert)

    • global.js.phtml
      Rein funktionale Javascrit-Ausgabe für allgemeine Shopfunktionen

  • artikelliste.phtml
    Listet alle gefundenen Artikel zu einer Filterung des Kunden auf

  • filter.phtml
    Stellt die Filternavigation dar

  • index.phtml
    Die Startseite des Onlineshops

  • livesuche.ajax.phtml
    Rein funktionale Javascript-Ausgabe mit den Suchergebnissen der Livesuche

  • marken.phtml
    Auflistung und Verlinkung aller im Shop geführten Marken (= Merkmalwerte eines in den Shopeinstellungen definierten Merkmals)

  • merkmalnavigation.phtml
    Listet alle Merkmalewerte eines Merkmals auf und verlinkt sie. Kann z.B. für den Aufbau eines Menüs zur Navigation verwendet werden.

  • pagination.phtml
    Darstellung des Paginators / Blätternavigation, wenn mehr Artikel in der Artikelliste gefunden wurden, als auf einer Seite dargestellt werden sollen.

  • preisumstellen.phtml
    Keine Ausgabe

  • sidebar.phtml
    Darstellung der Links zu den Seiteninhalten aus dem CMS

  • sprachen.phtml
    Darstellung alle Sprachversionen zum Umschalten der Sprache

  • waehrung.phtml
    Interne Funktion

  • waehrungumstellen.phtml
    Interne Funktion

  • wartung.phtml
    Seite wird aufgerufen, wenn der Shop sich im Wartungsmodus befindet.

kasse: Kassenbereich / OnePage-Checkout

  • inc

    • adressformular.phtml
      Formular zur Adresseingabe von Kunden (wird in der index.phtml inkludiert, sowie kundenbereich/index.phtml)

    • bankueberweisung.phtml
      Ausgabe der Bankverbindung für Überweisungsmöglichkeit des Shopkunden. Wird bei der Zahlungsartauswahl Vorkasse inkludiert, als auch wenn eine andere Zahlungsart fehltschlägt oder vom Kunden abgebrochen wird, z.B. PayPal

    • emailformular.phtml
      Eingabefelder für die Email-Adresse des Kunden (wird zur Ergänzung der adressformular.phtml für die Neukundenregistrierung und Gastkundenbestellung verwendet)

    • index.js.phtml
      Rein funtionale Javascript-Ausgabe für die index.phtml

    • loginformular.phtml
      Eingabefelder zum Login der Kunde (wird neben dem Kassenbereich auch im Kundenbereich s.u. genutzt)

    • passwortformular.phtml
      Eingabefelder für das Festlegen eines (neuen) Passworts (wird neben dem Kassenbereich auch im eingeloggten Kundenbereich, s.u. genutzt)

    • passwortvergessenformular.phtml
      Hat der Kunde sein Passwort vergessen kann er auf "Passwort vergessen?" klicken und bekommt dann dieses Formular zu sehen

  • abschicken.phtml
    Hat der Kunde seine Bestellung abgeschickt, so sieht er hier die Ausgabe der "Danke-Seite" und erhält ggf. weitere Informationen zur abschließenden Bezahlung, je nach Zahlungsart.

  • dummy.ajax.phtml
    Keine Ausgabe

  • getversandarten.ajax.phtm
    Zeigt die zur Auswahl stehenden Versandarte an

  • getwarenkorb.ajax.phtml
    Zeigt alle Inhalte des Warenkorbs an (für den letzten Schritt des Checkouts, die Übersicht seiner Bestellung zur Kontrolle)

  • getzahlungsarten.ajax.phtml
    Zeigt die zur Auswahl stehenden Zahlungsarten an

  • index.phtml
    Die Hauptview des Kassenbereichs mit allen Schritten des OnePage-Checkouts

  • loescheartikel.ajax.phtml
    Keine Ausgabe

  • ueberpruefeversandklassen.ajax.phtml
    Können ein oder mehrere Artikel nicht in das gewünschte Lieferland verschickt werden, weil die Versandklasse des jeweiligen Artikels nicht von dem Versandhändler dem Lieferland zugewiesen wurde, so wird der Kunde hier mit einem Dialogfeld gefragt, ob die betroffenen Artikel aus seinem Warenkorb gelöscht werden sollen oder er eine andere Lieferadresse wählen möchte.

  • ueberpruefebenutzerdaten.ajax.phtml
    Rein funktionale Javascript-Ausgabe (sind die Benutzerdaten bei dem Login des Kunden korrekt, so wird der Kunde zu dem entsprechenden Bereich weitergeleitet)

  • ueberpruefebestellpositionen.ajax.phtml
    Die ajax überprüft die Lagerbestände und den Gutscheinbestand. Je nach Fehler wird ein Fehlercode zurückgegeben mit einem entsprechenden Fehlerdialog.

  • ueberpruefeemailvorhanden.ajax.phtml
    Wird die eingegebene Email-Adresse bereits mit einem registrierten Kundenkonto verwendet und der Kunde versucht damit dennoch eine Bestellung als Gast auszulösen, erfolgt hier eine entsprechende Dialogausgabe als Hinweis.

Kundenbereich: der Kundenbereich

  • inc

    • bestellhistorie.js.phtml
      Rein funktionale Javascript-Ausgabe für die bestellhistorie.phtml

    • indexformulare.phtml
      Enthält die Anmeldeformulare die von der Startseite des Kundenbereichs (index.phtml) inkludiert werden

    • kundenbereich.js.phtml
      Rein funktionale Javascript-Ausgabe für die kundenbereich.phtml

    • lieferadresse.phtml
      Darstellung aller Lieferadressen aus dem Adressbuch des Kunden, sowie Eingabeformular für eine neue Adresse, bzw. Adressänderung

    • retouregast.js.phtml
      Rein funktionale Javascript-Ausgabe für die retouregast.phtml

  • ausloggen.phtml
    Hat der Kunde sich ausgeloggt, erscheint diese Seite

  • bestellhistorie.phtml
    Darstellung aller Inhalte einer Bestellung aus der Historie, inkl. Retoureneinleitung (sofern entsprechendes Modul aktiv)

  • index.phtml
    Die Startseite des Kundenbereichs - zeigt im ausgeloggten Zustand die inc/ndexformulare.phtml, siehe oben

  • kundenbereich.phtml
    Der Kundenbereich im eingeloggten Zustand. Mit Übersicht der Kundendaten, Übersicht der bisherigen Bestellungen etc.

  • lieferadresseloeschen.ajax.phtml
    Rein funktionale Javascript-Ausgabe zum Löschen einer Adresse im Lieferadressbuch des Kunden

  • lieferadressespeicher.ajax.phtml
    Rein funktionale Javascript-Ausgabe zum Speichern einer Adresse im Lieferadressbuch des Kunden

  • passwortbestaetigen.phtml
    Keine Ausgabe

  • passwortvergessen.ajax.phtml
    Hat der Benutzer sein Passwort vergessen, kriegt er in dieser ajax eine sofortige Ausgabe über den Status seines Accounts

  • registrieren.phtml
    Keine Ausgabe

  • retoureschreiben.ajax.phtml
    Ausgabe zum abschließen der Retoure

  • retourgast.phtml
    Hat der Kunde keinen Account, weil er nur als Gast bestellt hat, kann er auf dieser Seite ein Passwort anfordern, mit dem er sich dann trotzdem im Kundenbereich einloggen und eine Retoure einleiten kann.

  • retourlabel.phtml
    Darf der Kunde ein Retourlabel ausdrucken, so wird hier das erzeugte Retourlabel reingerendert

  • retourstatus.ajax.phtml
    Interne Funktion

  • updatekundendetails.ajax.phtml
    Hat der Kunde die Detaildaten über sich geändert, erfolgt hier die Ausgabe einer entsprechenden Info

  • updatezugangsdaten.ajax.phtml
    Hat der Kunde seine Zugangsdaten geändert, erfolgt hier die Ausgabe einer entsprechenden Info

liveshopping: Modul Liveshopping

  • inc

    • countdown.js.phtml
      Rein funktionale Javascript-Ausgabe für liveshopping.phtml und artikel/liveshopping.phtml

    • liveshopping.js.phtml
      Rein funktionale Javascript-Ausgabe (inkludiert von liveshopping.phtml)

  • liveshopping.phtml
    Ausgabe der Liveshoppingbox

  • liveshoppingartikelseite.phtml
    Ist der Artikel momentan im Liveshopping, so zeigt die View auf der Artikelseite den Countdown an (inkludiert in artikel/index.phtml)

news: Modul Newsblog

  • index.phtml
    Darstellung der letzten X News-Einträge (konfigurierbar in den Einstellungen) als Teaser, zum Beispiel zur Einbindung als Newsbox auf der Startseite

  • neuigkeit.phtml
    Darstellung eines einzelnen Newseintrags

  • newsbereich.phtml
    Darstellung aller News für einen Newsbereich

newsletter: Newsletter ein- und austragen

  • inc

    • index.js.phtml
      Rein funktionale Javascript-Ausgabe für index.phtml

  • austragen.phtml
    Hat der Newsletter-Empfänger sich ausgetragen, wird diese Mitteilung in einem Infodialog ausgegeben

  • eintragen.ajax.phtml
    Schickt der Interessent das Eintragen-Formular ab, wird diese Mitteilung in einem Infodialog ausgegeben

  • index.phtml
    Darstellung des Eintragen-Formulars für den Newsletter

paypal: bezahlen per Paypal

  • abgeschlossen.phtml
    Ausgabe, wenn die Bezahlung per Paypal erfolgreich abgeschlossen wurde

  • abgleich.phtml
    Diese View wird gebraucht, um einen erfolgreichen Abgleich mit Paypal abzuschließen

  • fehler.phtml
    Wurde die Bezahlung per PayPal vom Kunden abgebrochen oder ist ein Fehler aufgetreten, wird diese Seite angezeigt, in der die Bankverbindung des Versandhändlers als alternative Zahlungsmöglichkeit angezeigt wird.

paypalexpress: Modul PayPal-Express Checkout

  • giropaycancel.phtml
    Wurde als Zahlungsart innerhalb von PayPal Giropay vom Kunden gewählt und der Zahlvorgang abgebrochen, wird diese Seite angezeigt

  • giropaysuccess.phtml
    Wurde als Zahlungsart innerhalb von PayPal Giropay vom Kunden gewählt und die Zahlung erfolgreich ausgeführt, wird diese Seite angezeigt.

  • index.phtml
    Konnte keine Verbindung zum Paypalserver hergestellt, wird in diese View eine Fehlerausgabe reingerendert

  • zahlungbankueberweisung.phtml
    Wurde als Zahlungsart innerhalb von PayPal Banküberweisung vom Kunden gewählt, wird diese Seite angezeigt.

warenkorb: Warenkorb-Seite und aufklappender Warenkorb

  • inc

    • index.js.phtml
      Rein funktionale Javascript-Ausgabe für die index.phtml

  • add.ajax.phtml
    Rein funktionale Javascript-Ausgabe

  • index.phtml
    Die Warenkorb-Seite

  • miniwarenkorb.ajax.phtml
    Der aufklappbare Mini-Warenkorb im Kopfbereich

ws: Webservice (interne Funktionen)

Diese Views haben rein funktionale Bedeutung und brauchen daher nicht angepasst werden.

Layouts anpassen

In Layouts werden die einzelnen Views hinein gerendert, ähnlich wie das Platzieren von Text- und Bildinhalten in das vorgegebene Layout einer Zeitung. Weitere einführende Informationen zu den Layouts erhalten Sie in dem Kapitel "Layouts".

In diesem Kapitel lernen Sie, was die Aufgabe der Layout-Dateien in dem Standard-Onlineshop ist, und wie Sie diese editieren oder neue Layout-Dateien anlegen und verwenden.

Die Standard-Layouts

In dem Standard-Template werden 3 verschiedene Layouts verwendet. Diese befinden sich in dem Ordner application/layouts/scripts:

  1. blanko.phtml
    Komplett navigationsfreies Layout ohne inkludierten header oder footer. Ideal für die Verwendung auf externen Seiten über iFrames.

  2. standard.phtml
    Standard-Layout mit header, footer und der Merkmalfilter-Sidebar.

  3. minimal.phtml
    Layout mit header, footer aber ohne Sidebar. Dieses Layout wird z.B. im Kundenbereich und im Checkout verwendet.

Zur besseren Code-Übersicht und einfachen Wartbarkeit arbeiten die Standard- und Minimal-Layouts mit einem inkludierten Kopf- und Fußbereich. Diese befinden sich unter application/layouts/scripts/inc/header.phtml, bzw. footer.phtml.

Layouts anpassen

Die Layouts enthalten, genauso wie die Views, einfachen HTML-, bzw. PHP-Code und lassen sich dementsprechend flexibel anpassen.Damit die Layout-Dateien bei einem Update des Shopsystem nicht überschrieben werden, kopieren Sie die zu bearbeitende Layout- oder header-/footer-Datei in den custom/layouts/scripts-Ordner und editieren Sie die Dateien dort.

Genauso haben wir es in den vorherigen Kapiteln bekanntlich auch bei Anpassungen von Views gemacht.

Weitere Layouts anlegen und in Views verwenden

Wenn Sie weitere Layouts benötigen und diese in einer View verwenden wollen, können Sie diese ganz einfach in dem Ordner der Layouts anlegen, z.B. custom/layouts/scripts/meinlayout.phtml, und wie folgt in dem Kopfbereich einer View verwenden:

custom/views/scripts/artikel/index.phtml
<? $this->ETLayout('meinlayout') ?>

Eigener Javascriptcode

Neben rein optischen Anpassungen können Sie in den Views selbstverständlich auch Javascriptcode verwenden. Wenn möglich sollten diese aus Performancegründen immer in externen .js-Dateien in dem Ordner public/custom/js ausgelagert und wie folgt in dem Header eines Layouts eingebunden werden (Beispiel mit der Erweiterung um die eigene js-Datei meineFunktionen.js, siehe Zeile 3):

custom/layouts/scripts/inc/header.phtml
<?
$this->minifyHeadScript()
	->prependFile('custom/js/meineFunktionen.js')
    ->prependFile('/js/global.js')
    ->prependFile('/js/typeahead.bundle.js')
    ->prependFile('/js/handlebars.js')
    ->prependFile('/js/bootstrap.slider.js')
    ->prependFile('/js/bootstrap.bootbox.js')
    ->prependFile('/js/jquery.carouFredSel-6.2.1.js')
    ->prependFile('/js/jquery.touchSwipe.js')
    ->prependFile('/js/bootstrap-rating-input.js')
    ->prependFile('/js/jquery.cloud-zoom.1.0.2.min.js')
    ->prependFile('/js/jquery.cookie.min.js')
    ->prependFile('/js/bootstrap.js')
    ->prependFile('/js/jquery-1.11.1.js');
?>

Manchmal kann es vorkommen, dass Sie Javascript-Code nicht in eine externe Datei auslagern können, weil z.B. Translations oder andere Strings dynamisch in den Javascriptcode verwendet werden müssen. Der besseren Übersicht halber, sollten Sie den Javascriptcode in einen inc-Ordner des jeweiligen Seitenbereichs auslagern und dann in die View inkludieren/hinein rendern. Die phtml-Datei mit dem Javascript-Code sollte dabei folgende Bennenung haben: Dateiname der View in der sie verwendet wird + .js.phtml. So erkennt man zum einen, dass es sich um eine rein funktionale Javascript-Ausgabe handelt und zum anderen, in welcher View dieses Script verwendet wird. Die Javascript-View wird dann wie folgt in die View gerendert:

custom/views/scripts/artikel/index.phtml
<?=$this->render('artikel/inc/index.js.phtml')?>

Zugriff und Debuggen von Variablen der View

Um zu erfahren, welche Variablen die jeweilige View zur Verfügung stellt, gibt es zwei verschiedene Vorgehensweisen. Zu einem gibt es den Debugmodus, um die Variablen und dessen Werte einzusehen oder aber auch unsere Sourcecode-Dokumentation. Nachfolgend werden beide Varianten vorgestellt.

Debugmodus

Der Debugmodus erlaubt es alle Variablen und deren dazugehörigen Werte formatiert in der jeweiligen View anzuzeigen. Damit dies geschieht, muss die URL mit zwei weiteren Parametern ergänzt werden. In der nachfolgenden Tabelle werden diese erklärt.

Parameter

Wert

Erklärung

debug

1

Startet den Debugmodus

passwort

shoppasswort

Damit nicht jeder auf diesen Modus zugreifen kann, muss dass Shoppasswort, welches in etrada konfiguriert wurde, hier eingetragen werden.

Beispiel für die View der Warenkorb-Seite (controller "warenkorb", action "index")

http://www.ihre-domain.de/warenkorb/index/?debug=1&passwort=etrada

Die Ausgabe könnte wie folgt aussehen
Liste aller Arrays 
________________________________________________________________
gratisartikel Array
(
    [0] => Array
        (
            [id] => 4
            [Artikel_id] => 63
            [Kundengruppe_id] => 1
            [fWertNt] => 
            [fWertBt] => 20.00
            [fWert] => 
        )

)

artikel Array
(
)


Liste aller Objekte 
________________________________________________________________
config 
artikelset 
vArtikelVarianten 
vArtikel 


Liste aller Booleans 
________________________________________________________________
bNettoPreise = 1


Liste aller Strings 
________________________________________________________________
errorGutschein = 
mwstText = exkl. MwSt


Liste aller Zahlen 
________________________________________________________________
gesamtPreisBt = 0
gesamtPreisNt = 0
gesamtPreis = 0

Variablen von reingerederten Views werden nicht angezeigt. Um sich die Variablen und Werte von reingerenderten Views anzeigen zu lassen, müssen diese Views, genauer Actions, separat und ggf. mit ihren Parametern aufgerufen werden.

Wenn eine Action Parameter erwartet, können diese aus der View entnommen, in der die Action hineingerendert wird. Ein Beispiel von der Startseite, in der die Action "sonderartikel" des Controllers "artikel" hineingerendert wurde:

Beispiel aus der Startseite (application/views/scripts/index/index.phtml)
<?=$this->action('sonderartikel','artikel', null, array('artikelanzahl' => 4, 'nummer' => 1))?>

Um die Variablen aus dieser View einsehen zu können, muss dementsprechend folgende URL aufgerufen werden.

Debug-URL

http://www.ihre-domain.de/artikel/sonderartikel?artikelanzahl=4&nummer=0&debug=1&passwort=shoppasswort

Sourcecode-Dokumentation

In unserer Sourcecode-Dokumentation, finden Sie alle Parameter, die Funktionen/Actions erwarten und alle Variablen, die der View zur Verfügung gestellt werden.

Standardgutscheine verwenden / Eigene Gutscheine erstellen

Um Kunden einen individuellen Gutschein anbieten zu können, stellt das Frontend eine Gutschein- Schnittstelle bereit. Mit dieser Schnittstelle können PDF- Dateien generiert werden, die der Kunde ausdrucken und ggf. verschenken kann. Auf dieser Seite lernen Sie, wie Sie den Standardgutschein von etrada aufrufen und wie Sie eigene Gutscheine auf Ihrer Seite anbieten können.

Standardgutschein verwenden

Um den Standardgutschein von etrada aufzurufen, muss folgender Link in den Browser eingegeben werden.

https://www.ihrshop.de/gutschein/erstellepdf/c/ code /w/ wert /s/ sprache

Die URL erwartet drei Parameter ( schwarz markiert ), die in folgender Tabelle erläutert werden.

Parameter

Erläuterung

Beispielwert

code

Der Gutscheincode, den der Kunde im Warenkorb eines etrada- Shops einlösen kann

abcd

wert

Der Wert, den der Kunde mit diesem Gutschein erhält, die Angabe muss in Euro angegeben werden

15

sprache

Es ist möglich Gutscheine für verschiedene Sprachen zu hinterlegen. Die Sprache muss als Sprachkürzel angegeben werden. Etrada besitzt standardmäßig Gutscheine für Deutsch 'de' und Englisch 'en'

de

Ersetzen wir nun die Beispielwerte mit unserer URL, würde sich folgender Link ergeben.

https://www.ihrshop.de/gutschein/erstellepdf/c/abcd/w/15/s/de

Diesen Link können Sie nun per E-Mail oder anderen Medien verbreiten.

Beachten Sie:

Der Gutschein muss vorher in etrada- Backend angelegt werden, damit der Kunde den Gutscheincode anschließend in Ihrem Shop einlösen kann.

Eigene Gutscheine erstellen

Um in etrada eigene Gutscheine verwenden zu können, müssen Sie als erstes eine eigene Gutschein- Datei erzeugen in der später der Gutscheincode und der Gutscheinwert hineingerendert wird. Diese Datei legen Sie wie von den Views gewohnt, in Ihren custom- Ordner unter /custom/views/scripts/gutschein ab. Die Datei benennen Sie nach folgenden Muster gutschein_sprachkuerzel.pdf wobei sprachkuerzel mit der jeweiligen Sprache für den Gutschein zu ersetzen ist.

Über die etrada- Config ( siehe auch Einstellungen eines etrada Onlineshops ) können Sie anschließend den Gutscheincode und den Gutscheinwert mit den folgenden Parametern in die jeweilige x bzw. y- Richtung verschieben.

  • gutschein.code.x

  • gutschein.code.y

  • gutschein.wert.x

  • gutschein.wert.y

Die linke untere Ecke bezeichnet y = 0

Um die Schriftfarbe und die Schriftgröße des Gutscheinwertes und des Gutscheincodes zu verändern, müssen folgende Parameter in der Config geändert werden.

  • gutschein.wert.schriftfarbe

  • gutschein.code.schriftfarbe

  • gutschein.code.schriftgroesse

  • gutschein.wert.schriftgroesse

Als Standardschriftart wird arial.ttf benutzt. Um eine individuelle Schriftart zu verwenden legen Sie Ihre Schriftart unter /custom/fonts ab und editieren Sie folgende Parameter in der Config

  • gutschein.code.schriftart

  • gutschein.wert.schriftart

Eigene Module entwickeln

In den vorherigen Kapiteln haben Sie die Ordnerstruktur eines etrada Onlineshops kennengelernt und anschließend erfahren, wie Sie individuelle Screendesigns realisieren.

In diesem Kapitel zeigen wir wie man eigene Models, Views und Controller anlegt, um die Standardfunktionen eines etrada Onlineshops durch individuelle Module zu erweitern.

Nach einer kurzen Einführung werden wir als Beispiel ein Modul entwickeln, dass Bilder von Instagram auslesen kann und anschließend auf der Webseite anzeigt.

Eigene Module anlegen

Module werden in dem Ordner custom/modules angelegt. Dort wird für jedes Modul eine eigene Ordnerstruktur mit Controllern, Models und Views erstellt.

+---modules
| +---modul1
| |---controllers
| |---models
| /---views
| +---modul2
| |---controllers
| |---models
| /---views

In den Ordnern können wie gehabt die Controller, Models und die Views angelegt werden, die für das Modul notwendig sind.

Würde man einen IndexController für das Modul1 anlegen, muss der Klassenname für den Controller Modul1_IndexController heissen.

Das selbige Muster lässt sich auch auf die Models übetragen, dass Model Veranschaulichung müsste den Klassenname Modul1_Model_Veranschaulichung heissen.

Ein eigenes Modul schreiben

Exemplarisch werden wir unseren etrada- Shop so erweitern, dass Bilder von einem Instagram-Account ausgelesen werden. Anschließend werden die Bilder in einer View mit einem Paginator ausgegeben.Um das Modul realisieren zu können brauchen wir:

  • einen Controller (InstagramController) mit der Action feed. Der Controller wird die Bilder der View zur Verfügung stellen

  • ein Model (InstagramConnector) mit der Funktion getInstagramResults. Das Model wird sich mit Instagram verbinden und die Bilder auslesen.

  • eine View in der die Bilder ausgegeben werden sollen.

Die Ordnerstruktur für das Modul würde nach diesen Anforderungen wie folgt aussehen.

images_download/attachments/1114174/2013-05-24_160117.jpg

Um auf Instagram zugreifen zu können, wird ein Access- Token und eine Client- ID benötigt. Nähere Informationen finden Sie dazu auf http://instagram.com/developer/

Den Access- Token und die Client- ID haben wir in der Config über das etrada- Backend angelegt.

Unser Controller erstellt die Url und gibt die Url an unser Model weiter. Das Model gibt uns ein Array mit allen Bildern zurück, die wir zu einem Paginator hinzufügen, um so die Ladezeiten unserer Galerie möglichst klein zu halten. Wenn keine Bilder in der Galerie vorhanden sind wird eine Nachricht ausgegeben, dass das Result leer ist.

Der Phpcode von unserem Controller würde wie folgt aussehen.

InstagramController
<?php
class Instagram_InstagramController extends Zend_Controller_Action 
{ 
    public function feedAction() {
        //Seite die vom Paginator angezeigt werden soll
        $page = $this->getRequest()->getParam('page');
        //Erstelle ein Object von unserem Model     
        $mInstagram = new Instagram_Model_InstagramConnector();
        //Config um den Access- Token und die Client_id auszulesen
        $config = Zend_Registry::get('config');      
        //Access- Token aus der Config 
        $cToken = $config->instagram->token;
        //Client- ID aus der Config
        $cClient_id = $config->instagram->client_id;
        //URL um Bilder auszulesen
        $cUrl="https://api.instagram.com/v1/users/".$cClient_id."/media/recent?access_token=".$cToken;                    
        //URL an die Funktion getInstagramResults vom unserem Model übergeben
        $aListe = $mInstagram->getInstagramResults($cUrl);
        //Wenn ein leeres Result zurückgegeben wird, gibt es keine Bilder zum anzeigen
        if(!empty($aListe)) {
            // Einen Paginator erstellen vom Result, nur 20 Bilder pro Seite anzeigen
            $aInstagramListe = new Zend_Paginator_Adapter_Array($aListe); 
            $paginator = new Zend_Paginator($aInstagramListe);
            $paginator->setCurrentPageNumber($page);   
            $paginator->setItemCountPerPage(20); 
            $this->view->paginator = $paginator;
            $this->view->page = $page;
            $this->view->error = false;
        }
        else {
             echo "FEHLER: Result ist leer";
             $this->view->error = true;
        }                          
    }		
}

Unser Model erbt von Zend_Http_Client umso möglichst komfortabel eine Verbindung mit Instagram herzustellen. Instagram gibt nicht alle Bilder aufeinmal zurück, stattdessen verweisen Sie auf einen Link (next_url) bei dem man die weiteren Bilder findet. Wir durchlaufen solange die Rückgabewerte bis kein next_url mehr von Instagram zurückgegeben wird.

Model_InstagramConnector
<?php
class Instagram_Model_InstagramConnector extends Zend_Http_Client {
    public function getInstagramResults($cUrl) {               
        $bError = true; //Fehler aufgetreten 
        $bEnde = false; //Variable für die whileschleife
        $allObjects = array(); //Enthält alle Objecte von Instagram
        $aListe = array();  //Enthält nur die Bildinformationen
        
        //Durchlaufe solange bis $bEnde == true
        while(!$bEnde) {
            //Request an die Instagramurl
            $this->setUri($cUrl);        
            //Speicher die Rückgabe in $resultObject
            $resultObject = json_decode($this->request()->getBody());
            //Wenn es nicht leer ist, wurden Bilder gefunden
            if(!empty($resultObject)) {
                $bError = false;
                $allObjects[] =  $resultObject;
                //Besitzt das Rückgabeobject nicht 'next_url'
                if(!property_exists($resultObject->pagination, 'next_url')) {
                    //Wenn ja dann beende die Schleife
                    $bEnde = true;
                }
                //Wenn next_url existiert, setze $cUrl auf den Wert
                else {
                    $cUrl = $resultObject->pagination->next_url;
                }
            }
        }       
        //Kein Fehler aufgetreten, Bilder vorhanden
        if($bError == false) {
            //Ermittle nur die Bilder und schreibe sie in ein Array
            foreach ($allObjects as $objects) {
                foreach($objects->data as $bildObject){
                    $aListe[] = $bildObject;
                } 
            }
        }
        return $aListe;
    }
}

Wir greifen auf den Paginator zu den wir in unserem Controller zuvor an die View übergeben haben und lesen die Werte aus.

feed.phtml
<?
//Benutze das minimal Layout
$this->EtLayout('minimal');
//Wenn Fehler aufgetreten ist, nichts ausgeben
if($this->bError == false) {
    foreach ($this->paginator as $bildObject) {
            //Links von Instagram in https umwandeln
            $cHttpsLink = str_replace('http', 'https', $bildObject->link);
            $cHttpsLinkBild = str_replace('http', 'https', $bildObject->images->low_resolution->url);
            //Ausgabe
            echo '<a href="'.$cHttpsLink.'" ><img class="bildInstagram" src="'.$cHttpsLinkBild.'" /></a>'; 
    }
    echo('<div class="grid_12 spacer"></div>');     
    echo($this->paginationControl($this->paginator, 'Sliding', 'index/pagination.phtml'));
}
?>

Um die Seite aufzurufen, müsste folgender Link aufgerufen werden: https://www.ihrshop.de/instagram/instagram/feed

Schritt-für-Schritt Anleitungen

Um Ihnen den Einstieg zu erleichtern wollen wir Ihnen hier anhand von einigen Beispielen zeigen, wie Sie die wichtigsten Arbeitsschritte in etrada meistern.

Einrichtung - Mein eigenes etrada

Die Demo Datenbank ist gut geeignet um sich ein Bild zu machen was in etrada so alles möglich ist. Besonders für den Onlineshop ist das sehr interessant. Wenn Sie aber Ihren richtigen Shop einrichten wollen um etrada für Ihren Betrieb einzusetzen, empfehlen wir Ihnen mit einer neuen leeren Datenbank zu beginnen. Wir legen dazu bei der Installation direkt die Datenbank 'etrada' für Sie an. Um sie zu verwenden müssen Sie einfach den entsprechenden Wert in der config.ini in Ihrem etrada-Verzeichnis anpassen.

etrada Verzeichnis

Falls Sie etrada auf einem zentralen Server installiert haben und über Clients ausführen, denken Sie bitte daran die Änderungen auch auf dem Server und den anderen Clients durchzuführen!

images_download/thumbnails/4161569/config.png

Nach dieser Anpassung können Sie etrada nun das erste Mal starten und einrichten.

Grundeinstellungen vornehmen

Nach dem ersten Start müssen Sie natürlich einige Grundeinstellungen vornehmen. Wenn das erledigt ist können Sie damit beginnen Artikel anzulegen und ihr Sortiment einzupflegen.

Steuern

Die Steuern sind im Standard fertig konfiguriert, küssen aber ggf. für den internationalen Versand noch angepasst werden.

Versandarten

Einige Grundeinstellungen sind hier bereits vorgenommen, aber sicherlich sollten sie hier nochmal tätig werden und die Einstellungen gemäß Ihren Anforderungen anpassen.

images_download/thumbnails/4161571/einstellungen_versand.png

Die Grundeinstellungen bieten DHL als Versender inkl. einem vorkonfiguriertem EasyLog Export. Lediglich die Verkaufskanäle müssen den Versandarten noch zugewiesen werden.

Verkaufskanäle

Hier legen Sie einen Shop an. Falls Sie bereits einen Webserver haben können sie gerne direkt die Zugangsdaten eintragen, ansonsten lassen Sie diese Einstellungen vorerst weg.

Artikel

Bei den Artikeln sind bereits einige Standard Einheiten eingestellt, bei Bedarf können diese aber ändern, entfernen oder um neue Einheiten ergänzen. Für ihre Kalkulationen kann der mindest-Aufschlag interessant sein. Dieser Aufschlag wird auf ihren EK-Preis addiert und ergibt dann den minimalen Verkaufspreis.

Firmendaten

Hier füllen Sie Ihre Firmendaten ein.

E-Mail

Falls Sie ihre E-Mail Zugangsdaten bereits haben, können Sie die SMTP Daten hier eintragen. Je nachdem welche E-Mails sie aus etrada verschicken wollen, sollten Sie auch Mailvorlagen einrichten. Folgende Mailvorlagen sind für den Start wichtig und sollten angelegt werden:

  1. Versandbestätigung

  2. Vorgang PDF-Mail (damit Sie eine Rechnung oder ein Angebot auch mal einfach per E-Mail zum Kunden schicken können)

  3. Vorkasse-Zahlungseingang (falls Sie Vorkasse als Zahlungsart verwenden)

Drucker

Damit nicht bei jedem Ausdruck immer wieder der Druck Dialog auftaucht, können hier Drucker hinterlegt werden.

Tipp

Sie können auch mehrere Drucker hinterlegen, falls Sie z.B. einen farbigen Ausdruck für den Kunden und einen s/w Ausdruck für die Ablage benötigen. Auch ein "PDF-Export" über einen PDF Drucker ist durchaus denkbar.

Adressen

Falls Sie mehrere Kundengruppen haben, ergänzen Sie diese bitte hier. Ansonsten sind die geläufigsten (Endkunden & Händler) bereits eingetragen. Neben den Kundengruppen sollten noch Anreden angelegt werden. Die Standard Anrede wird sowohl in etrada als auch im Onlineshop als Standard Wert ausgewählt wenn eine neune Adresse eingetragen wird.

Zahlungsarten

Hier müssen Sie entscheiden welche Zahlungsarten Sie anbieten wollen und dann bei jeder Einstellung vornehmen. Wir nehmen als Beispiel einmal die Vorkasse.

images_download/thumbnails/4161571/zahlungsarten.png images_download/thumbnails/4161571/zahlungsarten_auswahl.png

Damit eine Zahlungsart im Shop ausgewählt werden kann müssen Lieferländer, Versandart und Kundengruppe passen. Ist in einer dieser Auswahlboxen kein Wert ausgewählt (z.B. in der Versandart) dann kann die Zahlungsart im Shop nicht ausgewählt werden. Passen Sie hier ansonsten die Kosten und andere Einstellungen entsprechend nach Ihren Wünschen an.

spezielle Zahlungsarten

Einige Zahlungsarten wie z.B. PayPal Express, Amazon Payments oder Klarna benötigen zusätzliche Einstellungen. Schauen Sie bitte dazu in dem entsprechenden Kapitel in der Dokumentation nach.

Wie definiere ich einen Grundpreis?

Der Grundpreis zu einem Artikel lässt sich im Reiter Preise im Fenster Artikel bearbeiten einstellen. Für die korrekte Berechnung muss man den Inhalt und die Grundpreis-Menge angeben. Hier gilt zu beachten das die Einheit für die Berechnung keine Rolle spielt. Bleibt man in der selben Mengeneinheit ist die Definition der Grundpreise sehr einfach. Wenn die Einheit des Artikel von der Einheit des Grundpreises abweichen soll, z.B. ml zu l oder kg zu g, haben wir Ihnen nachfolgend einige Tipps zusammengefasst.

images_download/thumbnails/5341189/image2014-11-13_16_45_11.png

images_download/thumbnails/5341189/image2014-11-13_16_45_32.png

Bei einer Berechnung innerhalb der gleichen Mengeneinheit geben Sie einfach die Werte ein. Hier wird z.B. der Grundpreis in € pro 100 ml angegeben.

images_download/thumbnails/5341189/image2014-11-13_16_45_29.png

Wollen Sie nun aber den Preis in € pro l angeben, müssen Sie in der GP-Menge die Menge in ml eingeben, quasi € pro/ 1000 ml. Die GP-Einheit dient später nur zur besseren Darstellung für den Kunden.

images_download/thumbnails/5341189/image2014-11-13_16_45_25.png

Hier noch ein Beispiel in Litern. Hier bleiben wir vorerst in der selben Einheit.

images_download/thumbnails/5341189/image2014-11-13_16_45_20.png

Bei einer abweichenden Einheit müssen wir wieder umrechnen. Da die Verkaufseinheit in Litern angegeben ist, der Grundpreis nun aber in ml angegeben werden soll, geben wir als GP-Menge nicht 100 (ml) sondern 0,1 (l) an.